» Go to: START THE WORK WITH MODUS SYSTEM
» Go to: MAINTENANCE MODULE
» Go to: GUIDEBOOK FOR THE USER
Warehouse
Sub-module is used to record supplies and provide information on inventory levels of such materials.
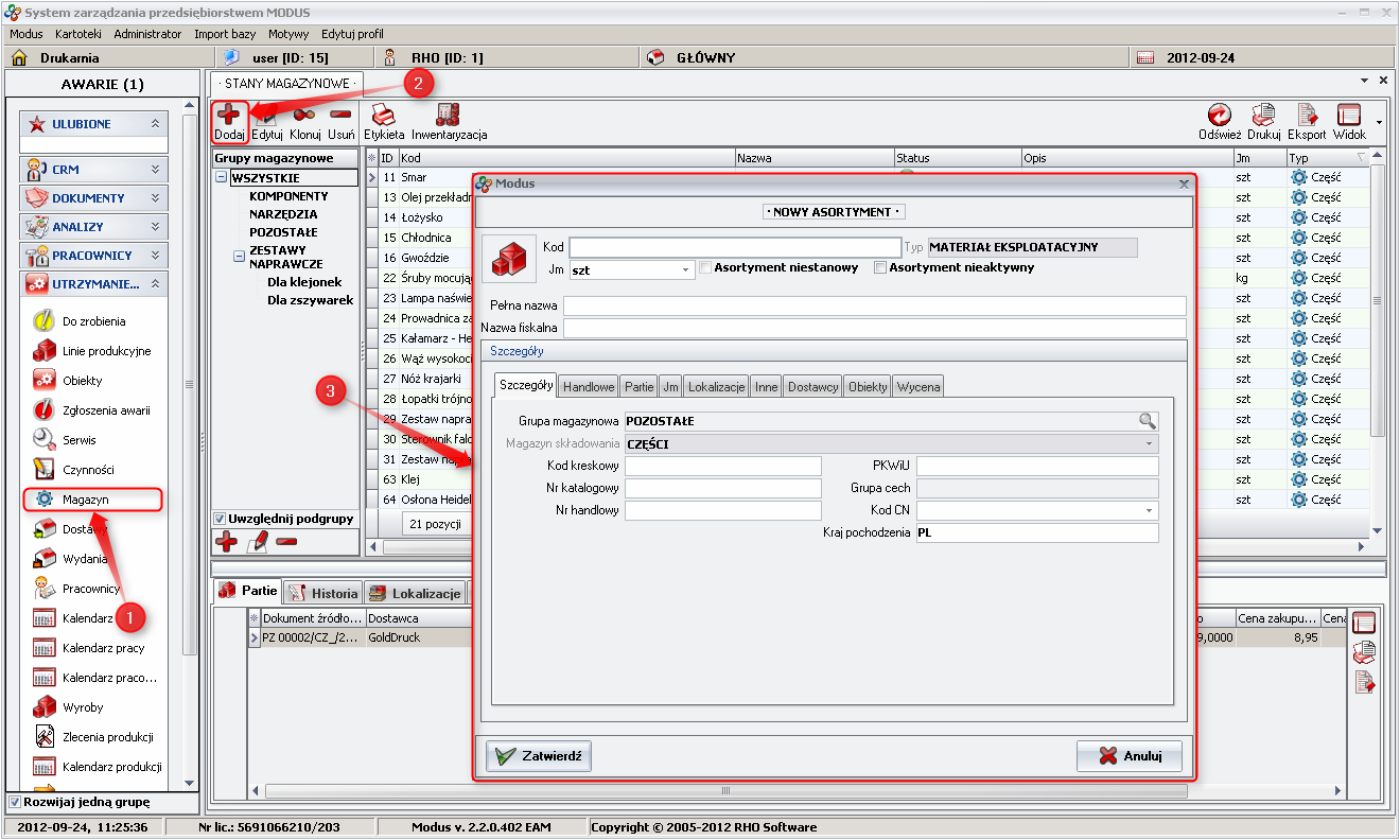
In order to add new supply assortment:
- In module Maintenance choose Warehouse
- Click on Add
- Fill out New assortment card
++++ Screen: Defining consumable |
++++
Label
Icon is used to print the label range. The print is carried out according to defined template that you can edit. Information on how to edit or create a new template, you'll find here.
++++ Screen: Label|
++++
Stocktaking
The program allows to conduct an inventory of warehouse. Stocktaking is a detailed examination of the actual state of all goods in stock. It allows you to explain the differences between the state identified during the inventory (actual) and the state resulting from the accounting records.
More information about stocktaking you can find here.
Import
Import function enables automatic introduction of the system files consumables on the basis of information contained in properly prepared spreadsheet file (.xls file).
See video presentation!
(import of objects and parts)
In order to import the consumables:
- In module Parts choose Warehouse
- Click on Import
- Indicate files location
- When selected field The spreadsheet will be supplemented
- In Import configuration part, assign Excel colums to Modus columns by clicking on individual rows in column.
- After assigning a layout you can save by entering a name in the Save As and click save. In the future, for a file with identical columns layout instead of assigning the columns will be able to load a list.
- Click on Validate, to get informations whether the import file was prepared properly and the data will be imported. For example if in one filed introduces too many characters, the tab will display proper information. In such situation the import window can be closed and file edited. You can also select Trim text fields to its maximum length to allow import.
- Click on Import
- Import result will be displayed
- Click on End.
Aditional informations - details panel
"Batches" tab
Batches tab displayes list of batches accepted on the warehouse with information about quantitie used.
"History" tab
Presents history of admisions and issues of assortment in form of list of income and expenditure documents
"Location" tab"
Specifies where in the warehouse the given assortment is placed
"State in auxiliary unit" tab
If the assortment has certain additional unit of measurement this tab displays the amount of assortment in these units
» Return to: MAINTENANCE MODULE
» Return to: USER GUIDE
