Kontrahenci
Moduł ten dostarcza wszelkich informacji o innych podmiotach współpracujących z zakładem użytkownika.
W panelu „Szczegóły” mamy dostęp do historii rozrachunków prowadzonych z kontrahentem, osób kontaktowych, aktywności oraz do załączników i kalendarza.
Kontrahenci

Dodawanie/edycja kontrahentów
Tworząc lub edytując kontrahenta :
- podajemy dane teleadresowe,
- podajemy dane handlowe,
- możemy zdefiniować listę osób kontaktowych (patrz Osoby kontaktowe),
- możemy zdefiniować listę rachunków bankowych (patrz Rejestry kasowe/bankowe),
- możemy w zakładce „Prawne” określić liczbę kopii dokumentów dla tego kontrahenta.
Adresy - zakładka pozwala na zdefiniowanie adresów dostawy dla danego kontrahenta. Po wprowadzeniu adresu dostawy do karty kontrahenta, w momencie tworzenia dokumentu wyświetli się zapytanie o adres dostawy. Informacja o adresie dostawy będzie automatycznie kopiowana na dokumenty pochodne.
Wybór adresu dostawy w momencie tworzenia dokumentu
Definiowanie miejsca dostawy na szablonie wydruku
Asortyment - zakładka pozwala na zdefiniowanie listy asortymentu, przeznaczonego dla danego kontrahenta (odbiorcy) wraz z określeniem nazwy tego asortymentu dla danego odbiorcy. Podczas składania zamówienia domyślnie wyświetlany jest tylko asortyment przeznaczony dla danego kontrahenta. Więcej na ten temat znajdziesz tutaj.
Asortyment
Drukuj
Ikona służy do wydrukowania karty kontrahenta. Wydruk jest realizowany według zdefiniowanego szablonu, który można edytować. Informacje w jaki sposób edytować bądź stworzyć nowy szablon znajdziesz tutaj.
GUS/VAT/VIES
GUS
Dzięki tej funkcji zaktualizujesz dane kontrahenta. Informacja o tym, kiedy dane o kontrahencie były pobierane wyświetlana będzie w kartotece kontrahenta w polu GUS.
VAT
Za pomocą tej funkcji sprawdzisz czy dana firma jest czynnym podatnikiem VAT. Związane jest to z nowymi przepisami, które weszły w życie od 1 września 2019 roku, zgodnie z którymi przedsiębiorca zobowiązany jest przed dokonaniem transakcji zweryfikować, czy jego kontrahent jest płatnikiem VAT. Informacje na ten temat zapisywane są w zakładce VAT (zapisywana jest data sprawdzenia, ID żądania oraz status podatnika na dzień sprawdzenia).
VIES
Czyli VAT Information and Exchange System to system wykorzystywany przez przedsiębiorcę do sprawdzenia kontrahenta, mającego siedzibę na terenie Unii Europejskiej. To funkcja, która umożliwia weryfikację podatników VAT pod kątem rejestracji w VAT dla celów przeprowadzania transakcji wewnątrzwspólnotowych. Z jej użyciem sprawdzisz czy kontrahent, z którym zamierzasz przeprowadzać transakcje jest zarejestrowany jako prowadzący handel w obrębie UE.
CRM
Ikona służy do utworzenia nowej aktywności lub zadania związanego z danym kontrahentem.
Funkcja Zadanie umożliwia określenie m.in.:
- kontrahenta, którego to zadanie ma dotyczyć,
- osoby kontaktowej, której zdarzenie dotyczy,
- tematu,
- treści,
- lokalizacji,
- etykiety (ważne, osobiste, itp.),
- terminu przypomnienia,
- czasu spotkania,
- statusu (nowe, w realizacji, zamknięte).
W celu dodania zadania:
- W module CRM wybierz Kontrahenci.
- Wybierz kontrahenta, z którym związane ma być dodawane zadanie.
- Kliknij CRM a następnie Zadanie.
- Wypełnij niezbędne dane.
Wszystkie zdarzenia widoczne są w module Zadania oraz w postaci listy zadań w zakładce Zadania.
W celu wyświetlenia listy zadań:
- W module CRM wybierz Kontrahenci.
- Wybierz kontrahenta, którego listę zdarzeń chcesz wyświetlić.
- Przejdź do zakładki Zadania.
Funkcja Aktywność umożliwia określenie m.in.:
- kontrahenta, którego aktywność dotyczy,
- typu aktywności (telefon, e-mail, spotkanie itp.),
- osoby kontaktowej,
- kierunku kontaktu (przychodzący/wychodzący),
- dodania z tego miejsca: zamówienia sprzedaży/zakupu, faktury, wpłaty, wypłaty, zadania.
W celu odnotowania aktywności:
- W module CRM wybierz Kontrahenci.
- Wybierz kontrahenta, do którego chcesz odnotować aktywność.
- Kliknij CRM a następnie Aktywność.
- Wskaż osobę kontaktową kontrahenta.
- Wypełnij niezbędne dane.
Ekran: Odnotowywanie aktywności
Dodatkowe informacje na temat Aktywności znajdziesz tutaj.
Import
Funkcja import umożliwia automatyczne wprowadzenie do systemu kartotek kontrahentów na podstawie informacji zawartych w odpowiednio przygotowanym pliku arkusza kalkulacyjnego (plik xls).
Zobacz prezentacje video!
(import kontrahentów, obiektów, części i stanów magazynowych)
Dane podlegające importowi:
- Wymagane:
- Kod kontrahenta
- Opcjonalne:
- Nazwa kontrahenta
- Nazwa kontrahenta (pole dodatkowe)
- Adres
- Kod pocztowy
- Miasto
- Kraj
- NIP
- Telefon
- E-mail
- Uwagi
W celu zaimportowania kontrahentów:
- W module CRM wybierz Kontrahenci
- Wskaż lokalizację pliku
- Po jego wybraniu uzupełnione zostanie pole Zawartość arkusza kalkulacyjnego
- W części Konfiguracja importu, klikając w poszczególne wiersze w kolumnie Kolumny w Excelu przypisz kolumny Excela kolumnom Modusa, tak aby kolumny w excelu odpowiadały kolumnom w Modusie.
- Po przypisaniu, układ możesz zapisać wprowadzając jakąś nazwę w pole Zapisz jako i klikając zapisz. W przyszłości dla pliku o identycznym układzie kolumn zamiast przypisywać kolumny będzie można wczytać układ z listy.
- Kliknij Sprawdź poprawność, aby uzyskać informację czy plik do importu został prawidłowo przygotowany i czy dane zostaną zaimportowane. Jeśli np w którymś polu wprowadzono za dużo znaków, w zakładce Wynik znajdzie się odpowiednia informacja. W takiej sytuacji okno importu można zamknąć, a plik edytować. Można również zaznaczyć opcję Przycinaj pola tekstowe do ich maksymalnej długości co umożliwi import.

- Kliknij Importuj
- Wyświetlony zostanie wynik importu
- Kliknij Zakończ.
Dodatkowe funkcje
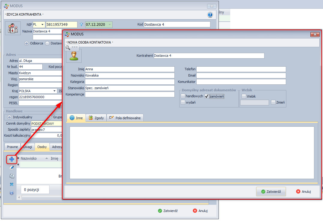
Osoby kontaktowe
System umożliwia ewidencjonowanie informacji dotyczących osób kontaktowych poszczególnych Kontrahentów.
W celu dodania osoby kontaktowej:
- W module CRM wybierz Kontrahenci.
- Wybierz kontrahenta, do którego chcesz przypisać osobę kontaktową.
- Przejdź do zakładki Osoby kontaktowe.
- Kliknij Dodaj.
- Wypełnij niezbędne dane.
Ekran: Dodawanie osoby kontaktowej

Rozrachunki
Zakładka Rozrachunki umożliwia sprawdzenie rozrachunków z wybranym Kontrahentem oraz utworzenie nowego rozrachunku bez przechodzenia do modułu Rozrachunki.
W celu odnotowania nowego rozrachunku:
- W module CRM wybierz Kontrahenci.
- Wybierz kontrahenta, do którego chcesz dodać rozrachunek.
- Przejdź do zakładki Rozrachunki.
- Kliknij Dodaj
- Wypełnij niezbędne dane.
Dodatkowe informacje na temat rozrachunków znajdziesz tutaj.
Asortyment
System umożliwia przypisanie do Kontrahenta asortymentu, który jest przez niego dostarczany.
W celu dodania asortymentu dostarczanego przez wybranego Kontrahenta:
- W module CRM wybierz Kontrahenci.
- Przejdź do zakładki Asortyment.
- Kliknij Dodaj
- Uzupełnij niezbędne dane w kreatorze nowego asortymentu.
- Przejdź do zakładki Dostawcy.
- Kliknij Dodaj
- Wybierz kontrahenta, który dostarcza dany asortyment.
Dane Kontrahenta zdefiniowanego jako domyślny są wykorzystywane przy generowaniu zamówienia do dostawcy z poziomu modułu Produkcja - Zapotrzebowanie.
Adresy
Zakładka umożliwia dodawanie i edycję adresów dostaw. Adresami dostaw mogą być np. magazyny czy oddziały tego kontrahenta. Podczas wystawiania dokumentu dla kontrahenta z wprowadzonym adresem dostawy system pyta czy zastosować zdefiniowane uprzednio miejsce dostawy.
Należy zwrócić uwagę, że w adresach nie można wprowadzić NIPu. Jeśli asortyment przeznaczony jest dla innego kontrahenta (o innym numerze NIP) to na generowanym dokumencie należy wskazać drugiego kontrahenta w zakładce Dane kontrahenta. Dodatkowe informacje na ten temat znajdziesz tutaj.
Dodatkowy kontrahent automatycznie jest wyświetlany na wydruku dokumentu, natomiast zastosowanie adresu dostawy wymaga edycji szablonu wydruku i umieszczenia na nim obiektu adres dostawy [dokument.„miejsce_dostawy_nazwa”].
Ekran: Miejsce dostawy na szablonie wydruku
W celu dodania adresu:
- W module CRM wybierz Kontrahenci.
- Wybierz kontrahenta, do którego chcesz dodać adres.
- Przejdź do zakładki Adresy.
- Kliknij Dodaj.
- Wprowadź niezbędne dane.
Załączniki
System umożliwia dodawanie załączników do kartotek kontrahentów np. umów w postaci plików w dowolnym formacie.
W celu dodania załącznika:
- W module CRM wybierz Kontrahenci.
- Wybierz kontrahenta, do którego kartoteki, chcesz dodać załącznik.
- Przejdź do zakładki Załączniki.
- Kliknij Dodaj
- Wskaż lokalizację pliku, który ma zostać załączony.
Ekran: Dodawanie załącznika
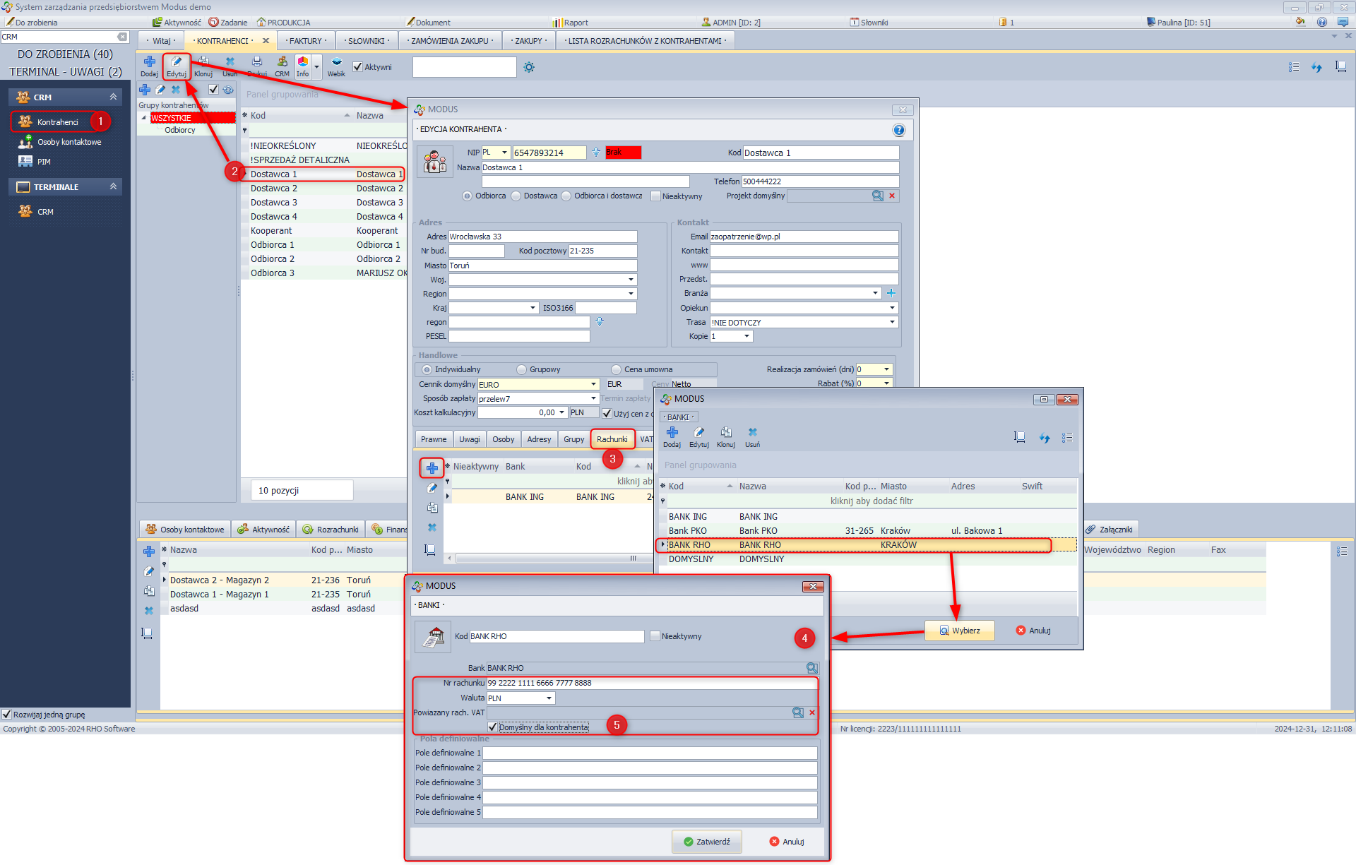
Rachunki bankowe
Aby przypisać rachunki bankowe do kontrahenta należy:
- W module CRM wybrać Kontrahenci
- zaznaczyć wybranego kontrahenta i wybrać Edytuj
- następnie w zakładce Rachunki z dostępnych wybrać bank lub jeśli na liście nie ma żądanego banku dodać nowy
- Rachunek będzie się domyślnie poczytywał na liście rozrachunków w module FINANSE/Rozrachunki
» Wróć do: MODUŁ CRM
» Wróć do: PODRĘCZNIK UŻYTKOWNIKA















