Podręcznik Modus, Meso
Ślad: • poczta • faq • zadania • start • start • cennik • start • faq • pulpit • start

Formularze to rozbudowane narzędzie do tworzenia spersonalizowanych dokumentów: wzorów umów, arkuszy ankiet, projektów, czy kwestionariuszy osobowych z możliwością automatycznego ich wypełnienia. Oprogramowanie pozwala zaprojektować wiele szablonów formularzy, które następnie można sprawnie wypełnić zebranymi danymi w Słowniku zmiennych dla formularzy.

Moduł współpracuje z dedykowaną aplikacją mobilną Worker.

Utworzony Formularz może być powiązany konkretnym Projektem lub być utworzonym bezpośrednio w nim. W ten sposób wszystkie osoby zajmujące się określonym projektem mają wgląd w dane zebrane w formularzu z nim powiązanym.

W module FORMULARZE znajdują się trzy podmoduły:

SŁOWNIK ZMIENNYCH DLA FORMULARZY - tu definiujemy wszystkie zmienne, które chcemy aby zawierały nasze formularze. Są to wartości zmienne, które wypełnią wymagane pola danego formularza. Mogą one być: liczbą, tekstem, datą lub wartością wybieraną z listy.
SZABLONY FORMULARZY - to gotowe arkusze, które będziemy wypełniać danymi
FORMULARZE - to wypełnione, częściowo wypełnione lub oczekujące na uzupełnienie dokumenty

Słownik zmiennych

W tej części modułu należy zdefiniować wszystkie zmienne jakie będą nam potrzebne do utworzenia formularzy.
Aby zdefiniować nową zmienną klikamy „Dodaj”, a następnie wpisujemy nazwę zmiennej, określamy jej rodzaj. Możemy wprowadzić wartość domyślną a także jej opis. W przypadku danych wybieranych z listy, deklarujemy opcje wyboru.



Szablony Formularzy

Aby stworzyć nowy szablon formularza wybieramy „Dodaj”, a następnie określamy jego unikalny kod i nazwę.
Jeśli szablon formularza będzie wykorzystywany do konkretnego Projektu lub Zadania można go przypisać już na tym etapie.
Jeśli będzie funkcjonował jako wzór w wielu Projektach nie przypisujemy go na tym etapie. Będzie można to zrobić na późniejszym etapie, wypełniając formatkę szablonu właśnie pod określony projekt.


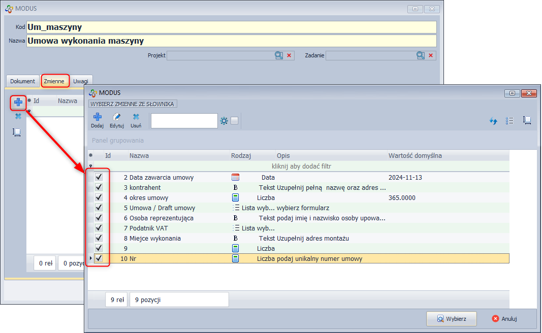
W zakładce zmienne wybieramy te, które będą użyte w szablonie.
W razie potrzeby, w trakcie tworzenia szablonu można zadeklarować kolejne zmienne.


W kolejnym kroku tworzymy szkielet formularza.
Mamy tu do dyspozycji standardowe okno dokumentu tekstowego.
Może mieć on dowolną formę: treści umowy, tabeli danych, specyfikacji produktów. Wpisujemy treści stałe, a w miejscu gdzie mają pojawić się wartości z zadeklarowanych zmiennych wstawiamy „Id zmiennej” na zasadzie „przeciągnij i upuść”.



Gotowy szablon Zapisujemy.

Formularze

Aby uzupełnić wybrany szablon formularza w module FORMULARZE wybieramy Formularze a następnie „Dodaj z szablonu” i wskaż żądany szablon.



W oknie szablonu przejdź do zakładki „Zmienne” i uzupełnij dane.

Po uzupełnieniu „wyłącz edycję wartości zmiennych” i kliknij „Zapisz”.
Zadeklarowane dane uzupełnią się w formularzu.
Po zatwierdzeniu formularza otrzyma on indywidualny indeks.
W oknie modułu jest widoczny postęp wypełnienia zmiennych, projekt i zadanie jeśli zostały powiązane z formularzem.
W zakładce „Zmienne” widoczne są wartości zmiennych a w zakładce „Dokument” podgląd formularza.

Formularze mogą ściśle współpracować z aplikacja WORKER.

Po nadaniu uprawnień użytkownikom i przydzieleniu zadań mogą oni zdalnie uzupełniać dane zmienne w przypisanych formularzach.



Poprzednia Następna

Narzędzia witryny

  • Indeks

Narzędzia strony

  • Pokaż źródło strony
  • Odnośniki
  • Do góry

Narzędzia użytkownika

  • Zaloguj
pl/podrecznik/formularze/start.txt · ostatnio zmienione: 2025/06/12 09:22 przez paulina
Podręcznik Modus, Meso

Spis treści

Spis treści

  • Słownik zmiennych
  • Szablony Formularzy
  • Formularze