» Przejdź do: JAK ROZPOCZĄĆ PRACĘ Z SYSTEMEM MODUS
» Przejdź do: PODRĘCZNIK UŻYTKOWNIKA
OBŁOŻENIE PRACOWNIKÓW
Podstawowe zadania modułu:
- Przydzielenia poszczególnych etapów procesu produkcji do pracowników
W wyniku przydzielania etapów, te będą wyświetlane pracownikowi na terminalu - efekt taki sam jak ma to miejsce w module Produkcja/Przydzielanie pracowników. Tam brak było jednak możliwości zaplanowania etapu na dany dzień oraz brak było informacji ile czasu pracownik powinien poświęcić na realizację tych zadań (zgodnie z normami). - Graficzna informacja o obłożeniu pracownika w danym dniu
obłożenie = (czas realizacji przydzielonych etapów (wg norm) / dostępny czas pracy w danym dniu) * 100%
W module tym prezentowane są kalendarze pracowników z naniesionymi dniami pracującymi. Na te dni można planować etapy do wykonania przez pracowników. Dodatkowo jeśli etapy posiadają zdefiniowane normy czasowe to system kolorami obrazuje obłożenie pracowników.
Okno podmodułu Obłożenie pracowników składa się z 2 części:
- Część górna - umożliwia wyświetlenie kalendarza pracy dla wybranych pracowników, a po przydzieleniu etapów obrazuje obłożenie pracowników w poszczególnych dniach.
- Część dolna - podzielona jest na dwie grupy:
- Etapy do planowania - zawiera listę etapów produkcyjnych pozostałych do przypisania.
- Etapy zaplanowane - po zaznaczeniu wybranego dnia dla wybranego pracownika wyświetlana jest lista etapów produkcyjnych przydzielonych pracownikowi na ten termin.
Aby obłożenie pracownika było możliwe, kalendarz pracy musi być uzupełniony dla danego pracownika.
W celu dodania pracy pracownikowi:
- W module APS wybierz Obłożenie pracowników.
- Kliknij na szkło powiększające przy polu Gniazdo produkcyjne. Zaznacz gniazda dla których chcesz planować i kliknij Wybierz.
- Kliknij na szkło powiększające przy polu Pracownicy. Zaznacz pracowników i kliknij Wybierz.
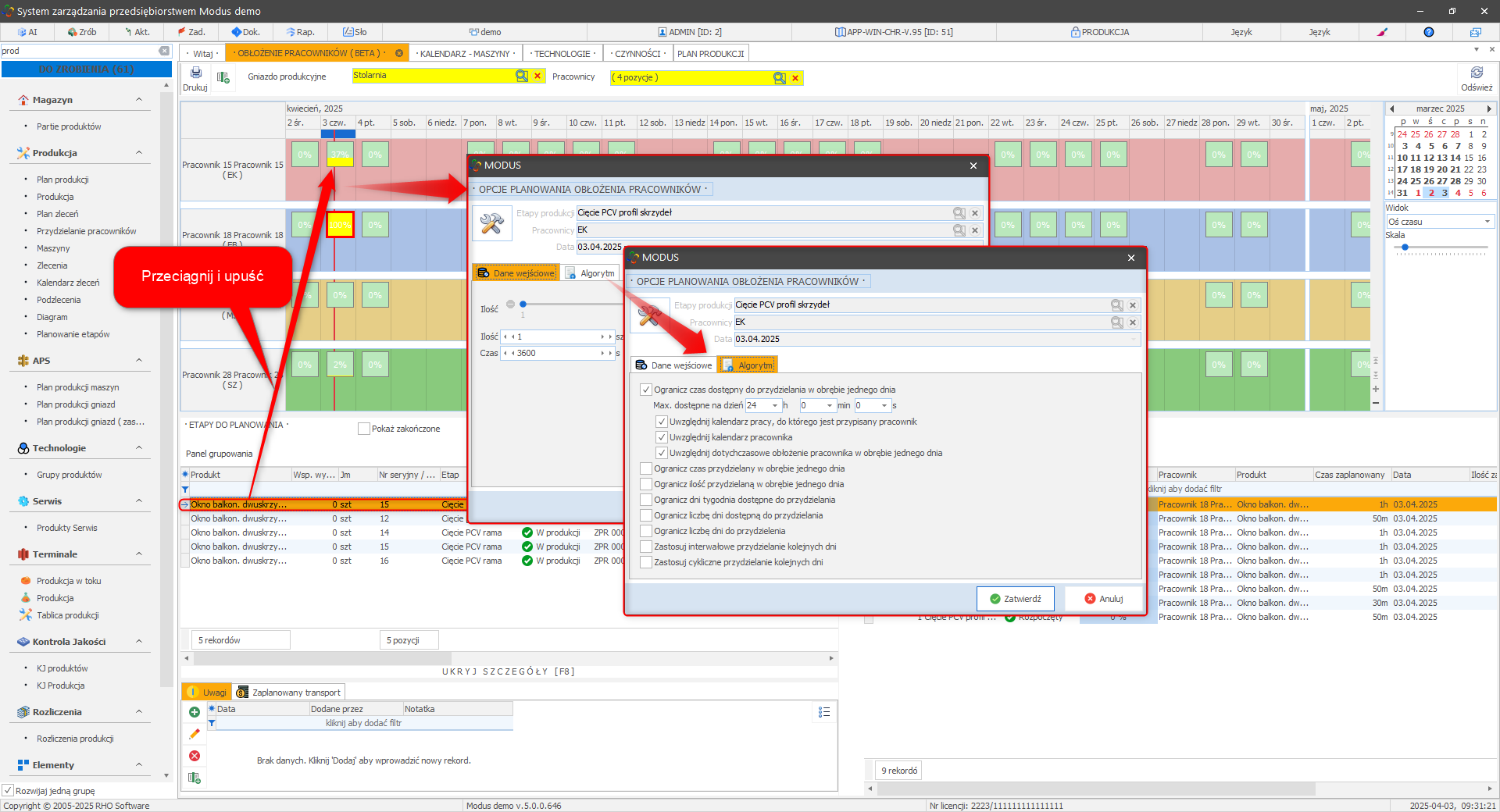
- Z menu Etapy do planowania przeciągnij i upuść etap do wybranego przez Ciebie pola dziennego obłożenia pracownika.
System może poprosić o potwierdzenie Danych wejściowych (ilość/czas) oraz Algorytmu).
Przydzielanie etapów / obłożenie pracownika
Po przypisaniu pracy pojawi się informacja o procentowym wykorzystaniu dnia pracy oparta o przyjęte normy czasowe
W celu przeplanowania części etapu innym pracownikom:
- Z okna Etapy do planowania przeciągnij i upuść etap do wybranego przez Ciebie pola dziennego obłożenia pracownika.
- Etap zostanie przypisany do kolejnego pracownika.
Po przypisaniu tego samego etapu kilku pracownikom, system zaplanuje całkowity czas wykonania danego etapu (zgodnie z normami czasowymi) dla każdego z nich.
W celu zmiany obłożenia pracownika:
- Usunięcie pracownikowi wybranego etapu:
- Z menu Obłożenie zaplanowane wybierz etap do usunięcia.
- Kliknij prawym przyciskiem myszy otworzy się menu, wybierz Usuń rekord (dany etap wróci do menu Etapy do planowania).
- Przydzielenie etapu innemu pracownikowi:
- Z menu Obłożenie zaplanowane wybierz etap do usunięcia - klik prawym przyciskiem myszy otworzy menu, wybierz Usuń rekord.
- Przeciągnij etap z okna Etapy do planowania na kalendarz innego pracownika.
Jeśli dodany etap zajmie więcej czasu niż pozwala na to dostępny czas w danym dniu, część pracy zostanie przypisana na dzień następny
W celu przydzielenia jednego etapu kilku pracownikom:
- W oknie Etapy do planowania kliknij prawym przyciskiem myszy - otworzy się menu,
- wybierz Zaplanuj
- W oknie Opcje planowania obłożenia pracowników wskaż ilość jaką chcesz przypisać jednemu pracownikowi, następnie kliknij na szkło powiększające przy polu Pracownicy.
- Zaznacz pracowników, którym przydzielasz etap i kliknij Wybierz.
- Następnie Zatwierdź Opcje planowania obłożenia pracowników
- System przydzieli wskazane ilości wybranym pracownikom.
Jeśli zaplanowana ilość jest mniejsza od całości to niezaplanowana „reszta:” pozostanie w oknie etapów do planowania.
Np. Mam 5 szt. do wykrojenia, dwóm pracownikom przydzielam po 2 szt. Do planowania pozostanie mi 1 szt.
Np. Mam 5 szt. do wykrojenia, dwóm pracownikom przydzielam po 2 szt. Do planowania pozostanie mi 1 szt.
» Wróć do: APS
» Wróć do: PODRĘCZNIK UŻYTKOWNIKA



