Jednolity plik kontrolny
Jednolity Plik Kontrolny (ang. Standard Audit File-Tax – SAF-T) jest zbiorem danych, tworzonym z systemów informatycznych podmiotu gospodarczego poprzez bezpośredni eksport danych, zawierającym informacje o operacjach gospodarczych za dany okres, posiadającym ustandaryzowany układ i format (schemat XML) umożliwiający jego łatwe przetwarzanie.
JPK_VAT powinien posiadać wszystkie informacje z formularza VAT-7, wobec czego należy go generować z programu księgowego, który generuje formularz VAT-7. Wysyłka JPK powinna odbywać się z programu udostępnionego na stronie http://www.mf.gov.pl
JPK_FA i JPK_MAG generowane są przez system Modus ERP.
Podmioty są zobowiązane przekazywać pliki JPK_MAG i JPK_FA na żądanie organów podatkowych i organów kontroli skarbowej w następujących terminach:
- 1 lipca 2016 - duże przedsiębiorstwa
- 1 lipca 2018 - średnie, małe i mikroprzedsiębiorstwa
Aby wygenerować pliki JPK_MAG
- W module KSIEGOWOŚĆ wybierz JPK
- W lewym górnym rogu modułu kliknij na JPK_MAG
- Wybierz wcześniej przeprowadzoną wycenę magazynów lub
- Wyceń magazyny za wybrany okres czasu
- Wybierz miejsce na dysku do zapisu plików
- System wygeneruje tak dużo plików, jak dużo mamy magazynów na których przeprowadzane zostały ruchu magazynowe
Aby wygenerować pliki JPK_FA
- W module Księgowość wybierz JPK
- W lewym górnym rogu modułu wybierz JPK_FA
- Wybierz okres za jaki chcesz wygenerować pliki
- Wybierz miejsce na dysku do zapisu plików
- System wygeneruje tak dużo plików, jak dużo było walut w których wystawialiśmy dokumenty handlowe
SYSTEM/Słowniki/MAGAZYN: Stawki VAT ) należy uzupełnić informacje na temat podstawy zwolnienia. Informacje te będą trafiały do generowanego pliku JPK.
Materiały i informacje udostępnione przez Ministerstwo Finansów:
Odpowiedzi na pytania dot. JPK cz. 1.pdf
Odpowiedzi na pytania dot. JPK cz. 2.pdf
Odpowiedzi na pytania dot. JPK cz. 3.pdf
Broszura informacyjna dot. JPK_FA.pdf (Marzec 2018)
Broszura informacyjna dot. JPK_MAG.pdf (Marzec 2018)
Broszura informacyjna dot. JPK_FA v2.pdf (1 Czerwca 2018)
Broszura informacyjna dot. JPK_VAT z deklaracją.pdf (Czerwiec 2020)
JPK_V7
Od 1 października 2020r. zaczął obowiązywać nowy Jednolity Plik Kontrolny – JPK_V7.
W nowej strukturze zawarte będą informacje wykazywane dotychczas w pliku JPK VAT i deklaracji VAT, oraz dodatkowo szczegółowe oznaczenia określonych transakcji.
Obowiązek wysyłki nowej struktury JPK V7 związany jest także ze zmianami w dokumentach sprzedaży i zakupu. Modus ERP jest dostosowany do nowych procedur i wprowadził:
Kody GTU
Nowa struktura pliku JPK wprowadza obowiązek stosowania grup towarowych dla faktur sprzedażowych. Pozycje dokumentów generowanych od 1. października 2020 roku powinny być oznaczone odpowiednim symbolem GTU wraz z numerem od 1 do 13.
W systemie Modus ERP możliwe jest przypisanie na stałe konkretnego kodu do asortymentu, który będzie przepisywany na dokumentach.
Dodanie Grupy towarów i usług (GTU).
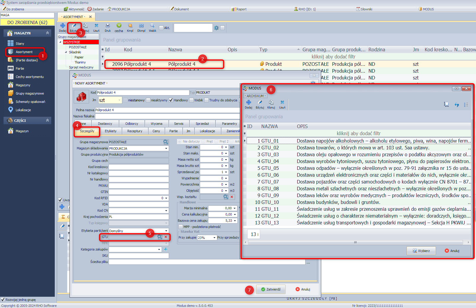
W celu dodania GTU:
- W module MAGAZYN wybierz Asortyment.
- Wyświetl wszystkie rekordy lub wybierz konkretny rekord.
- Kliknij dwukrotnie w wybrany rekord (asortyment).
- W nowym oknie przejdź do zakładki szczegóły.
- Kliknij w ikonę lupy w wierszu opisanym jako GTU.
- Wybierz jedną z 13 grup towarów i usług i zatwierdź ją przyciskiem „wybierz” w prawym dolnym rogu okienka.
- Zatwierdź szczegóły asortymentu.
Konfiguracja
Do poprawnego działania modułu JPK konieczne jest uzupełnienie danych dotyczących naszej firmy oraz poprawnego Numeru Identyfikacji Podatkowej naszych kontrahentów.
Dane firmowe należy uzupełnić w Pieczątce firmy:
- W module SYSTEM, a następnie wybierz Pieczątka firmy
Poza informacjami o naszej firmie konieczne jest również wskazanie naszego urzędu skarbowego:
- W module SYSTEM, a następnie wybierz Ustawienia globalne
- Wybierz zakładkę Księgowość i kliknij w JPK
- Wpisz Kod urzędu lub wybierz go z Listy urzędów

