MODUŁ TRANSPORT
Moduł służy do planowania i kontroli transportu asortymentu do kontrahenta oraz transportu międzymagazynowego.
Funkcje modułu:
- Ewidencja floty pojazdów
- Ewidencja tras
- Planowanie transportu: tworzenie listów przewozowych, wybór trasy i pojazdu, przypisywanie pracowników, zaplanowanie listy asortymentu do transportu
- Rejestracja czasu wyjazdu i powrotu
- Kontrola dostępności pojazdów
- Automatyczne generowanie dokumentów wydań
Trasy
System umożliwia dokładne zaplanowanie trasy dla auta z ładunkiem. Możemy określić każdy punkt postoju, odległości pomiędzy poszczególnymi punktami na trasie, jak również średni czas przejechania całej trasy.
Aby utworzyć nową trasę należy:
- Z modułu „TRANSPORT” wybrać „Trasy”
- Kliknąć „Dodaj”
- W oknie Edycji trasy wprowadzić kod trasy, średni czas przejazdu oraz kliknąć „Dodaj” w celu dodania kolejnych punktów przejazdu
- Wybrać punkt przejazdu i określić odległość od poprzedniego punktu. W celu dodania kolejnego punktu należy ponownie kliknąć „Dodaj” w oknie Edycji trasy.
- W przypadku braku odpowiedniego punktu dodać nowy klikając „Dodaj” w oknie z listą punktów przejazdu.
Po zdefiniowaniu trasy, możemy określić że zamówiony asortyment należy dostarczyć daną trasą. Informacja o trasie wybranej dla zamówienie jest przypisywana do zamówionego asortymentu i widoczna w planowaniu produkcji. Pozwala to łatwo zaplanować produkcję wszystkich produktów które powinny być razem transportowane dana trasą.
Trasę do dokumentu zamówienia można przydzielić na dwa sposoby:
- I sposób:
- w module ZAMÓWIENIA wybrać Zam. sprzedaży
- zaznaczyć zamówienie któremu chcemy przydzielić trasę
- kliknąć Trasy
- II sposób:
- w module ZAMÓWIENIA wybrać Zam. sprzedaży
- kliknąć Dodaj
- wybrać kontrahenta składającego zamówienie
- w polu trasa wybrać trasę
Uwaga: Pole Trasa dostępne przy włączonej opcji „Asortyment objęty planowaniem transportu” w definicji dokumentu ZO.
Planowanie transportu
Dysponując własnym taborem samochodowym za pomocą modułu TRANSPORT możemy planować transport zamówionego asortymentu do odbiorcy.
Okno główne podmodułu TRANSPORT/Planowanie podzielone jest na dwie części:
Po lewej stronie znajdują się Zakładki:
- Zamówienia - zawierające listę asortymentu który został zamówiony a jeszcze nie zrealizowany (na dokumencie ZO brak statusu Realizacja)
- Planuj automatycznie - funkcja ułatwia planowanie transportu dla produktów jednostkowych:
- opcja odznaczona - jeśli na zamówieniu znajduje się więcej niż jedna sztuka tego samego produktu to podczas planowania transportu konieczne jest potwierdzenie zaplanowania każdego egzemplarza (każdej pozycji z zakładki partie)
- opcja zaznaczona - jeśli na zamówieniu znajduje się więcej niż jedna sztuka tego samego produktu to podczas planowania transportu danego produktu automatycznie zaplanowane zostają wszystkie egzemplarze (wszystkie pozycje z zakładki partie)
- Stany - listę stanów magazynowych.
- Partie - gotowe partie produktów dostępne na wybranym magazynie
Znaczenie poszczególnych kolumn:
- ilość zamówiona - łączna ilość produktów zamówiona dokumentem ZO
- ilość do produkcji - ilość skierowana do produkcji za pomocą funkcji Ilość do produkcji dostępnej z poziomu dokumentu ZO
- ilość do transportu - ilość zaplanowana do transportu, umieszczona na dokumencie LPR
- ilość pozostała - ilość nie zaplanowana do transportu
Po prawej stronie znajdują się Listy przewozowe. Z tego poziomu odbywa się również tworzenie nowych listów i kontrola przebiegu transportu.
Korzystając z zakładki Zamówienia można zaplanować transport asortymentu zamówionego, przy czym nie musi on być jeszcze wyprodukowany. W celu usprawnienia planowania transportu, wprowadzając zamówienie od odbiorcy możemy wybrać trasę dostawy w ramach której asortyment zostanie dostarczony. Wybrana trasa widoczna jest w zakładce Zamówienia przy każdym zamówionym asortymencie. W oparciu o tą informację na liście przewozowym możemy łatwo umieszczać asortyment przeznaczony dla odbiorców zlokalizowanych na konkretnej trasie.
Moduł umożliwia również zaplanowanie transportu asortymentu znajdującego się na magazynie. W tym celu należy skorzystać z zakładki Stany.
Moduł TRANSPORT
W celu zaplanowania i realizacji transportu należy:
- utworzyć nowy list przewozowy
- dodać do listu asortyment który ma być przewożony
- jeśli planujemy transport w oparciu o zamówienia konieczne jest zarezerwowanie tego asortymentu na dokumencie ZO
- kliknąć Załadunek w celu wygenerowania dokumentu magazynowego
- zatwierdzić wygenerowany dokument wydania magazynowego
- kliknąć Wyjazd w celu ewidencji wyjazdu samochodu
- kliknąć Powrót w celu ewidencji powrotu samochodu
Tworzenie listu przewozowego
W celu utworzenia listu przewozowego należy:
- W module TRANSPORT wybrać Listy przewozowe (opcjonalnie TRANSPORT/Transport → prawe okno)
- W oknie Listy przewozowe kliknąć Dodaj
- Wybrać trasę którą transport ma zostać zrealizowany
- Wybrać samochód
- Zatwierdzić powstały list przewozowy
Dodawanie paczek
Do utworzonego listu przewozowego mamy możliwość dodania paczek, które ułatwią nam ewidencje dostarczanych towarów.
W celu dodania paczki do listu przewozowego:
- Wybierz list przewozowy
- Kliknij na zakładkę Paczki
- Kliknij Dodaj
Dodawanie pozycji do listu przewozowego
Gdy mamy utworzony List przewozowy możemy przystąpić do dodawania asortymentu. W tym celu:
- W oknie Zamówione produkty zaznaczyć zamówienie, które ma zostać dodane do listu przewozowego (przytrzymując Ctrl możliwe jest zaznaczenie wielu zamówień jednocześnie)
- Wprowadzić ilość asortymentu i kliknąć „Planuj”
- Jeśli dodałeś paczkę do listu przewozowego wybierz ja z listy i kliknij Zatwierdź
Wybrane zamówienia zostaną dodane do listu przewozowego.
Dodanie asortymentu do listu przewozowego
ZO 0000123/PR /2012 należy umieścić na liście przewozowym, gdzie magazyn załadunkowy to PRODUKCJA
Jako magazyn załadunkowy można oznaczyć każdy z magazynów jakie zdefiniowano w systemie Modus.
W tym celu należy:
- w module MAGAZYN wybrać Magazyny
- zaznaczyć magazyn którego opcje chcemy zmienić
- kliknąć Edytuj
- zaznaczyć opcję Magazyn załadunkowy
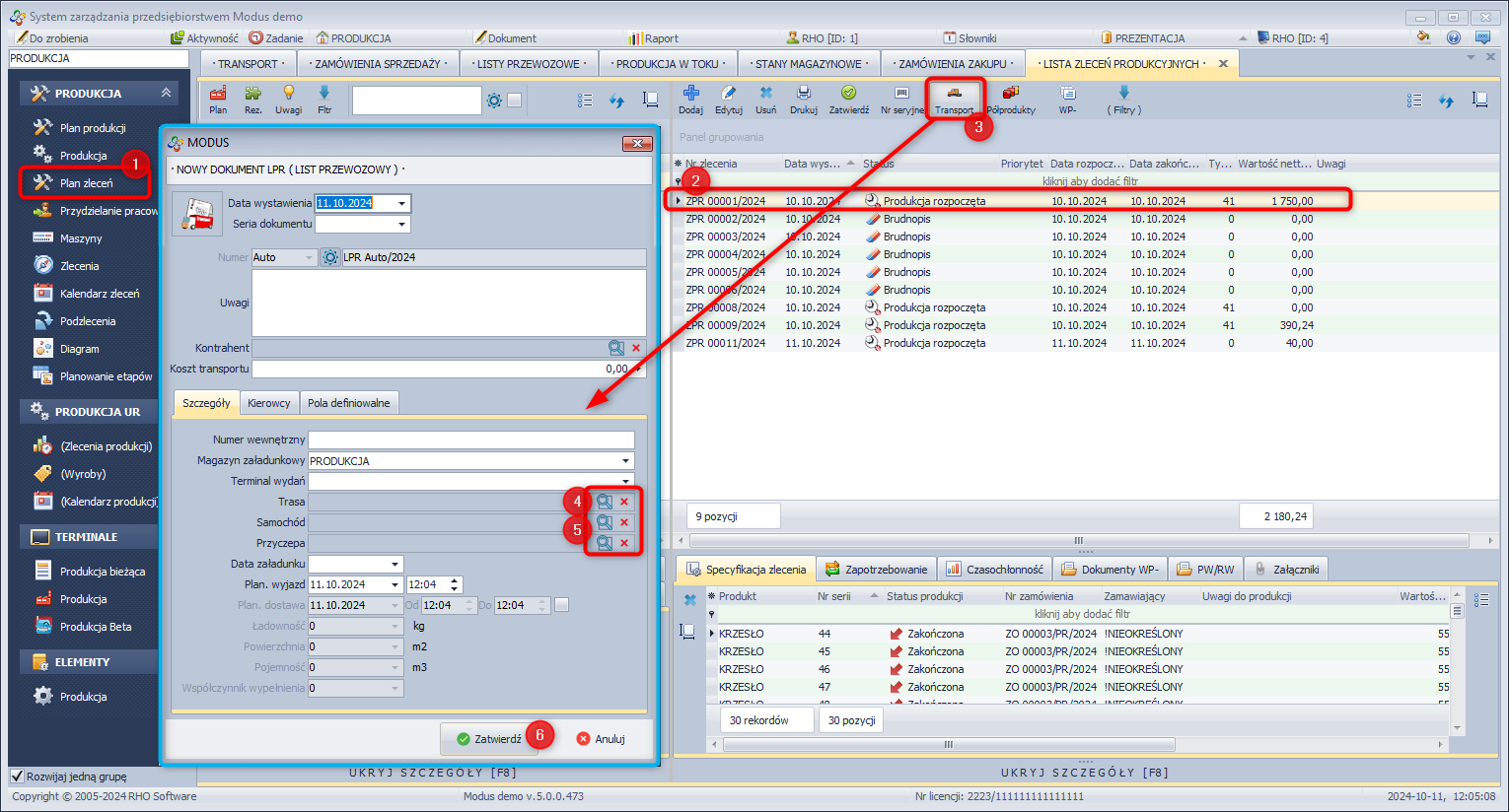
List przewozowy można również utworzyć z poziomu modułu Planowania produkcji. W tym celu należy:
- W module PRODUKCJA wybrać Plan zleceń.
- Wybrać zlecenie produkcyjne dotyczące produktu którego transport chcemy zaplanować.
- Kliknąć Planuj transport dla pozycji zlecenia.
- Wybrać trasę którą transport ma zostać zrealizowany.
- Wybrać samochód którym transport ma zostać zrealizowany.
- Zatwierdzić powstały list przewozowy.
Transport
Realizacji transportu oraz związanych z nim wydań dokonuje się w module TRANSPORT, korzystając z paska narzędzi.
Kontroli transportu dokonuje się dzięki oznaczeniu Listów przewozowych odpowiednimi statusami:
- Planowanie
- W trasie
- Zakończony
Załadunek
Gdy asortyment zostanie dodany do listu przewozowego możemy rozpocząć proces załadunku.
W celu załadunku:
- Wybierz list przewozowy, którego dotyczy załadunek
- Z paska narzędzi wybieramy przycisk „Załadunek”
- Wskazujemy rodzaj dokumentu wydania. W przypadku transportu do klienta będzie to dokument WZ. W przypadku planowania transportu pomiędzy magazynami wybieramy dokument MM-
Wysyłka
Po ukończeniu procesu załadunku możemy przystąpić do jego transportu.
W celu wysłania transportu:
- Wybieramy list przewozowy
- Z paska narzędzi wybieramy przycisk „Wyjazd”
- Wskazujemy datę i godzinę wyjazdu oraz planowanego powrotu i ewentualne uwagi, po czym zatwierdzamy.
Status listu przewozowego zmienił się i teraz widnieje jako „W trasie”. Status samochodu odpowiedzialnego za transport zmienił się i widnieje jako „Niedostępny” na czas transportu.
W celu zakończenia transportu:
- Wybieramy list przewozowy
- Z paska narzędzi wybieramy przycisk „Powrót”
- Wprowadzamy datę powrotu i ewentualne uwagi i zatwierdzamy
Transport zostaje zakończony.
Panel szczegółów
Specyfikacja
Przedstawia listę szczegółów asortymentu przypisanego do wskazanego listu przewozowego.
Postęp załadunku
Określa obecny stan asortymentu przeznaczonego do transportu. Wskazuje czy dany asortyment jest dostępny, oraz czy jest gotowy do załadunku.
Dokumenty wydania
Wyświetla listę dokumentów wydania, powiązaną z asortymentem zaplanowanym do transportu.
Awizacje
Od wersji 4.0 pojawiła się możliwość ewidencji punktów awizacyjnych dla konkretnych listów przewozowych. Istnieje możliwość zmiany kolejności awizacji, a także ich ręczne dodanie, a następnie wydruk.
Punkty awizacyjne pobierane są na podstawie adresów dostaw określonych przy zamówieniu sprzedaży.
Można też, w przypadku usunięcia pozycji, pobrać na nowo listę awizacji wynikającą z bazowych zamówień sprzedaży (punkt 1)
Wyświetlenie i pobieranie punktów awizacji
Dla każdego punktu awizacji możliwe jest określenie szczegółowych elementów, takich jak:
- data przyjazdu,
- data odjazdu,
- czas rozładunku,
- osoba kontaktowa związana z danym punktem dostawy
Edycja punktu awizacji
Utworzoną listę awizacji można w szybki sposób wydrukować
Wydruk listy
W takiej sytuacji konieczne będzie ręczne dodanie tych punktów z poziomu zakładki „Awizacje”
Wykorzystanie taboru
Od wersji 4.0 w module TRANSPORT → Transport została nowa zakładka „Planowanie”. Dzięki niej, możliwe jest wyliczenie wykorzystania taboru dla zaznaczonych powyżej produktów.
Obliczana jest:
- ładowność,
- powierzchnia,
- pojemność,
- współczynnik wypełnienia
Możliwy jest wybór konkretnego samochodu dla którego będą generowały się wskaźniki.
» Wróć do: PODRĘCZNIK UŻYTKOWNIKA










