Dodawanie asortymentu
Dodawanie surowca
W celu dodania surowca:
- W module MAGAZYN wybierz Asortyment.
- Kliknij Dodaj
- W polu typ asortymentu zaznacz Składnik/towar.
- Określ (poza grupą magazynową, parametrów tych nie da się edytować z poziomu karty asortymentu!):
- czy surowiec należy do grupy produkcyjnej surowców
- bazową jednostkę miary (jeśli wybrana została grupa produkcyjna surowców to jednostka zostanie przydzielona automatycznie)
- Określ czy asortyment posiada cechy,
- Uzupełnij szczegóły dotyczące asortymentu dostępne w kolejnych zakładkach:
Szczegóły
Zakładka służy określaniu następujących parametrów asortymentu:
- Magazyn składowania - w przypadku produktów magazyn składowania określa na którym magazynie ma pojawić się gotowy produkt po zakończeniu procesu produkcji. W przypadku surowców jest to informacja wykorzystywana przez funkcję Wydaj surowce. Funkcja ta generuje dokument przesuwający surowce potrzebne do realizacji zlecenia produkcyjnego z magazynu składowania na odpowiedni magazyn produkcyjny. Dla każdego potrzebnego asortymentu sprawdzane jest jaki magazyn został wybrany jako magazyn składowania i z tego magazynu surowce przesuwane są na magazyn produkcyjny (pod warunkiem że są dostępne na magazynie składowania). Więcej informacji na temat tej funkcji znajdziesz tutaj.
- Kod kreskowy - przeznaczony jest dla czytników elektronicznych. Ma na celu umożliwienie automatycznego odczytywania informacji.
- Numer katalogowy
- Numer handlowy
- PKWiU (polska klasyfikacja wyrobów i usług)
- Kod CN - kod taryfy celnej niezbędnej dla dokumentów intrastatu
- Kraj pochodzenia - symbol kraju, z którego sprowadza towar
- Kontrola jakości produkcji
- Marża minimalna (Przelicz ceny)
- Bazowa cena zakupu (precyzja bazowej ceny zakupu jest uzależniona jest od zdefiniowanej precyzji cen zakupu - Kartoteki/Konfiguracja/Ustawienia globalne/Magazyn/Ustawienia)
- Stawka VAT - określenie stawki VAT asortymentu.
- Masa netto - określenie masy netto asortymentu, informacja ta jest wykorzystywana przy tworzeniu dokumentów Intrastat
- Masa brutto - określenie masy brutto asortymentu, informacja ta jest wykorzystywana przy tworzeniu dokumentów Intrastat
- Stan maks.
- Sprzedawać po
- Trudny do zdobycia
Ceny
Zakładka służy określeniu ceny/cen sprzedaży asortymentu. W celu określenia wielu cen dla asortymentu należy uprzednio zdefiniować cenniki. Wprowadzone ceny będą się wykorzystywane przy generowaniu dokumentów, po wybraniu określonego cennika na dokumencie znajdzie się uprzednio zdefiniowana cena.
W przypadku produktów wytwarzanych w różnych wariantach (produkty definiowalne na etapie zamówienia) aktualizacja ceny sprzedaży na produkcie wirtualnym (szablonie) nie aktualizuje cen na wariantach. Modus nie oferuje takiej automatyki, ponieważ w większości przypadków ceny sprzedaży poszczególnych wariantów są różne, co wynika z różnych materiałów użytych do produkcji. W każdej firmie stosowane są inne algorytmy. Rozwiązaniem tej kwestii są tzw. grupy cenowe, a jeśli nie są wykorzystywane ceny sprzedaży należy aktualizować w zakładce Warianty na liście asortymentu albo z poziomu Stanów magazynowych (przy włączonych stanach zerowych).
Cenę sprzedaży można określić na dwa sposoby:
- I sposób:
- W module MAGAZYN wybierz Asortyment.
- Wybierz asortyment, dla którego chcesz określić cenę sprzedaży.
- W zakładce ceny wybierz cennik dla którego chcesz określić cenę.
- Kliknij Edytuj
- Wprowadź cenę sprzedaży. Program automatycznie obliczy marżę, którą można następnie edytować.
Określanie ceny sprzedaży asortymentu (I sposób)
- II sposób:
- W module MAGAZYN wybierz Asortyment.
- Wybierz asortyment, dla którego chcesz określić cenę sprzedaży.
- Kliknij Edytuj
- Przejdź do zakładki Ceny
- Wybierz cennik dla którego chcesz określić cenę.
- Kliknij Edytuj
- Wprowadź cenę sprzedaży. Program automatycznie obliczy marżę, którą można następnie edytować.
Określanie ceny sprzedaży asortymentu (II sposób)
Cenę sprzedaży produktu stanowiącego wariant można określić:
- W module MAGAZYN wybierz Asortyment.
- Wybierz asortyment, dla którego chcesz określić cenę sprzedaży.
- W zakładce Warianty wybierz wariant dla którego chcesz określić cenę.
- Przejdź do zakładki Ceny
- Wybierz cennik dla którego chcesz określić cenę.
- Kliknij Edytuj
- Wprowadź cenę sprzedaży. Program automatycznie obliczy marżę, którą można następnie edytować.
Partie
Informacje na ten temat znajdziesz tutaj.
Pomocnicze jednostki miary
Informacje na ten temat znajdziesz tutaj
Lokalizacje
Informacje na ten temat znajdziesz tutaj
Zamienniki
Informacje na ten temat znajdziesz tutaj
Opakowania
Informacje na ten temat znajdziesz Opakowania
Inne
Zawiera opis i uwagi dotyczące do asortymentu. Pole opis dotyczy produktów wytwarzanych jako wariant danego asortymentu dlatego też kartoteka ogólna asortymentu dostępna z poziomu Magazyn/Asotyment nie będzie zawierała opisu natomiast kartoteka danego egzemplarza dostępna z poziomu Magazyn/Stany będzie zawierała informacje z których surowców został wyprodukowany ten wariant asortymentu. Kartoteka wariantu powstaje w momencie złożenia zamówienia wtedy też generowany jest opis.
Dostawcy
Modus umożliwia przypisanie wielu dostawców każdego asortymentu oraz zdefiniowanie dostawcy domyślnego, który dane będą automatycznie wprowadzane przy generowaniu zamówienia. Karta asortymentu umożliwia wprowadzenie dodatkowych informacji i parametrów związanych z dostawą surowca od danego dostawcy takich jak:
- kod asortymentu u dostawcy
- kod kreskowy u dostawcy
- jednostka miary stosowana przy zamówieniach
- zamawiać po
- min. wielkość zamówienia
- czas oczekiwania na dostawę
- cena zakupu
- osoba kontaktowa
Dostawcę można przypisać do asortymentu tworząc nową kartotekę lub edytując już istniejącą.
W tym celu:
- W module MAGAZYN wybierz Asortyment.
- Kliknij Dodaj i wypełnij pola Kreatora nowego asortymentu lub wybierz asortyment i kliknij Edytuj.
- Na karcie Edycja asortymentu przejdź do zakładki Dostawcy.
- Kliknij Dodaj.
- Wybierz kontrahenta, który jest dostawcą danego asortymentu.
- Uzupełnij niezbędne dane i Zatwierdź
Dodawanie produktu
W celu dodania produktu:
- W module MAGAZYN wybierz Asortyment.
- W polu typ asortymentu zaznacz Produkt.
- Określ rodzinę i element jeśli produkty wytwarzane są w ramach rodzin i elementów
- Określ grupę magazynową
- Uzupełnij szczegóły dotyczące asortymentu dostępne w kolejnych zakładkach (podobnie jak w przypadku surowca)
- Zapisz kartotekę klikając Zatwierdź
- Przejdź do zakładki Receptury i określ recepturę produktu.
Edycja asortymentu
Program umożliwia edycję asortymentu. Aby to zrobić należy wybrać z listy interesujący nas element i kliknąć ikonę Edytuj. Spowoduje to otwarcie okna edycji asortymentu.
W oknie tym można zmienić szczegóły dotyczące asortymentu, takie jak nazwa, kod, kreskowy, grupa magazynowa, numer katalogowy .. itd.
Asortyment nieaktywny
Asortyment który nie jest już produkowany ani oferowany można zablokować zaznaczając opcję Asortyment nieaktywny. Zachowana zostanie pełna historia związana z asortymentem lecz nie będzie widoczny w Stanach magazynowych, nie będzie możliwe stworzenie zamówienia na tego rodzaju asortyment.
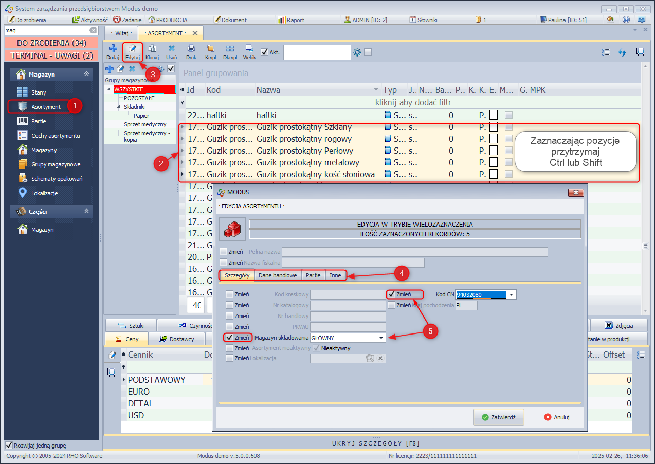
Edycja w trybie wielozaznaczenia
Program posiada możliwość edycji asortymentu w trybie wielozaznaczenia. Opcja umożliwia dokonanie edycji wielu asortymentów jednocześnie.
W celu przeprowadzenia edycji w trybie wielozaznaczenia:
- W module MAGAZYN wybierz Asortyment
- Zaznacz kilka produktów lub surowców przytrzymując klawisz Ctrl na klawiaturze. W celu zaznaczenia kilku kolejnych pozycji zaznacz pierwszą pozycję, a następnie przytrzymując Shift zaznacz ostatnią pozycję.
- Kliknij Edytuj
- Przejdź do zakładki w której znajdują się dane, które chcesz edytować
- Zaznacz checkbox Zmień przy pozycji którą chcesz edytować i wprowadź nowe dane
» Wróć do: MODUŁ MAGAZYN
» Wróć do: PODRĘCZNIK UŻYTKOWNIKA



