Receptura wirtualna
W celu stworzenia receptury wirtualnej:
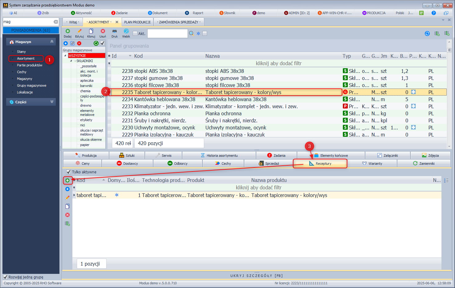
- W module Magazyn wybierz Asortyment.
- Zaznacz produkt, dla którego chcesz stworzyć recepturę.
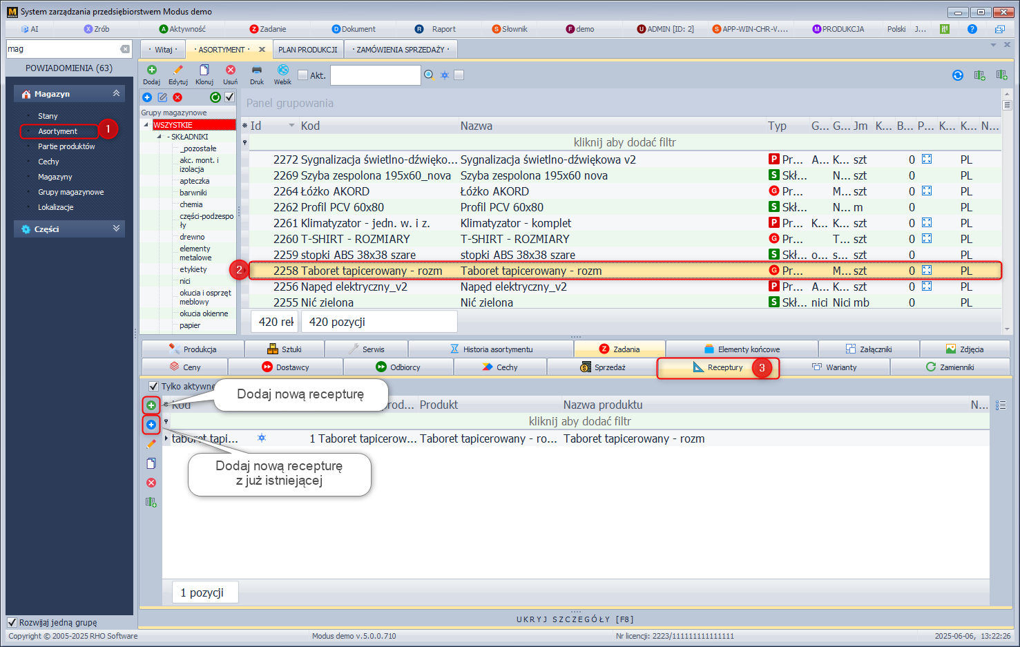
- W panelu Szczegóły wybierz zakładkę Receptury i kliknij ikonę Dodaj nowy rekord (jeśli chcesz utworzyć nową recepturę) bądź Dodaj nową recepturę z innej receptury (Wyświetlone zostanie okno z listą zdefiniowanych w systemie receptur. Jeśli definiowana receptura jest podobna do już istniejącej należy ją zaznaczyć na liście i kliknąć Wybierz. System utworzy kopię, której należy nadać nową nazwę i ewentualnie edytować składniki, normy lub odpady).
- W przypadku zdefiniowania więcej niż jednej technologii produkcji wywołane zostaje okno wyboru technologii produkcji. Zaznacz technologie i kliknij Wybierz.
- Uzupełnij kartę Nowa receptura/Edycja receptury.
- Następnie korzystając z przycisku Dodaj dodajemy składniki receptury wybierając surowiec lub grupę surowców. Należy pamiętać, że jeżeli zdecydujemy się na recepturę złożoną z grup surowców, będziemy mieli możliwość wyboru konkretnego surowca na etapie składania zamówienia.
- Po wybraniu surowca/grupy surowców wywołane zostaje okno nowego składnika receptury/edycji składnika receptury.
Jeżeli składnik receptury pochodzić ma z grupy produkcyjnej należy wpisać przeznaczenie tego składnika.
Można również podać ilość jaka zostanie zużyta, a także na jakim etapie produkcji będzie potrzebny surowiec. Dla grup surowców można dodatkowo określić surowiec domyślny oraz zdecydować, czy na etapie składania zamówienia ma być wyświetlana grupa cenowa surowca.
- Sklonować starą recepturę.
- Do nowej dodać nowe składniki.
- Starą recepturę zaznaczyć jako nieaktywną, tak by nie była widoczna przez system.
Ekran: Definiowanie receptury

Ekran: Wybór technologii

Ekran: Wybór składników i grup surowców

Ekran: Składnik receptury

Wirtualne receptury ze wzorami matematycznymi:
W wyniku takiego zdefiniowania receptury produktu, zamiast określać zużycie surowca na poziomie np. 2 metrów kwadratowych wystarczy zdefiniować jedynie, że ilość surowca określona będzie wzorem a*b (długość, szerokość). Następnie podczas wprowadzania zamówienia po wybraniu produktu i receptury, pojawi się dodatkowe okno, w którym należy podać odpowiednie wartości, które maja zostać podstawione za a i b (np. 1 i 2).
W celu zdefiniowania takiej receptury:
- W module Magazyn wybierz Asortyment.
- Wybierz produkt, któremu chcesz zdefiniować recepturę.
- Przejdź do zakładki Receptury.
- Kliknij Dodaj.
- Wyświetlone zostanie okno Receptury z listą już istniejących receptur (zdefiniowanych np. w czasie definiowania technologii produkcji), możesz wybrać jedną z nich lub dodać nową, klikając Dodaj.
- W oknie nowa receptura/edycja receptury uzupełnij nazwę receptury i kliknij Dodaj w celu dodania surowca lub grupy surowców.
- Wybierz surowiec, który chcesz dodać do receptury.
- W oknie nowy składnik receptury/edycja składnika receptury zamiast określać zużycie surowca kliknij Użyj wzoru, w celu wybrania wzoru z listy wzorów.
- Kliknij Zmienne i określ jakie zmienne będą wykorzystywane w recepturze np. a - długość, b - szerokość.
- Kliknij Dodaj.
- Wprowadź wzór, po zatwierdzeniu pojawi się on na liście.
- Po kliknięciu Wybierz wzór pojawi się w polu ilość.
- Kliknij Zatwierdź.
- Dodaj kolejny składnik lub Zatwierdź recepturę.
- Zatwierdzona receptura pojawi się na liście receptur i będzie już przypisana do tego produktu.
- Kliknij Anuluj, aby opuścić listę receptur.
Ekran: Wybór asortymentu, który ma mieć zdefiniowaną recepturę

Ekran: Lista receptur

Ekran: Dodanie surowca do receptury

Ekran: Zużycie surowca

Ekran: Definiowanie zmiennych

Ekran: Definiowanie wzory na podstawie którego obliczone będzie zużycie surowca

Dynamiczna receptura z tabelą zużycia surowca:
W przypadku dynamicznej receptury zamiast pozwolić na wprowadzanie wartości podczas tworzenia zamówienia, możemy zdefiniować tabelę symboli, pod którymi kryły się będą konkretne zużycia surowców. W przypadku odzieży możemy np. stworzyć tabele rozmiarów, gdzie pod poszczególnymi symbolami rozmiarów będą kryły się różne zużycia tkaniny. W zależności, który symbol rozmiaru zostanie wybrany w trakcie składania zamówienia, wygenerowane zostanie odpowiednie zapotrzebowanie na tkaninę.
W celu zdefiniowania tabeli zużycia:
- W module Technologie wybierz Technologie.
- Na drzewie technologii rozwiń gałąź Dynamiczne receptury.
- Zaznacz gałąź Zmienne i kliknij Dodaj.
- Wprowadź zmienną którą następnie zastosujesz we wzorze i kliknij Zatwierdź.
- Zaznacz gałąź Wzory i kliknij Dodaj.
- Wprowadź zmienną którą uprzednio zdefiniowałeś i kliknij Zatwierdź.
- Zaznacz gałąź Tabele i kliknij Dodaj.
- Uzupełnij kartę Nowa tabela.
Ekran: Definiowanie zmiennej

Ekran: Definiowanie wzoru
Ekran: Definiowanie tabeli zużycia| 
W celu zdefiniowania takiej receptury:
- W module Magazyn wybierz Asortyment.
- Wybierz produkt, któremu chcesz zdefiniować recepturę.
- Przejdź do zakładki Receptury.
- Kliknij Dodaj.
- Wyświetlone zostanie okno Receptury z listą już istniejących receptur (zdefiniowanych np. w czasie definiowania technologii produkcji), możesz wybrać jedną z nich lub dodać nową, klikając Dodaj.
- W oknie nowa receptura uzupełnij nazwę receptury i kliknij Dodaj w celu dodania surowca lub grupy surowców.
- Wybierz surowiec, który chcesz dodać do receptury.
- W oknie nowy składnik receptury zamiast określać zużycie surowca kliknij Użyj wzoru.
- Wybierz zdefiniowany uprzednio wzór.
- Po kliknięciu Wybierz wzór pojawi się w polu ilość.
- Kliknij Zatwierdź.
- Kliknij Wstaw tabele zużycia.
- Kliknij Generuj tabele zużycia.
- Klikając Edytuj na zaznaczonym symbolu (np. rozmiaru) określ zużycie surowca.
- Dodaj kolejny składnik lub Zatwierdź recepturę.
- Zatwierdzona receptura pojawi się na liście receptur i będzie już przypisana do tego produktu.
- Kliknij Anuluj, aby opuścić listę receptur.
Normy produkcji
Definiując recepturę produktu możemy również określić normę czasu wykonania poszczególnych etapów oraz stawkę akordową. Na podstawie tych parametrów możemy później rozliczać pracowników za efekty ich pracy.
Ekran: Normy produkcji|
Odpady
Produkty uboczne
System Modus umożliwia również utworzenie receptury dla produktów, których wytwarzanie wiąże się z powstawaniem odpadów. Po ich zdefiniowaniu, odpad wraz z gotowym produktem przyjmowane są na magazyn. W celu dodania produktu ubocznego do receptury:
- W oknie edycji receptury przejdź do zakładki Produkty uboczne.
- Kliknij Dodaj i z listy asortymentu wybierz ten, który jest produktem ubocznym w wyniku procesu produkcji.
- Określ Ilość odpadu, który powstaje.
Ekran: Określenie ilości powstającego odpadu
» Wróć do: MODUŁ RECEPTURY
» Wróć do: MODUŁ TECHNOLOGIE
» Wróć do: PODRĘCZNIK UŻYTKOWNIKA
