Karta - Kreator nowego asortymentu
Typ asortymentu
Asortyment niestanowy
Asortyment niestanowy jest to asortyment, którego nie wymagamy na stanie magazynowym aby go wydać lub użyć do produkcji natomiast będzie wzięta pod uwagę jego wartość. Asortyment niestanowy nie jest wymagany ilościowo jak również jego użycie nie powoduje zdjęcia ze stanu magazynowego.
Takie określenie asortymentu jest wykorzystywane w stosunku do asortymentu, którego całkowita wartość jest nieadekwatna do środków poświęconych na jego kontrolę i przepływ.
Ustalenie czy asortyment jest niestanowy odbywa się na etapie tworzenia asortymentu. Nie ma możliwości zmiany asortymentu stanowego w niestanowy i na odwrót.
Asortyment niestanowy można wprowadzać do systemu dokumentami dostaw, ustalać jego wartość, zużycie w produkcji natomiast nie jest on ściągany z magazynu, system nie wymaga również jego dostępności podczas produkcji.
Opakowanie (Jest opakowaniem)
Modus umożliwia obsługę opakowań zwrotnych, w które pakowane są wytwarzane produkty. W celu umożliwienia ewidencji opakowań zwrotnych oraz kontroli nad wydawanymi opakowaniami konieczne jest oznaczenie asortymentu jako opakowanie oraz zdefiniowanie schematu według jakiego mają być pakowane produkty. Więcej na ten temat znajdziesz tutaj.
Materiał eksploatacyjny (Jest materiałem eksploatacyjnym)
Modus umożliwia ewidencję materiałów eksploatacyjnych do wykorzystywanych maszyn i urządzeń.
Grupa produkcyjna
Grupa produkcyjna SUROWCA
W przypadku definiowania nowego surowca w polu GRUPA PRODUKCYJNA należy określić czy należy on do grupy produkcyjnej surowców (ewentualnie do której). Grupa produkcyjna surowców ma szczególnym znaczeniu w procesie definiowania RECEPTUR PRODUKTÓW ponieważ grupa produkcyjna surowców może być składnikiem RECEPTURY WIRTUALNEJ
Grupa produkcyjna PRODUKTU
W przypadku definiowania nowego produktu w polu GRUPA PRODUKCYJNA należy określić do jakiej Grupy produktów ma należeć produkt (jeśli istnieje więcej niż jedna grupa produktów).
Zakładając kartę produktu należącego do grupy produktów złożonej z rodzin należy dodatkowo wybrać Rodzinę i Element. Informację na temat rodzin i elementów znajdziesz tutaj
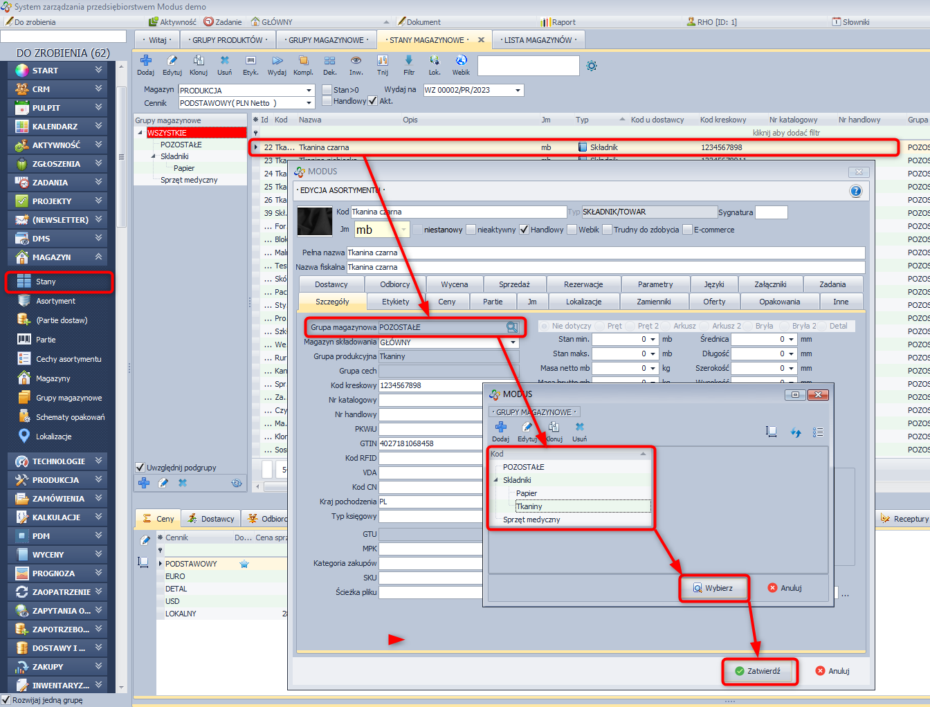
Grupa magazynowa
Grupa magazynowa jest to narzędzie klasyfikacji asortymentu, surowców stworzone dla magazyniera. Który może w wygodny dla siebie sposób stworzyć grupy magazynowe i do nich przypisać np. cześć asortymentu lub surowców o odpowiedniej specyfikacji wg której będzie mógł lokalizować, sprawdzać ich stan, elementów które zostały przypisane dla stworzonej przez magazyniera grupy.
Grupy i podgrupy magazynowe
Opcja 'Uwzględnij podgrupy' powoduje wyświetlenie na liście asortymentu wszystkie pozycji należące do wybranej grupy i wszystkich podgrup tej grupy.
Jak stworzyć/przypisać grupę magazynową?
Produkt może zostać przypisany do grupy magazynowej podczas kreacji nowego asortymentu.
- W module MAGAZYN wybierz Asortyment.
- Kliknij ikonę Dodaj.
- W oknie kreatora nowego asortymentu w części dotyczącej grupy magazynowej kliknij Wybierz z listy.
- Wybierz już istniejącą grupę lub klikamy przycisk Dodaj w celu utworzenia nowej.
Przydzielenie do grupy magazynowej
Grupy magazynowe można definiować również następująco:
- W module MAGAZYN wybierz Grupy magazynowe.
- Kliknij Dodaj.
- Jeśli chcesz utworzyć podgrupę wskaż w której grupie.
- Jeśli chcesz utworzyć grupę główną usuń grupę nadrzędną.
- Wprowadź nazwę grupy/podgrupy.
Tworzenie grup i podgrup magazynowych
Grupa magazynowa produktu może być w dowolnym momencie zmieniona w oknie edycji asortymentu.
Zmiana grupy magazynowej
Bazowa jednostka miary
Każdemu rodzajowi asortymentu należy przydzielić jego bazową jednostkę miary (kg, szt, mb). System umożliwia tworzenie własnych jednostek miary.
W tym celu:
- W menu SYSTEM/Słowniki wybierz Magazyn: Jednostki miary.
- Kliknij Dodaj.
- Określ symbol i opis dodawanej jednostki miary.
Cechy asortymentu
W programie Modus można do każdego asortymentu typu surowiec lub towar utworzyć cechy (np. smak, kolor, konsystencja).
W ten sposób nie musimy tworzyć np. dla każdego koloru nowego asortymentu, tylko program sam stwarza go za nas na podstawie cech.
Po zaznaczeniu opcji „Asortyment posiada cechy” staje się aktywne okno wyboru „grupy cech”, z których można wybrać odpowiednią grupę cech dla naszego asortymentu.
Po zaznaczeniu opcji „Asortyment posiada cechy” program stwarza tyle rodzajów towaru lub surowca ile jest cech w danej grupie cech. W stanach magazynowych pojawią się te towary.
» Wróć do: MODUŁ MAGAZYN
» Wróć do: PODRĘCZNIK UŻYTKOWNIKA
