Lokalizacje
W programie można określić lokalizacje asortymentu na magazynie - miejsce położeń asortymentu. Można tego dokonać na dwa sposoby:
- określić na stałe lokalizacje w których jest magazynowany dany asortyment
- określać lokalizację przy przyjęciu każdej partii. Istnieje możliwość zmiany lokalizacji danego asortymentu.
W celu zdefiniowania lokalizacji w poszczególnych magazynach należy:
- W module Magazyn wybierz Magazyny.
- Zaznacz magazyn dla którego chcesz stworzyć listę lokalizacji.
- Kliknij dodaj w oknie Lokalizacje.
- Wprowadź kod lokalizacji.
- W celu dodania kolejnych lokalizacji czynność powtórz od punktu nr 2 .
++++ Ekran: Definiowanie dostępnych lokalizacji dla danego asortymentu|
++++
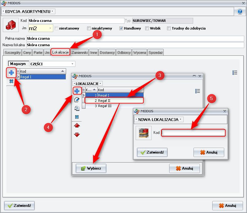
W celu zdefiniowania stałej lokalizacji dla danego asortymentu należy:
- Na kartotece danego asortymentu wybierz zakładkę Lokalizacje.
- Kliknij Dodaj.
- Z listy lokalizacji wybierz tą, która ma zostać przypisane dla tego asortymentu.
- Jeśli nie ma zdefiniowanych dostępnych lokalizacji dodaj je klikając Dodaj.
- Następnie wprowadź kod lokalizacji.
++++ Ekran: Definiowanie stałej lokalizacji dla danego asortymentu|
++++
W celu przyjęcia asortymentu do danej lokalizacji należy:
- Podczas tworzenia dokumentu przyjęcia w oknie w którym wprowadzany jest numer partii należy wybrać lokalizację z listy uprzednio zdefiniowanych.
++++ Ekran: Wybór lokalizacji w czasie przyjęcia asortymentu|
++++
Program umożliwia również drukowanie faktur sprzedaży wg lokalizacji magazynowej. Dotyczy to asortymentu mającego zdefiniowane na stałe miejsca magazynowe i polega na takim posortowaniu pozycji na fakturze aby powstała swego rodzaju ścieżka dla magazyniera.
W celu wydrukowania specyfikacji należy:
- W module Sprzedaż wybierz Dokumenty lub Wydania wybierz i wybierz Drukuj
- Zaznacz dokument
- Kliknij Drukuj specyfikację wg. lokalizacji
» Wróć do: MODUŁ MAGAZYN
» Wróć do: PODRĘCZNIK UŻYTKOWNIKA

