» Przejdź do: JAK ROZPOCZĄĆ PRACĘ Z SYSTEMEM MODUS?
» Przejdź do: MODUŁ MAGAZYN
» Przejdź do: PODRĘCZNIK UŻYTKOWNIKA
Stany magazynowe
Modus umożliwia sprawdzenie stanu magazynowego każdego surowca lub produktu oferowanego przez firmę.
W przeciwieństwie do podmodułu Asortyment, w którym znajdują się tylko kartoteki szablonów produktów wirtualnych w Stanach magazynowych znajdują się kartoteki wariantów zamówionych produktów. Produkt, który występuje na magazynie w kilku wariantach jest wyświetlany na liście tyle razy ile występuje jego wariantów. W celu ich odróżnienia można włączyć kolumnę Opis informującą o surowcach z których powstał dany wariant. Z tego poziomu można dokonać edycji kartoteki asortymentu podobnie jak w podmodule Asortyment.
- Zapotrzebowanie - ilość asortymentu wynikająca z zamówień sprzedaży ZO:
- na ten asortyment wystawione na wybranym magazynie, decyduje sygnatura magazynu na wystawionym dokumencie zamówienia).
Wartość zapotrzebowania maleje w wyniku:- rezerwacji asortymentu dla dokumentu zamówienia sprzedaży ZO
- wystawiono dokument wydania lub sprzedaży (ze statusem Brudnopis lub Zatwierdzony)
- asortyment/zamówienie oznaczono jako Zrealizowano
- na produkt którego składnikiem jest ten asortyment
(zamówienia wystawione na wybranym magazynie, decyduje sygnatura magazynu na wystawionym dokumencie zamówienia).
Wartość zapotrzebowania maleje w wyniku:- zmniejszenia ilość do produkcji zamawianego produktu
- rezerwacji asortymentu do produkcji
- korekty zużycia do produkcji (może również zwiększyć zapotrzebowanie)
- zakończenia produkcji
Dekompletuj
Dekompletacja jest rodzajem prostej produkcji w której z jednego produktu powstaje wiele asortymentów. Proces odbywa się zgodnie z recepturą dekompletowanego asortymentu, przy zachowaniu możliwości edycji ilości otrzymywanych asortymentów wyjściowych. Więcej informacji na ten temat znajdziesz tutaj.
Kompletuj
Kompletacja jest rodzajem prostej produkcji w której z wielu asortymentów powstaje produkt. Proces odbywa się zgodnie z recepturą kompletowanego produktu. Więcej informacji na ten temat znajdziesz tutaj.
Inwentaryzacja
Program umożliwia przeprowadzenie inwentaryzacji magazynu.
Inwentaryzacja jest to szczegółowe sprawdzenie faktycznego stanu wszystkich towarów na magazynie. Pozwala na wyjaśnienie różnic pomiędzy stanem stwierdzonym podczas inwentaryzacji (rzeczywistym) a stanem wynikającym z ewidencji księgowej.
Więcej na temat inwentaryzacji znajdziesz tutaj.
Rezerwacje
Rezerwacje jest to przypisanie określonej ilości surowca dla konkretnego produktu, lub gotowego produktu dla klienta który złożył zamówienie na ten produkt.
Jak zarezerwować produkt dla kontrahenta/odbiorcy ?
Pierwszy sposób:
Tworząc nowe „Zamówienie od odbiorcy” należy zaznaczyć pole „Rezerwacja asortymentu”.
Ekran: Rezerwacje - Pierwszy sposób
Drugi sposób:
Rezerwacji asortymentu handlowego można dokonać poprzez „Menadżera rezerwacji”, opcja ta rezerwację asortymentu dla danego zamówienia.
Aby tego dokonać należy:
- W module „Zamówienia” / „Zam. sprzedaży”, zaznaczamy poprzez jedno kliknięcie interesujące nas zamówienie dla którego chcemy dokonać rezerwacji.
- W dolnej części okna w szczegółach [F8], w zakładce „Rezerwacje” znajduje się przycisk funkcji „Menadżer rezerwacji” (4). Używając tego przycisku możemy dokonać rezerwacji brakującej ilości produktu, lub też zwolnić zarezerwowany produkt (3).
Ekran: Rezerwacje - Drugi sposób
Więcej o rezerwacjach znajdziesz tutaj.
Wydania
Za pomocą ikony Wydaj na pasku narzędzi możemy przeprowadzić wydanie z poziomu modułu „Magazyn” – „Stany”.
W jaki sposób wydać produkt/surowiec z magazynu?
- W module „Magazyn” wybrać „Stany”.
- Wybrać przedmiotowy magazyn jako bieżący.
- W polu „Wydaj na dokument” wybrać Nowy dokument.
- Zaznaczyć produkt/surowiec który ma zostać wydany.
- Kliknąć ikonę „Wydaj”.
- Wywołane zostanie okno wyboru rodzaju dokumentu.
- Kolejne kroki zależą od wybranego rodzaju dokumentu i opisane są w rozdziałach Dokumenty wydań oraz Wystawianie dokumentów handlowych.
- W przypadku wydawania asortymentu z włączonymi opcjami „Rejestruj numer partii” oraz „Wymagana rezerwacja z partii w momencie tworzenia dokumentu” wywołane zostanie okno z listą partii danego asortymentu tak aby można było wybrać ten o konkretnym numerze.
Dokumenty są zapisywane w postaci brudnopisu i dopóki nie zostaną zatwierdzone możemy dodać do nich kolejne pozycje wybierając w polu „Wydaj na” wskazując odpowiedni dokument.
Etykieta
Ikona służy do wydruku etykiety asortymentu. Wydruk jest realizowany według zdefiniowanego szablonu, który można edytować. Informacje, w jaki sposób edytować bądź stworzyć nowy szablon, znajdziesz tutaj.
Ekran: Etykieta
Import surowców
Funkcja import umożliwia automatyczne wprowadzenie do systemu kartotek surowców na podstawie informacji zawartych w odpowiednio przygotowanym pliku arkusza kalkulacyjnego (plik xls).
Dane podlegające importowi:
- Wymagane
- Kod asortymentu
- Opcjonalne
- Nazwa asortymentu
- Kod kreskowy
- Numer katalogowy
- Numer handlowy
- PKWiU
- Jednostka miary (brak = szt)
- Stan minimalny
- Stan maksymalny
- Dostawca
- Uwagi
- Opis
- Grupa magazynowa
- Pole niezdefiniowane 1
- Pole niezdefiniowane 2
- Pole niezdefiniowane 3
- Pole niezdefiniowane 4
- Pole niezdefiniowane 5
W celu zaimportowania surowców:
- W module Magazyn wybierz Stany
- Kliknij Import
- Wskaż lokalizację pliku
- Po jego wybraniu uzupełnione zostanie pole Zawartość arkusza kalkulacyjnego
- W części Konfiguracja importu, klikając w poszczególne wiersze w kolumnie Kolumny w Excelu przypisz kolumny Excela kolumnom Modusa, tak aby kolumny w excelu odpowiadały kolumnom w Modusie.
- Po przypisaniu układ możesz zapisać wprowadzając jakąś nazwę w pole Zapisz jako i klikając zapisz. W przyszłości dla pliku o identycznym układzie kolumn zamiast przypisywać kolumny będzie można wczytać układ z listy.
- Kliknij Sprawdź poprawność, aby uzyskać informację czy plik do importu został prawidłowo przygotowany i czy dane zostaną zaimportowane. Jeśli np w którymś polu wprowadzono za dużo znaków, w zakładce Wynik znajdzie się odpowiednia informacja. W takiej sytuacji okno importu można zamknąć, a plik edytować. Można również zaznaczyć opcję Przycinaj pola tekstowe do ich maksymalnej długości co umożliwi import.
- Kliknij Importuj
- Wyświetlony zostanie wynik importu
- Kliknij Zakończ.
Edycja cen
System umożliwia edycję ceny sprzedaży bezpośrednio z listy produktów nie wchodząc w każdą kartę.
- W module Magazyn / Stany
- zaznacz opcje Edycja ceny,
- kolumna Cena sprzedaży netto podświetli się na zielono umożliwiając edycje cen - jest to cena sprzedaży z cennika podstawowego.
- w części Szczegóły, w zakładce Ceny można edytować każdą z cen w utworzonych cennikach.
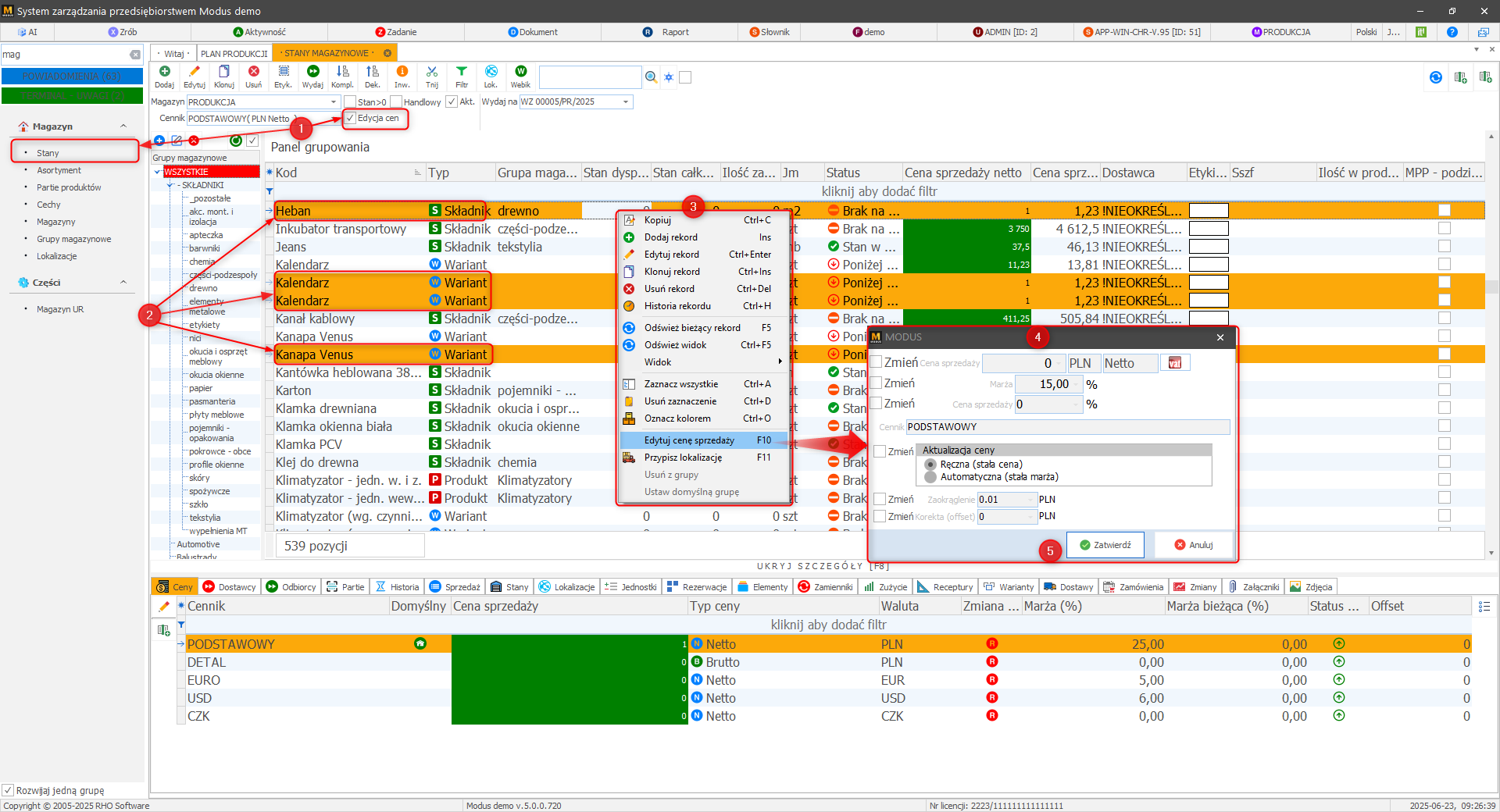
Edycja ceny w multizaznaczeniu
W systemie można edytować ceny wielu pozycji jednocześnie.
- W module Magazyn / Stany przy zaznaczonej opcji Edycja cen
- z wciśniętym Shift lub Ctrl zaznaczymy pozycje, którym chcemy hurtowo zmienić cenę
- następnie: klikamy prawym klawiszem myszy i wybieramy Edytuj cenę sprzedaży; lub wciskamy klawisz F10
- Zostanie wywołane okno zmian, zaznacz co chcesz zmienić i wprowadź zmianę (nową cenę, marżę, zaokrąglenie..)
- Po wprowadzeniu żądanych zmian wciśnij przycisk Zatwierdź
Dodatkowe funkcje
Menadżer rezerwacji
Funkcja informuje o rezerwacja wybranego asortymentu oraz umożliwia usunięcie rezerwacji. Rezerwacja produktu rezerwuje go dla kontrahenta, natomiast rezerwacja surowca może wynikać z rezerwacji go do procesu produkcji.
Dodatkowe informacje
Zakładka Partie:
Zakładka dostarcza informacji o partiach wybranego asortymenty przyjętych na dany magazyn. Informacje te obejmują między innymi:
- numery dokumentów, którym partie były przyjmowane na magazyn,
- ilość przyjętego asortymentu,
- ilość asortymentu wydanego z tej partii,
- cenę zakupu,
Zakładka Historia:
Zakładka dostarcza informacji na temat historii dostaw i wydań produktu i dokumentów z nim związanych, a dotyczących danego magazynu. Informacje te obejmują między innymi:
- numery dokumentów,
- ilość asortymentu,
- cenę zakupu,
- wartość zakupu,
Zakładka Sprzedaż:
Zakładka dostarcza informacje na temat historii sprzedaży danego asortymentu
Edycja w wielozaznaczeniu
Możliwa jest edycja informacji zawartych w kartotekach w wielozaznaczeniu.
Po zaznaczeniu konkretnych pozycji, a następnie kliknięciu ikonki EDYTUJ możliwa jest zmiana wielu informacji szczegółowych w kilku kartotekach jednocześnie
Ekran: Edycja w trybie wielozaznaczenia 1
Ekran: Edycja w trybie wielozaznaczenia 2
Ekran: Edycja w trybie wielozaznaczenia 3
» Wróć do: MODUŁ MAGAZYN
» Wróć do: PODRĘCZNIK UŻYTKOWNIKA






