Wydanie czytnikiem
System Modus umożliwia wydawanie produktów za pomocą czytnika kodów kreskowych. Od wersji 4.0.0.320 wydawać możemy również produkty które są produkowane seryjnie.
Wydanie czytnikiem odbywa się za pomocą rezerwacji konkretnej partii wyprodukowanego produktu, a więc warunkiem koniecznym do wydania produktu jest włączenie opcji Wymagana rezerwacja z partii
Produkty możemy wydawać w module Partie
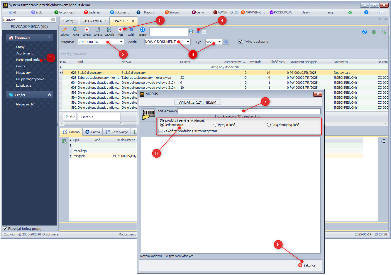
- W module Magazyn wybierz Partie
- Wybierz magazyn z którego chcesz wydać produkty
- Wybierz typ dokumentu na jaki mają zostać wydane produkty
- Kliknij w ikonę Pokaż wszystkie rekordy (koła zębatego)
- Kliknij w Wydaj najbliżej wyszukiwarki
- Wybierz jakie ilości mają się wydać po zeskanowaniu numeru seryjnego
- Skanuj kolejno numery seryjne produktów - system pokaże czy produkty zostały poprawnie zarezerwowane na dokumencie
- Po zakończeniu skanowania kliknij Zakończ
