Pracownicy (wersja 2.3)
Pracownicy
Od wersji 2.2 system Modus umożliwia prowadzenie ewidencji pracowników, zawierającej między innymi takie informacje jak:
- urlopy pracownika,
- terminy badań okresowych,
- terminy szkoleń,
- uprawnienia dotyczące terminala produkcyjnego.
W celu dodania nowego pracownika:
- W module PRACOWNICY wybierz podmoduł Pracownicy.
- Kliknij Dodaj.
- Wybierz grupę, do której należy pracownik i uzupełnij. Kartę pracownika .
Do każdego etapu produkcji możemy przypisać pracownika oraz stawkę godzinową za jaką pracuje, co następnie pozwoli na rozliczenie pracowników. Każdemu z pracowników przypisywany jest unikalny kod kreskowy, dzięki któremu możliwa jest identyfikacja pracownika, jak i zadania które wykonał.
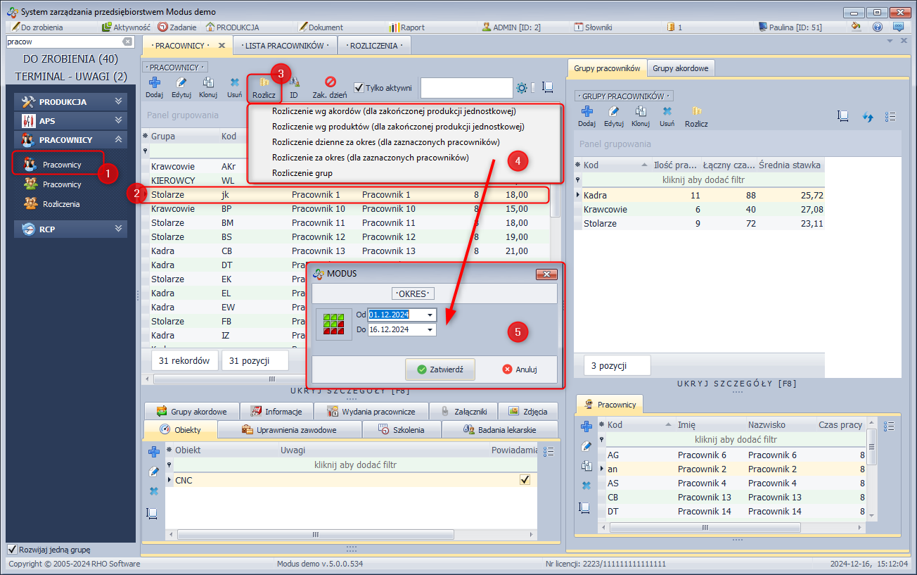
Rozlicz
Funkcja generuje wydruk rozliczenia wybranego pracownika za wybrany okres. W tym celu:
- W module PRACOWNICY wybierz podmoduł Pracownicy.
- Wybierz pracownika, dla którego chcesz wydrukować rozliczenie.
- Kliknij Rozlicz i wybierz rodzaj rozliczenia.
- Wybierz okres za jaki chcesz dokonać rozliczenia.
Generowanie wydruku z rozliczeniem pracownika
W zależności od konfiguracji systemu, do rozliczenia wchodzą produkty po zakończeniu etapu realizowanego przez pracownika lub dopiero po zakończeniu całego procesu produkcji. Zmiana ustawienia nie wpływa na przebieg i rejestrację procesu produkcji. Zmiana ustawienia zmienia jedynie zakres danych uwzględnianych do rozliczenia, w związku z czym ustawienia można dowolnie zmieniać i np. część pracowników można rozliczać po zakończeniu etapu, a część po zakończeniu produkcji.
Zmianę ustawień w tym zakresie przeprowadza się z poziomu:
System/Konfiguracja/Ustawienia globalne/Produkcja/Pracownicy/Rozliczenie pracownika:
- po zakończeniu produkcji,
- po zakończeniu etapu.
Od wersji 2.2 w szablonie wydruku pole „etap_czas_wpisany” zawsze ma tą samą wartość, co pole „etap_norma_czasowa”; w wersjach poprzednich (przed modułem RCP) czas realizacji etapu można było edytować bezpośrednio i wówczas taka wartość była prezentowana w polu „etap_czas_wpisany”.
Funkcja Rozlicz umożliwia wygenerowanie czterech rozliczeń:
- Rozliczenie wg. produktów
- Rozliczenie wg akordów
- Rozliczenie dzienne za okres (dla zaznaczonych pracowników)
- Rozliczenie za okres (dla zaznaczonych pracowników)
| Rozliczenie wg. produktów | Rozliczenie wg akordów |
|---|---|
| dotyczy wyłącznie produkcji jednostkowej | dotyczy wyłącznie produkcji jednostkowej |
| wyłącznie dla produktów z jedną normą czasową dla etapu | wyłącznie dla produktów z jedną normą czasową dla etapu |
| uwzględnia wyłącznie etapy z wpisaną normą kosztową | uwzględnia wszystkie etapy wykonane przez pracownika |
| rozliczenie zakończeniu etapu lub po zakończeniu produktu | rozliczenie zakończeniu etapu lub po zakończeniu produktu |
Rozliczenie wg. produktów
Uwagi dotyczące rozliczenia:
- dotyczy wyłącznie produkcji jednostkowej,
w rozliczeniu wartość akordu obejmuje całą ilość zaplanowaną do realizacji. W przypadku produkcji seryjnej i realizacji partii przez dwóch pracowników wartość akordu nie jest wyznaczana proporcjonalnie do liczby wyprodukowanych sztuk - przeznaczona jest wyłącznie dla produktów z jedną normą czasową dla etapu,
w rozliczeniu uwzględniane są etapy a nie ich czynności, w wyniku czego jeśli etap ma zdefiniowane kilka czynności to akord tego etapu jest sumą akordów obu czynności. Jeśli poszczególne etapy zrealizują różni pracownicy to w rozliczeniu otrzymamy nie poprawną wartość - wchodzą do niego wyłącznie etapy z wpisaną normą kosztową, etapy które nie miały wpisanej normy kosztowej nie są wykazywane w rozliczeniu
- zależnie od konfiguracji rozliczenie uwzględnia produkty po zakończeniu etapu lub po zakończeniu produktu.
Jeśli w konfiguracji włączono rejestrację czasu to możliwy jest przypadek że pracownik etap rozpocznie np przez pomyłkę, inny pracownik go zakończy.
W takim przypadku etap oraz stawka akordowa się pokażą się w rozliczeniu obu pracowników, w związku z czym konieczne jest zwrócenie uwagi na kolumnę ilość wyprodukowana.
Rozliczenie wg akordów
Uwagi dotyczące rozliczenia:
- dotyczy wyłącznie produkcji jednostkowej,
- przeznaczone jest wyłącznie dla produktów z jedną normą czasową dla etapu,
- wchodzą do niego wszystkie produkty wykonane przez pracownika, również te których norma kosztowa wynosiła zero
- zależnie od konfiguracji rozliczenie uwzględnia produkty po zakończeniu etapu lub po zakończeniu produktu.
Przykład niepoprawnego zastosowania rozliczenia (dla produkcji seryjnej):
| TECHNOLOGIA | ||
|---|---|---|
| etap | czynność | koszt |
| krojenie | krojenie | 3 PLN |
| szycie | szycie | 2 PLN |
| pakowanie | pakowanie | 1 PLN |
| Razem | 6 PLN | |
Zamówienie na 10: 10 x 6 = 60 PLN
| ROZLICZENIE pracownik nr 1 | ROZLICZENIE pracownik nr 2 | ||||||
|---|---|---|---|---|---|---|---|
| etap | koszt | ilość | wartość | etap | koszt | ilość | wartość |
| krojenie | 3 PLN | 10 | 30 | krojenie | 3PLN | 0 | 0 |
| szycie | 2 PLN | 5 | 20 | szycie | 2 PLN | 5 | 20 |
| pakowanie | 1 PLN | 10 | 10 | pakowanie | 1 | 0 | 0 |
| Razem | 60 PLN | Razem | 20 | ||||
Przykład niepoprawnego zastosowania rozliczenia (produkcja z wieloma czynnościami):
| TECHNOLOGIA | ||
|---|---|---|
| etap | czynność | koszt |
| krojenie | krojenie | 3 PLN |
| szycie | szycie wstępne | 2 PLN |
| szycie końcowe | 2 PLN | |
| pakowanie | pakowanie | 1 PLN |
| Razem | 8 PLN | |
| ROZLICZENIE pracownik nr 1 | ROZLICZENIE pracownik nr 2 | ||||||
|---|---|---|---|---|---|---|---|
| etap | koszt | ilość | wartość | etap | koszt | ilość | wartość |
| krojenie | 3 PLN | 1 | 3 | krojenie | 3PLN | 0 | 0 |
| szycie (wstępne) | 4 (2+2) PLN | 1 | 4 | szycie (końcowe) | 4 (2+2) PLN | 1 | 4 |
| pakowanie | 1 PLN | 1 | 1 | pakowanie | 1 | 0 | 0 |
| Razem | 8 PLN | Razem | 4 | ||||
Rozliczenie dzienne za okres (dla zaznaczonych pracowników)
Dostarcza między innymi informacji o czasie jaki spędził pracownik w pracy w danym dniu. Prezentowane wartości wynikają z zarejestrowanych odczytówi konfiguracji systemu. Zestawienie może dotyczyć zarówno pracowników produkcyjnych, jak i biurowych.
Rozliczenie za okres (dla zaznaczonych pracowników)
Rozliczenie to dostarcza informacji na temat czasów pracy i efektywności:
* Przyjście - godzina pierwszego logowania do terminala (pod warunkiem, że uprzednio zarejestrowano Wyjście),
- Wyjście - godzina wyjścia z pracy rejestrowana na terminalu za pomocą funkcji Koniec pracy,
- Dostępność - czas między przyjściem a wyjściem (wyrażony w godzinach),
- Czas przepracowany - czas pracy zarejestrowany na terminalu wyrażony w godzinach (jeśli pracownik pracował jednocześnie nad dwoma zleceniami przez godzinę to czas przepracowany wynosił będzie 1 godzinę),
- Czas normatywny - czas jaki powinien zostać przepracowany przez pracownika zgodnie z normami czasowymi produktów, jakie pracownik zrealizował,
- Wykorzystanie czasu pracy – wyrażony w procentach iloraz rzeczywistego czasu przepracowanego [RCP] do czasu dostępnego (obecności),
[Wykorzystanie=Czas przepracowany/Dostępność*100] - Produktywność – wyrażony w procentach iloraz czasu normatywnego [iloczyn ilości wykonanych sztuk i normy dla jednej sztuki] do rzeczywistego czasu przepracowanego [RCP],
[Produktywność=Czas normatywny/Czas przepracowany*100] - Wydajność – wyrażony w procentach iloraz czasu normatywnego [iloczyn ilości wykonanych sztuk i normy dla jednej sztuki] do czasu dostępnego [obecności w pracy],
[Wydajność=Czas normatywny/Dostępność*100].
ID - Identyfikator
Funkcja umożliwia wydruk identyfikatora pracownika zawierającego jego numer identyfikacyjny w postaci kodu kreskowego, który może być wykorzystywany w procesie produkcji do pracy z terminalem produkcyjnym wyposażonym w czytnik kodów kreskowych. Wydruk może być realizowany na drukarce etykiet, według zdefiniowanego szablonu, który można edytować. Informacje w jaki sposób edytować bądź stworzyć nowy szablon znajdziesz tutaj.
W celu wydruku identyfikatora:
- W module Pracownicy wybierz podmoduł Pracownicy.
- Wybierz pracownika, którego identyfikator chcesz wydrukować.
- Kliknij ID.
- Kliknij Drukuj.
Grupy pracowników
W programie można tworzyć dowolne grupy pracowników, do których można następnie przydzielać poszczególnych pracowników. Zdefiniowanie grup pracowników jest niezbędne do definiowania technologii produkcji, ponieważ gniazda produkcyjne, na których odbywają się poszczególne operacje technologiczne (etapy produkcji), są powiązane z konkretnymi grupami pracowników. W dalszej kolejności konkretni pracownicy mogą być przydzielani do realizacji konkretnych produktów w ramach typu gniazda produkcyjnego do którego należą. Więcej na temat przydzielania pracowników znajdziesz tutaj.
W celu dodania nowej grupy pracowników:
- W module PRACOWNICY wybierz podmoduł Pracownicy.
- Wybierz zakładkę Grupy pracowników
- Kliknij Dodaj.
- Wprowadź nazwę grupy.
- W zakładce Pracownicy wyświetlana jest lista pracowników należących do danej grupy.
Rozlicz
Ikona generuje wydruk rozliczenia pracowników należących do wybranej grupy za wybrany okres. W tym celu:
- W module PRACOWNICY wybierz podmoduł Pracownicy.
- Wybierz zakładkę Grupy pracowników
- Wybierz grupę pracowników, których rozliczenia chcesz wydrukować.
- Kliknij Rozlicz.
- Wybierz okres za jaki chcesz dokonać rozliczenia.
Generowanie wydruku z rozliczeniami grupy pracowników
Grupy akordowe
Niezależnie od istniejących grup pracowników program umożliwia tworzenie grup akordowych, do których można przydzielać pracowników przypisanych do różnych typów gniazd technologicznych, a co za tym idzie przypisanych do różnych operacji technologicznych. Grupy akordowe można przydzielać do realizacji poszczególnych produktów, jak i całych zleceń produkcyjnych. Informacje na temat przydzielania grup akordowych do produktów i zleceń produkcyjnych znajdziesz tutaj.
W celu utworzenia grupy akordowej:
- W module PRACOWNICY wybierz podmoduł Pracownicy.
- Wybierz zakładkę Grupy akordowe.
- Kliknij Dodaj.
- Wprowadź nazwę i identyfikator grupy.
- W zakładce Przydzieleni pracownicy wyświetlana jest lista pracowników, należących do danej grupy.
Dodawanie nowej grupy akordowej
Import kartotek pracowników z pliku xls
Funkcja import umożliwia automatyczne wprowadzenie do systemu kartotek pracowników na podstawie informacji zawartych w odpowiednio przygotowanym pliku arkusza kalkulacyjnego (plik xls).
Dane podlegające importowi:
- Wymagane
- Kod pracownika
- Opcjonalne
- Imię
- Nazwisko
- PESEL
- Numer dowodu osobistego
- NIP
- Identyfikator
- Kod pocztowy
- Miejscowość
- Adres
- Data urodzenia
- Telefon
- Telefon komórkowy
- E-mail
- Uwagi
W celu zaimportowania pracowników:
- W module Pracownicy wybierz Pracownicy
- Kliknij Widok
- Wybierz Import pracowników
- Wskaż lokalizację pliku
- Po jego wybraniu uzupełnione zostanie pole Zawartość arkusza kalkulacyjnego
- W części Konfiguracja importu, klikając w poszczególne wiersze w kolumnie Kolumny w Excelu przypisz kolumny Excela kolumnom Modusa, tak aby kolumny w excelu odpowiadały kolumnom w Modusie.
- Po przypisaniu, układ możesz zapisać wprowadzając jakąś nazwę w pole Zapisz jako i klikając zapisz. W przyszłości dla pliku o identycznym układzie kolumn zamiast przypisywać kolumny będzie można wczytać układ z listy.
- Kliknij Sprawdź poprawność, aby uzyskać informację czy plik do importu został prawidłowo przygotowany i czy dane zostaną zaimportowane. Jeśli np w którymś polu wprowadzono za dużo znaków, w zakładce Wynik znajdzie się odpowiednia informacja. W takiej sytuacji okno importu można zamknąć, a plik edytować. Można również zaznaczyć opcję Przycinaj pola tekstowe do ich maksymalnej długości co umożliwi import.
- Kliknij Importuj
- Wyświetlony zostanie wynik importu
- Kliknij Zakończ.
» Wróć do: MODUŁ PRACOWNICY
» Wróć do: PODRĘCZNIK UŻYTKOWNIKA




