» Przejdź do: JAK ROZPOCZĄĆ PRACĘ Z SYSTEMEM MODUS?
» Przejdź do: MODUŁ PRODUKCJA
» Przejdź do: PODRĘCZNIK UŻYTKOWNIKA
Planowanie - Harmonogram produkcji
W oknie znajduje się harmonogram produkcji/lista produktów zaplanowanych do realizacji.
Po wygenerowaniu zlecenia produkcyjnego trafiają one na listę ze statusem W planowaniu. Po zatwierdzeniu zlecenia możliwe jest rozpoczęcie produkcji.
Z poziomu harmonogramu możliwe jest również śledzenie przebiegu procesu produkcji, jak i również partii zakończonych. Do tego celu służy zakładka Produkcja.
Na liście produktów znajdują się informacje związane zarówno z produktem, jak i informacje związane z zamówieniem.
Edytuj
Na funkcję Edytuj zlecenie produkcji składa się:
Edycja szczegółów pozycji - umożliwiająca zmianę ilości zaplanowanej do produkcji oraz rozdzielenie wielkości partii
Edycja ilości wyprodukowanej - umożliwiająca dokonanie korekty ilości wyprodukowanej z automatycznym przeliczaniem zużytych surowców
Edytuj zlecenie produkcyjne
Dla zlecenia w brudnopisie funkcja umożliwia edycje zlecenia produkcyjnego w zakresie:
- serii dokumentu
- numeru wewnętrznego
- daty realizacji
- nadania priorytetu
- wprowadzenie uwag
Usuń
Funkcja usuwa zaznaczone pozycje ze zlecenia produkcyjnego, dotyczy zarówno produktów w trakcie realizacji procesu produkcji jak również tych już zakończonych (o ile nie zostały wydane).
Opcje
Ikona dostarcza dodatkowe funkcje takie jak:
Zakończ produkcję - funkcja zakańcza wszystkie nie zakończone etapy zaznaczonych produktów (istnieje możliwość zaznaczenia jednego jak i wielu produktów jednocześnie).
Dla produktów z domyślną wielkością partii > 1, uruchamiana jest automatycznie karta edycji pozycji zlecenia produkcyjnego, na której można korygować zużycie surowców oraz można zmienić ilość wyprodukowaną
Zakończ bieżący etap - zakończony zostanie etap ze statusem Rozpoczęty (pod warunkiem że rozpoczęty jest tylko jeden etap). Istnieje możliwość zastosowania funkcji dla wielu produktów jednocześnie. W takim przypadku na rozpoczętym etapie zakończona zostanie ta sama ilość dla wszystkich zakończonych produktów. Ilość ta zależy od ilości zleconej do produkcji wszystkich zaznaczonych, z pośród tych ilości wyznaczane jest minimum i to ta ilość zostanie zakończona dla każdego produktu.
Wystaw dokumenty
funkcja generuje dokumenty PW i RW dla zakończonej produkcji, która nie ma włączonej opcji automatycznego generowania tychże dokumentów (System - Konfiguracja - Ustawienia globalne - Produkcja - Planowanie/przebieg - „Dokumenty PW/RW Generuj automatycznie po zakończeniu ostatniego etapu”).
Seryjne wystawienie dokumentów
funkcja również generuje dokumenty PW i RW dla zakończonej produkcji, która nie ma włączonej opcji automatycznego generowania tychże dokumentów (System - Konfiguracja - Ustawienia globalne - Produkcja - Planowanie/przebieg - „Dokumenty PW/RW Generuj automatycznie po zakończeniu ostatniego etapu”).
Funkcja ta działa w trybie wielozaznaczenia, jednocześnie można wystawiać dokumentu dla wielu zaznaczonych produktów.
Zmień gniazdo produkcyjne - funkcja służy do zmiany gniazda produkcyjnego np. w sytuacji gdy produkcja ma odbyć się na gnieździe innym niż domyślna dla danego typu.
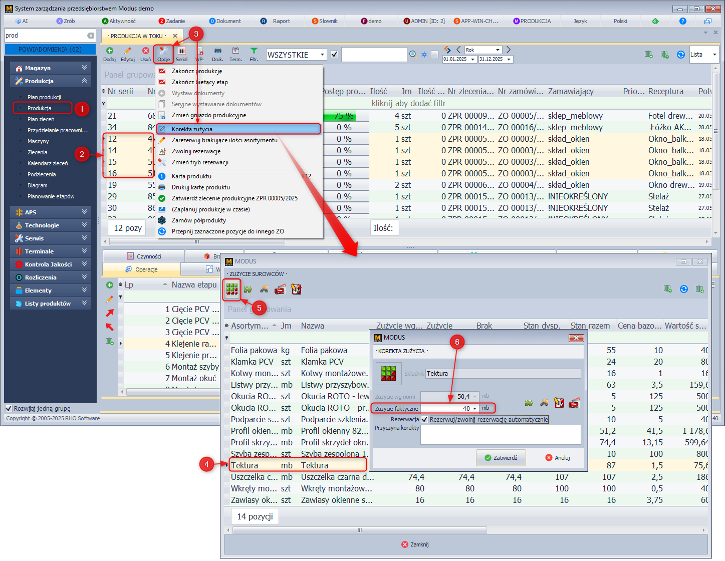
Korekta zużycia surowca - Funkcja umożliwia dokonanie globalnej korekty zużycia surowców. Jeśli do produkcji kilku produktów zużyto łącznie inną ilość surowca niż wynika to z receptur to za pomocą tej korekty można wprowadzić całkowitą ilość faktycznie zużytą, a program proporcjonalnie rozdzieli różnicę w ilości zużytego surowca pomiędzy wykonane produkty.
Opcja 'Rezerwuj automatycznie nadwyżkę', widoczna jest tylko dla asortymentu bez wymaganej rezerwacji z partii lub asortymentu z rezerwacją z partii i jednocześnie włączoną opcją automatycznej rezerwacji z partii:
- korekta zużycia na 0 usunie wszystkie istniejące rezerwacje
- korekta zużycia na minus z automatycznym zwolnieniem rezerwacji dostępna jest dla asortymentu bez wymaganej rezerwacji z partii lub dla asortymentu z rezerwacją partii pod warunkiem, że istniejąca rezerwacja obejmuje tylko jedną partię;
Alternatywnym rozwiązaniem jest skorygowanie ilości zużytego surowca osobno osobno dla każdej partii produktów (za pomocą funkcji korekta znajdującej się w Produkcja/Planowanie/Harmonogram produkcji/ Szczegóły/zakładka Zapotrzebowanie).
Korekta zużycia surowca (jednej partii)
W celu przeprowadzenia korekty globalnej:
- W module Produkcja/Planowanie/Harmonogram produkcji zaznacz kilka partii dla których chcesz dokonać korekty zużycia surowca
- Kliknij Produkcja
- Wybierz Korekta zużycia
- Na liście przedstawiającej łączne zapotrzebowanie na surowce dla zaznaczonych partii, zaznacz surowiec którego ilość chcesz skorygować
- Kliknij Korekta
- Wprowadź łączną ilość faktycznie zużytą do produkcji zaznaczonych partii (różnica między ilością wynikająca z receptur, a ilością wprowadzoną jako faktycznie zużyta zostanie proporcjonalnie rozdzielona pomiędzy zaznaczone partie)
Wynik przeprowadzonej korekta zużycia surowca
Zarezerwuj brakujące ilości asortymentu - funkcja rezerwuje niezbędne ilości surowca znajdujące się na magazynie dla danego zlecenia.
Zwolnij rezerwację - funkcja zwalnia rezerwacje na surowce, które teraz będą mogły być zużyte na dowolne zlecenie
Zmień tryb rezerwacji - zmienia tryb rezerwacji z ręcznej na automatyczną.
Karta produktu - funkcja otwiera kartę produktu.
Zatwierdź zlecenie produkcyjne ZPR … - funkcja zmienia status zlecenia produkcyjnego z „Planowane” na „W produkcji”. W celu wybrania numeru zlecenia którego status ma zostać zmieniony, należy zaznaczyć jeden z produktów zaplanowanych do produkcji w ramach tego zlecenia. Jeśli na zleceniu znajduje się więcej niż jeden produkt status zlecenia widoczny dla każdego produktu również się zmieni.
Serial
Ikona służy do wydruku etykiety produktu zawierającej numer seryjny. Wydruk może być realizowany na drukarce etykiet, według zdefiniowanego szablonu który można edytować. Więcej informacji na temat etykiety Nr seryjny znajdziesz tutaj.
Informacje w jaki sposób edytować bądź stworzyć nowy szablon znajdziesz tutaj.
Serial
WP- (Wydaj surowce)
W wersji 2.2. wprowadzona została funkcja automatycznego generowania dokumentu przesuwającego surowce niezbędne do procesu produkcji z magazynu składowania na magazyn produkcyjny (dokument WP - Wydanie na produkcję).
Więcej informacji na ten temat znajdziesz tutaj.
Termin
Funkcja umożliwia zmianę oraz potwierdzenie terminu realizacji produktu. Zmiana dokonana z poziomu planowania produkcji jest widoczna na zmówieniu od odbiorcy.
Filtry
Funkcja włącza i wyłącza panel filtrów. Dostępne są trzy filtry:
- filtruj wg składników - filtr umożliwia zaznaczanie listy produktów które maja zostać przefiltrowane tak aby wyświetlone zostały produkty zawierające wybrany składnik.
W celu zastosowania filtru należy:- naciśnij Filtry
- zaznacz produkty które maja zostać przefiltrowane
- kliknij w lupę zlokalizowaną pod napisem
Filtruj wg. składników - wybierz składniki wg którym ma zostać przeprowadzone filtrowanie
- kliknij Wybierz
- na liście produktów zaplanowanych do produkcji znajdą się wyłącznie produkty które zawierają w zapotrzebowaniu wskazane składniki
- filtruj wg maszyny
- filtruj wg gniazda - filtr umożliwia zaznaczanie listy produktów które maja zostać przefiltrowane tak aby wyświetlone zostały produkty wykonywane na wybranym gnieździe.
Okno Specyfikacja
Zakładka Operacje
Zakładka dostarcza informacji dotyczących przebiegu procesu produkcji takich jak:
- etapu produkcji
- status i postęp etapu
- ilość zakończona
- przydzielony pracownik i maszyna
- data rozpoczęcia
- data zakończenia
W zakładce dostępne są również następujące funkcje:
Edytuj - umożliwia edycję wybranego etapu produkcji:
- kooperacja - zaznaczenia opcji sprawia że etap produkcji pojawia się w module Kooperacja
- kooperant - umożliwia dokonanie wyboru Kooperanta któremu należy zlecić realizację danej operacji
- dodanie uwag do etapu - uwagi te wyświetlane są pracowniki na terminalu produkcyjnym (funkcja Pokaż listę uwag).
Dodatkowe informacje znajdziesz tutaj.
Rozpocznij/zakończ/cofnij etap - funkcja służy rejestracji przebiegu procesu produkcji z poziomu systemu Modus. Jej zadaniem jest zmiana statusu poszczególnych etapów np z Oczekuje na Rozpoczęty, z Rozpoczęty na Zakończony. Funkcja ta generuje odczyty RCP podobnie jak w przypadku pracy z wykorzystaniem terminala produkcyjnego.
Jeśli dany etap ma włączoną opcję Edycja ilości to zakańczając etap pojawi się okno do wprowadzenia informacji o:
- ilości wyprodukowanej
- pracowniku który tą ilość wykonał (domyślna ustawienie tego pola to „Brak”)
- czas realizacji (podaj ilości przez wybranego pracownika) wyrażony w minutach
Zakończenie etapu z włączoną Edycją ilości

Funkcja umożliwia również cofnięcie etapu Zakończonego. Cofnięcie etapu usuwa wszelkie informacji (Odczyty RCP) na temat realizacji tego etapu (kto i w jakim czasie go zrealizował).
Przydziel maszynę umożliwia przydzielenie maszyny do etapu
Zgodność ilości zakończonej z RCP
Po zakończeniu etapu system umożliwia edycję ilości, która została odnotowana na terminalu produkcyjnym. W wyniku tej edycji ilość zakończona na etapie jest różna od tej zarejestrowanej w odczytach RCP. Z tego powodu w opcji Widok dostępna jest kolumna Status RCP informująca czy wspomniane ilości są zgodne. Poszczególne etapy przyjmują jeden z dwóch statusów:
- V - oznacza że Ilość zakończona na etapie jest zgodna z ilością zarejestrowaną na terminalu, widoczną w zakładce RCP w kolumnie Ilość wykonana (nie przeprowadzono edycji ilości w zakładce RCP)
- X - oznacza że Ilość zakończona na etapie nie jest zgodna z ilością zarejestrowaną na terminalu, widoczną w zakładce RCP w kolumnie Ilość wykonana (przeprowadzono edycje ilości w zakładce RCP lub produkcja bez rejestracji czasu pracy)
Zakładka Zapotrzebowanie
Dodaj składnik do produkcji
Korekta zużycia surowca - Funkcja umożliwia dokonanie korekty zużycia surowców wynikającego z norm produkcji, w stosunku do zużycia faktycznego. Jeśli pracownik do produkcji zużył inną ilość niż została zaplanowana, musi to zostać odnotowane w systemie za pomocą funkcji Korekta zużycia surowca. Jeśli się tego nie dokona system wygeneruje dokumenty rozchodu surowców na ilości wynikające z receptury, a nie faktycznie zużyte.
W oknie korekty istnieje możliwość przesunięcia składnika z wybranego magazynu na magazyn produkcyjny. Wystarczy wybrać magazyn z którego planujemy przenieść składnik i kliknąć opcję 'Widok'→ 'Przesunięcie międzymagazynowe'
Przesunięcie składnika z wybranego magazynu
Opcja Rezerwuj automatycznie nadwyżkę dotyczy sytuacji gdy zużycie faktyczne jest większe niż norma zużycia, a wybrany surowiec został zarezerwowany zgodnie z normą zużycia surowca. Opcja ta jest domyślnie zaznaczona i jeśli dokonując korekty, zaznaczenie to pozostawimy system automatycznie zwiększy ilość zarezerwowanego asortymentu.
Jeśli opcja zostanie odznaczona zapotrzebowanie zostanie zwiększone, natomiast ilość zarezerwowana nie ulegnie zmianie. Chcąc zarezerwować pozostałą ilość surowca stanowiącą różnicę pomiędzy zużyciem faktycznym a wynikającym z normy zużycia konieczne będzie przeprowadzenie rezerwacji za pomocą funkcji Menadżer rezerwacji/zarezerwuj brakującą ilość.
W przypadku korekty na minus zaznaczona opcja zwalniania rezerwacje, ale tylko dla asortymentu bez opcji rezerwacji z partii;
W przypadku korekty zużycia na 0 nastąpi zwolnienie rezerwacji dla każdego typu asortymentu;
Menadżer rezerwacji - Funkcja umożliwia rezerwację niezbędne ilości poszczególnych surowców do realizacji produktów. W zależności od ustawień asortymentu dotyczących partii magazynowych rezerwacja może odbyć się z całkowitej ilości surowca lub w wyniku ręcznego wskazania partii z której ma on pochodzić. Więcej na temat rezerwacji znajdziesz tutaj.
Rezerwacja surowca z partii magazynowej
Wybór partii magazynowej do rezerwacji surowca
Zamienniki - Funkcja umożliwia zastosowanie w procesie produkcji zamiennika dla surowca, któremu uprzednio zdefiniowano taką ewentualność. Więcej na temat zamienników znajdziesz tutaj.
Zastępowanie surowca zamiennikiem
Planowane dostawy- Funkcja dostarcza informacji na temat wystawionych a jeszcze nie zrealizowanych zamówień do dostawcy. Informacje te dotyczą zamówień na zaznaczy składnik (Asortyment).
Zakładka Uwagi
Zakładka dostarcza następujących informacji:
- Uwagi do zamówienia
- Uwagi do etapów
- Uwagi bieżące
- Uwagi klienta do produkcji
Zakładka ta umożliwia wprowadzanie uwag dotyczących procesu produkcji danego produktu. Produktu dla którego wprowadzono choć jedną uwagę zostaje oznaczony specjalnym statusem w kolumnie Uwagi bieżące.
Zakładka uwagi
Więcej informacji znajdziesz tutaj.
Zakładka RCP
Zakładka dostarcza informacji na temat zdarzeń zarejestrowanych na terminalu produkcyjny. Z jej poziomu można również dokonać edycji czasu operacji jak również ilości.
Zakładka RCP
Edycja czasu operacji
W przypadku omyłkowego/niepoprawnego zarejestrowania czasu przez pracownika możliwe jest przeprowadzenie edycji i skorygowanie błędnego wpisu. W trakcie edycji dostępna jest dodatkowa funkcja Sprawdź poprawność odczytów. Po jej zaznaczeniu system sprawdza czy wprowadzony czas zawiera się w przedziale wyjścia/wejścia pracownika.
Edycja ilości wykonanej
W celu przeprowadzenie edycji ilości:
- W module Produkcja wybierz Planowanie
- W harmonogramie zaznacz produkt którego wpisy w RCP chcesz edytować
- przejdź do zakładki RCP
- Kliknij Edytuj
Etap niezakończony:
- edycja możliwa tylko na minus;
- edycja pomniejsza ilość zakończoną na EPR (analogicznie jak usunięcie rekordu);
Etap zakończony:
- edycja ilości wykonanej nie wpływa na ilość zakończoną widoczną w zakładce Przebieg produkcji;
- edycja możliwa na plus i na minus (jeśli w przypadku przeprowadzonej edycji występuje rozbieżność pomiędzy ilością zakończoną a ilością widoczną w zakładce RCP to w zakładce Przebieg produkcji następuje stosowne oznaczenie w kolumnie Rcp;
Zakładka pracownicy
Dostarcza informacji o pracownika przydzielonych do produktu. Przydzielanie pracowników do produktu odbywa się na trzy sposoby:
- z Modusa: Produkcja/Przydzielanie pracowników
- z Modusa: IQ/Obłożenie pracowników
- z Terminala: poprzez zeskanowanie numeru seryjnego danego produktu.
Informacje te dotyczą wyłącznie produktów nie zakończonych. Po zakończeniu produkcji pracownicy przydzieleni zostają usunięci z listy. Informacje którzy pracownicy brali udział w procesie produkcji dostępne są w zakładce RCP.
Zakładka dokumenty
W zakładce znajduje się lista wystawionych dokumentów WP-.
Zakładka PW/RW
Dla zakończonej produkcji zakładka zawiera listę wystawionych dokumentów (są to dokumenty PW i RW).
Wartość dokumentu RW wynika z ilości i cen zakupu rozchodowywanych asortymentów (z uwzględnieniem metody wyceny). Wartości na dokumencie rozchodu podobnie jak na dokumencie sprzedaży zaokrąglane są do dwóch miejsc po przecinku.
Wartość dokumentu PW zależnie od zdefiniowanej dla produktu metody wyceny wynika z wartości zużytych surowców (koszt wytworzenia) lub jest określona przez cenę ewidencyjną. Nawet jeśli wartość PW wynika z kosztu wytworzenia to wartość nie jest przepisywana z dokumentu RW, a jest ponownie wyliczana. W przypadku zwiększonej precyzji cen zakupu może wystąpić różnica pomiędzy wartością dokumentów PW i RW. Obrazuje to poniższy przykład:
| Ceny zakupu składników zużytych w procesie produkcji |
|---|
| Składnik A − 1 szt x 1,114 Składnik B − 1 szt x 2,224 |
| Wartość składników − 3,338 |
| Obliczanie wartości dokumentu RW | Obliczanie wartości dokumentu PW | |
|---|---|---|
| Specyfikacja dokumentu | Składnik A − 1 szt x 1,11 (1,114≈1,11) Składnik B − 1 szt x 2,22 (2,224≈2,22) | Produkt Y - 1 szt x 3,34 (1,114+2,224=3,338≈3,34) |
| Wartość dokumentu | 3,33 | 3,34 |
Zakładka czynności
Przedstawia normy czasowo-kosztowe produktu wyliczone w oparciu o definicje norm z receptury produktu i zamówioną ilość. Dodatkowo dla etapów dla których zarejestrowano czas realizacji pojawia się rzeczywisty czas pracy, zarejestrowany na terminalu produkcyjnym lub wprowadzony podczas zakańczania etapu w Zakładce Produkcja.
Zakładka Braki
Zakładka dostarcza informacje o wyprodukowanych ilościach wadliwych, wykrytych w ramach kontroli jakości produkcji. Z tego poziomu brakarz ma możliwość dokonania klasyfikacji braków. Dodatkowe informacje na temat kontroli jakości produkcji znajdziesz tutaj.
Zakładka Parametry produkcji
Zakładka umożliwia dodania dowolnego parametru do etapu produkcji i ewidencji jego wartości. Parametry oraz wprowadzać ich wartości w:
- terminalu produkcyjnym
- planowaniu produkcji
- karcie produktu
Dodatkowe informacje na temat parametrów produkcji znajdziesz tutaj.
Zakładka czasochłonność
Zakładka przedstawia w formie graficznej czasochłonność poszczególnych etapów. Dla każdego etapu prezentowane są trzy informacje dotyczące czasochłonności danego etapu:
- Czasochłonność wg norm - suma czasów normatywnych wszystkich czynności danego etapu (wartość wyznaczona na podstawie czasów normatywnych czynności zawartych w recepturze produktu oraz ilości zamówionej)
- Zarejestrowany czas pracy - suma czasów zarejestrowanych przez pracowników na danym etapie
- Pozostało do zakończenia - czas potrzeby do zakończenia etapu (wyznaczony na podstawie ilości pozostałej do zakończenia oraz czasów normatywnych określonych w recepturze
» Wróć do: PLANOWANIE PRODUKCJI
» Wróć do: MODUŁ PRODUKCJA
» Wróć do: PODRĘCZNIK UŻYTKOWNIKA







