» Przejdź do: JAK ROZPOCZĄĆ PRACĘ Z SYSTEMEM MODUS?
» Przejdź do: MODUŁ PRODUKCJA
» Przejdź do: PODRĘCZNIK UŻYTKOWNIKA
Planowanie - Lista zamówionych produktów
W oknie znajduje się lista zamówionych produktów, które oczekują na zaplanowanie ich realizacji.
Wyjątkiem są zamówienia, którym nadano etykietą z włączoną „Niewidoczne w planowaniu produkcji”.
Na liście produktów znajdują się informacje związane zarówno z produktem, jak i informacje związane z zamówieniem.
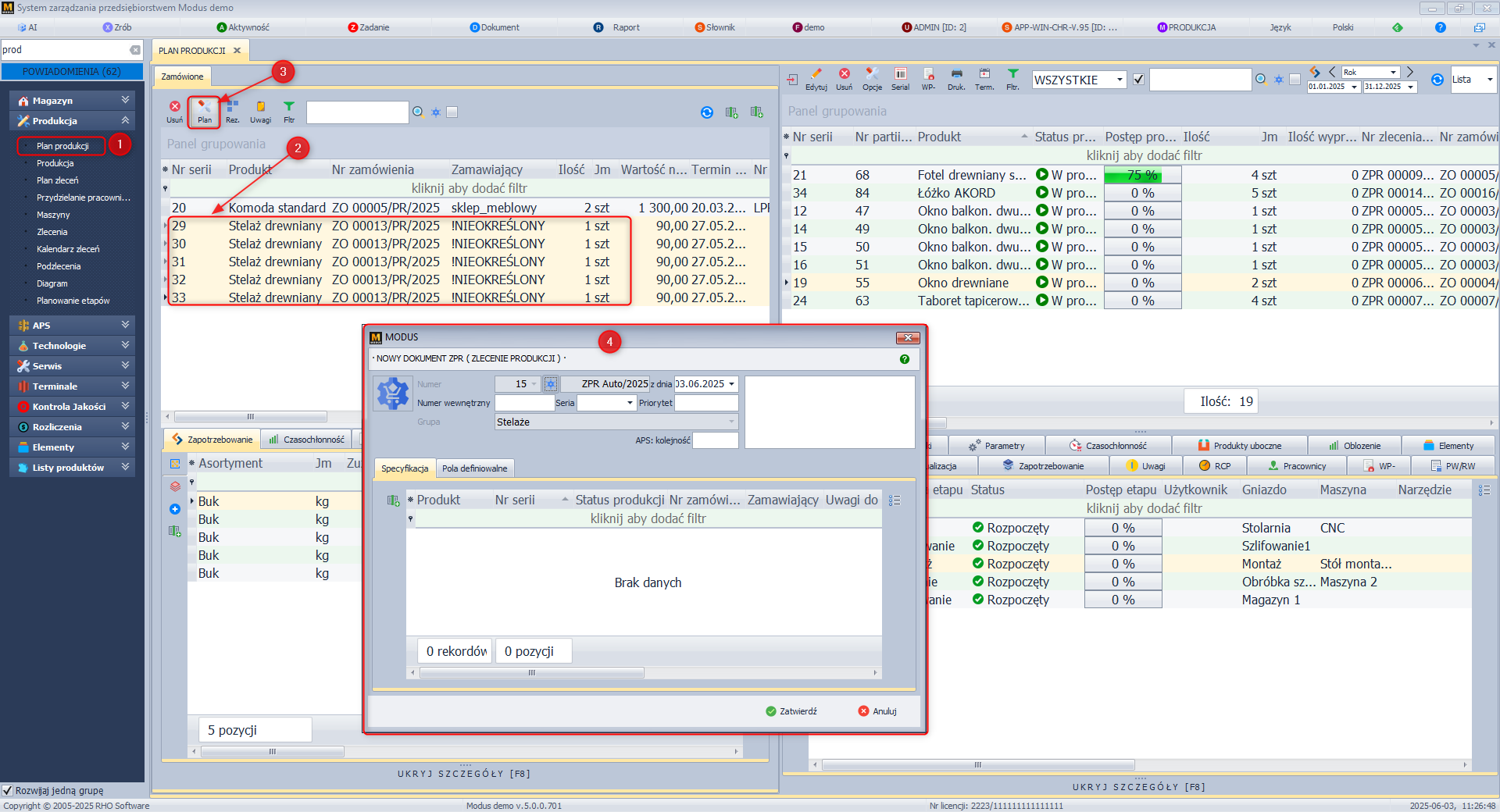
Planuj
Funkcja służy do generowania zleceń produkcyjnych na zamówione produkty.
Aby zaplanować produkcję należy:
- W module Produkcja wybrać Planowanie.
- W lewym oknie na liście zamówień wybieramy to, które chcemy zaplanować.
- Kliknąć ikonę Planuj.
- Wywołane zostaje okno Nowy dokument ZPR (Zlecenie produkcji), w którym uzupełniamy dane.
- Po kliknięciu przycisku Zatwierdź wywołane zostanie okno Zlecenie produkcyjne zawierające podsumowanie dotyczące produktów, których produkcję planujemy. Jeżeli chcemy rozpocząć produkcję tylko części egzemplarzy, usuwamy niechciane pozycje z listy za pomocą przycisku Usuń. Egzemplarze usuwane są tylko ze zlecenia produkcyjnego, więc będziemy mieli możliwość zaplanowania ich produkcji w późniejszym czasie.
- Po kliknięciu przycisku Zatwierdź obliczone zostaje Zapotrzebowanie i zakończony zostaje pierwszy etap planowania produkcji.
Zlecenie produkcyjne trafia do okna harmonogramu ze statusem produkcji Planowanie. Aby rozpocząć produkcję należy zatwierdzić wystawione zlecenie produkcyjne. Można tego dokonać z poziomu podmodułu Planowanie, okno po prawej stronie, przycisk Produkcja - Zatwierdź zlecenie produkcyjne lub też z poziomu Plan zleceń - Zatwierdź. Zapoznaj się z podrozdziałem Zlecenia Produkcyjne.
Ekran: Zamówienia do zaplanowania produkcji

Ekran: Nowe zlecenie produkcji

Ekran: Planowane zlecenie produkcji

Rezerwuj
Funkcja służy do zmiany trybu rezerwacji surowców z ręcznego na automatyczny. Zmienia się tryb natomiast sama rezerwacja jeszcze nie następuje. Włączony tryb automatyczny sprawia że po wygenerowaniu zlecenia produkcyjnego dostępne surowce zostaną zarezerwowane.
Więcej na temat rezerwacji znajdziesz tutaj.
Uwagi
Funkcja służy do wprowadzania uwag, które będą pomocne przy układaniu harmonogramu produkcji np. gdy chcemy odnotować prośbę lub przyczynę dotyczącą opóźnienia lub przyśpieszenia produkcji wybranej partii produktu.
W celu wprowadzenia uwag:
- Przejdź do modułu Produkcja i wybierz Planowanie.
- Na liście zamówionych produktów zaznacz partię produktu, dla której chcesz wprowadzić jakieś uwagi.
- Kliknij Uwagi.
- W pole Uwagi bieżące wprowadź treść uwag.
- Kliknij Zatwierdź.
Wprowadzone uwagi pozostają widoczne na liście zamówionych produktów, jak również w Harmonogramie produkcji po zaplanowaniu terminu produkcji.
Więcej informacji znajdziesz tutaj.
Filtry
Po zastosowaniu funkcji pojawiają się dwa filtry umożliwiające filtrowanie zaznaczonych produktów wg
- asortymentu - filtr umożliwia wyświetlenie wyłącznie produktów w których występują wybrane składniki
- maszyny
W celu zastosowania filtrów należy
- Przejdź do modułu Produkcja i wybierz Planowanie.
- Kliknąć Filtry
- Na liście zamówionych produktów zaznaczyć produkty które mają zostać poddane procesowy filtrowania
- Kliknąć na ikonę lupy pod wybranym typem filtrowania
- Wybrać składniki
- Kliknąć Wybierz
- Na liście produktów pozostaną tylko te pozycje które w zapotrzebowaniu zawierają wybrane składniki
Usuń
Funkcja może być wykorzystywana do usuwania produktów których nie chcemy produkować ponieważ możemy sprzedać te które znajdują się na magazynie lub do usunięcia starych rozdzielonych partii produkcji seryjnej. Jeśli rozpoczęto realizację zlecenia, a następnie dokonano podziału, i druga część partii nie będzie produkowana można usunąć za pomocą omawianej funkcji.
W celu usunięcia takiej partii:
- W module Produkcja wybierz Planowanie.
- W oknie Harmonogram produkcji zaznacz partię produktu, który nie będzie produkowany.
- Kliknij Usuń.
- Produkt zostanie przeniesiony z listy Harmonogramu produkcji na listę Zamówione produkty.
- Zaznacz produkt do usunięcia na liście Zamówione produkty.
- W oknie Zamówione produkty kliknij Usuń.
Zapotrzebowanie
Dostarcza informacji o surowcach niezbędnych do wyprodukowania zaznaczonego produktu. Zestawianie to generowanej jest na podstawie receptury tego produktu:
- asortyment
- ilość
- jednostka miary
- status - dostępności na magazynie (brak/dostępny/zarezerwowany). Jeśli surowce mają się automatycznie rezerwować już na tym etapie, czyli po zatwierdzeniu zamówienia, jeszcze przed wygenerowaniem zlecenia produkcyjnego należy wprowadzić zmianę w konfiguracji Definicji dokumentu RPR
- magazyn - nazwa magazynu na którym sprawdzana jest dostępność/stan danego składnika. Po zakończeniu produkcji na tym magazynie wygenerowany zostanie dokument RW na ilość zużytą w procesie produkcji.
Domyślnie magazynem tym jest magazyn Produkcja, istnieje jednak możliwość innej konfiguracji. Więcej informacji znajdziesz tutaj.
Po wprowadzeniu takich zamian należy zwracać uwagę czy składniki są na właściwym magazynie. - stan dyspozycyjny - stan całkowity pomniejszony o rezerwacje
- brak - ilość (wg receptury) pomniejszona o ilość zarezerwowaną dla produktu
- wartość składnika - ilość (wg receptury) * bazowa cena zakupu asortymentu
- wartość braków
» Wróć do: PLANOWANIE PRODUKCJI
» Wróć do: MODUŁ PRODUKCJA
» Wróć do: PODRĘCZNIK UŻYTKOWNIKA
