PDM
Projekty
Moduł PDM (Product Data Manager) to narzędzie za pomocą którego możemy stworzyć dowolny produkt, o dowolnej technologii i recepturze. Wszystko to dostępne jest w jednym miejscu po kilku kliknięciach. Najważniejszą cechą modułu jest import już gotowych projektów utworzonych w arkuszach kalkulacyjnych. Moduł ten pozwala na użycie nowych typów asortymentu typu arkusz, pręt, bryła.
Budowę projektu w PDM zaczynamy od założenia nowej kartoteki.
1. Przechodzimy do modułu PDM → PDM,
2. Dodajemy nowy projekt przyciskiem „[+] Dodaj”,
3. Tworzymy nową kartotekę projektu (za pomocą kolejnego przycisku „+ Dodaj”) lub wybieramy już istniejący projekt,
4. Uzupełniamy pole Kod, Nazwa i zatwierdzamy,
Projekt:
5. Wybieramy Projekt z listy dostępnych projektów,
6. Określamy Kod docelowego projektu, opis oraz kontrahenta (nadrzędny Projekt może być wspólny dla kilku lub wszystkich projektów docelowych),
7. W celu rozpoczęcia budowy Projektu wybieramy żądany rekord i klikamy przycisk „Pokaż”,
8. Budowa okna projektu.
W oknie projektu układ zakładek można zmieniać klikając prawym klawiszem myszy w dowolną zakładkę i wybierając np. „Zmień układ zakładek”.
Projekt można budować ręcznie tworząc składniki i produkty lub wybierając je z już dostępnych w Asortymencie a następnie dodać technologie budujące tworzony projekt.
Polecamy jednak szybszą metodę - Importu z arkusza kalkulacyjnego przygotowanego wg wzoru:
>> Przykładowy projekt do pobrania
Poniżej znajduje link do pobrania wymaganego oprogramowania.
https://www.microsoft.com/en-us/download/details.aspx?id=54920
Więcej o importach znajdziesz tutaj.
9. W celu utworzenia nowego projektu z arkusza kalkulacyjnego klikamy przycisk „Importuj”,
Import:
10. Następnie wybieramy wcześniej przygotowany plik do importu oraz przypisujemy wymagane komórki modułu Modus PDM do kolumn z arkusza kalkulacyjnego lub wybieramy gotowy szablon importu,
Przykładowy (gotowy) szablon importu (plik ten należy umieścić w głównym katalogu Modus): https://drive.google.com/file/d/1usZ0T0-7VvTrooNJZHmU-3_qOtKoOWmz/view?usp=sharing
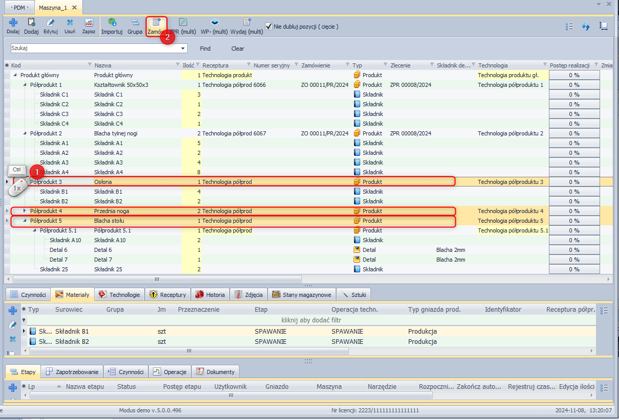
11. Zaimportowany projekt możemy zamówić do produkcji zaznaczając wybrany produkt, półprodukt lub całość (za pomocą: Shift+klik lub Ctrl+klik). System automatycznie wygeneruje technologię, recepturę, ZO oraz ZPR na podstawie wprowadzonych danych,
Produkcja:
12. Z poziomu projektów możemy także wydać gotowy produkt tworząc dokument WZ (dokument zostanie utworzony w brudnopisie). W tym celu należy określić magazyn z jakiego produkt ma zostać wydany (1), zaznaczyć produkt do wydania (2), kliknąć „Wydaj” (3). Pozostawiając dokument w brudnopisie możemy do niego dodawać kolejne produkty za pomocą funkcji „Wydaj”.
Wydania:
Informacje dodatkowe:
- Projekt pozwala tworzyć Grupy dla których możemy importować osobne pliki kalkulacyjne,
- Projekt możemy budować ręcznie przenosząc odpowiednie rekordy dostępne w zakładkach projektu na drzewo projektu,
- Podczas budowy projektu ręcznie należy dla produktów zaplanować operacje oraz czynności,
- Funkcja „Nie dubluj pozycji (cięcie)” ogranicza widoczność rekordów dla modułu Cięcie.





