Receptury z użyciem Elementów
Aby utworzyć nową technologię z wykorzystaniem elementów przechodzimy do:
1. modułu TECHNOLOGIE / Technologie
2. i z użyciem Kreatora technologii tworzymy nową technologię.
3. Wybieramy grupę produktów, określamy kod technologii i nazwę technologii. Możemy określić także domyślna wielkość partii.
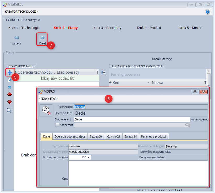
4. Klikamy Dalej

5. Dodajemy kolejne Etapy produkcji
6. określając wszystkie niezbędne dla nich parametry.
7. Klikamy Dalej

8. W 3 kroku Kreatora Technologii definiujemy recepturę na podstawie istniejącej lub tworzymy nową.
9. Nowej recepturze nadajemy Kod
10. Następnie za pomocą narzędzia „lupka” wybieramy produkt, dla którego tworzona jest Receptura, lub plusikiem dodajemy Nowy Asortyment
Uzupełniamy parametry nowego asortymentu i zatwierdzamy.
11. W zakładce Składniki kliknij dodaj [+] i zaznacz składniki do produkcji.
12. Potwierdź wybór klikając Wybierz
13. W kolejnym kroku określ zużycie i etap produkcji. Możesz opisać przeznaczenie.
14. Zatwierdź

15. Przejdź do zakładki Elementy
16. Wybierz dodaj [+]
17. W oknie CZYNNOŚCI/NORMY wybierz czynność na skutek której dany element wychodzi (powstaje) lub do której wchodzi (np. przy łączeniu z innym)

18. Zaznacz elementy
19. Wybierz
20. Wskaż element i otwórz okno EDYCJA ELEMENTU.
21. Jeśli w danej czynności powstaje lub łączy się wiele takich samych elementów zmień jego ilość.
Zaznacz Wyjście jeśli element wychodzi (powstaje) w wyniku czynności lub Wejście jeśli wchodzi do czynności (np. przy łączeniu z innym).
22. Zatwierdź

24-26. Powtórz operacje dla każdego dodanego elementu.

W zakładce Szczegóły jest widoczne drzewo receptury, obrazujące kolejne etapy produkcji i ścieżkę przemieszczania się w nim elementów.
Należy pamiętać, że bilans surowca z elementów, które w produkcji „Wyszły” i „Weszły” do asortymentu oraz „Produktu ubocznego” powinien wynosić zero.
Po zbudowaniu Receptury klikamy zatwierdź.
27. Zaznaczamy utworzony wcześniej produkt, lub tworzymy nowy wybierając żółty przycisk Dodaj produkt.
Produkt został przypisany do receptury, możemy przejść Dalej.

28. Gratulacje! Udało Ci się przejść pomyślnie przez kreator. Kliknij Zatwierdź.
» Wróć do: MODUŁ ELEMENTY
» Wróć do: PODRĘCZNIK UŻYTKOWNIKA


