Zmiana oznaczeń dokumentów wprowadzonych nowym JPK VAT z deklaracją, np. WEW, FP.
W celu zmiany oznaczeń wprowadzonych w nowej strukturze
(przykład dla faktury do paragonu zamiana FAP na FP):
- W module SYSTEM wybierz Dokumenty .
- Kliknij dwukrotnie w wybrany rekord (lub Edytuj).
- Kliknij w pole „Sygnatura”, wymaż i wpisz nową Sygnaturę.
- Zapisz klikając w przycisk „Zatwierdź”.
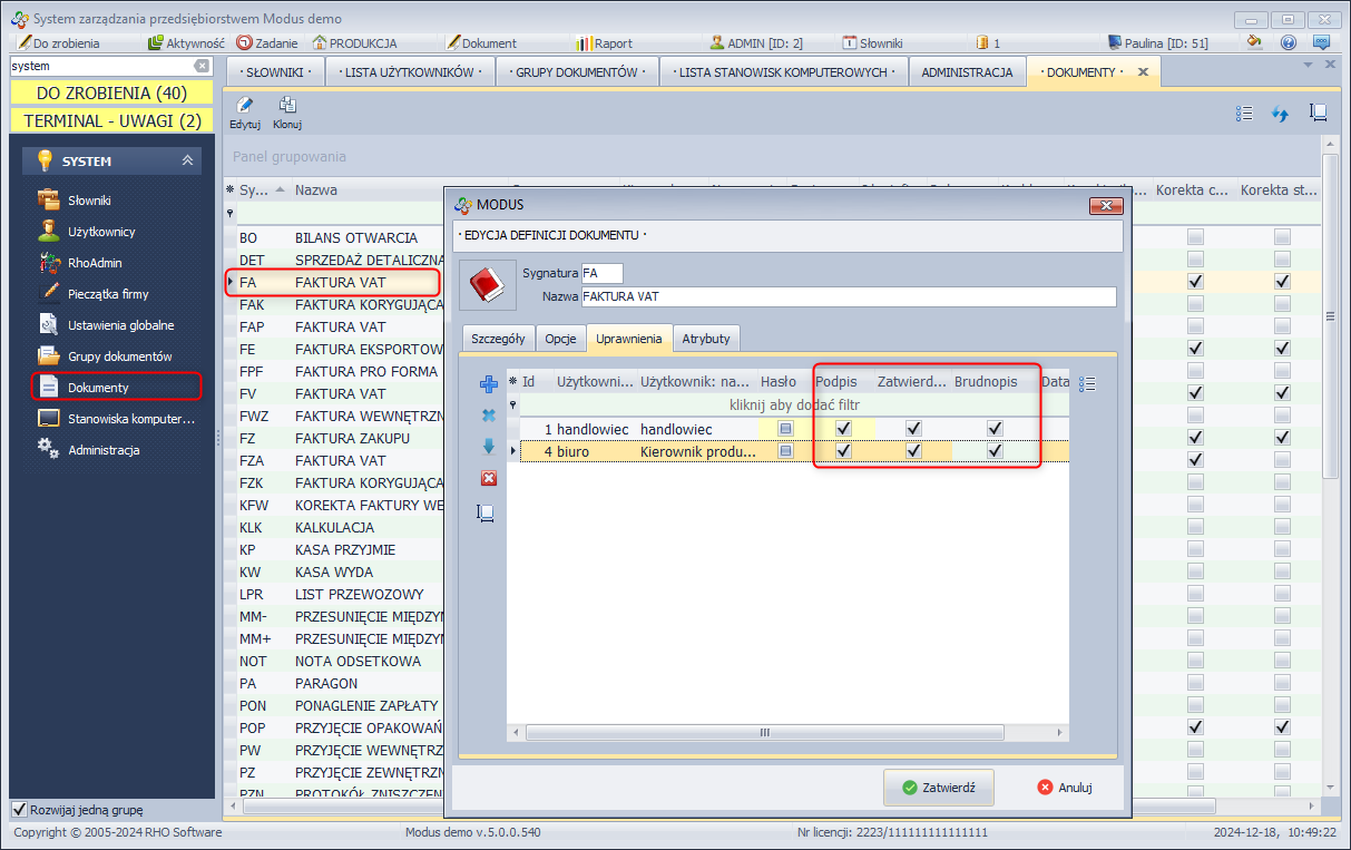
Uprawnienia do zmiany statusów dokumentów
Możliwe jest określenie, którzy użytkownicy mają możliwość zmiany statusu konkretnych dokumentów.
W celu wyboru użytkownika, który ma uprawnienia do zmiany statusu należy:
- W module SYSTEM wybrać Dokumenty
- Wybrać konkretny typ dokumentu i edytować go
- Wejść do zakładki Uprawnienia
- Dodać użytkowników, którzy będą mogli zmieniać status danego typu dokumentu przy pomocy ikonki +
Uprawnienia do zmiany statusu dokumentów
Zatwierdzanie - prawo do zatwierdzania dokumentu.
Brudnopis - przywracanie do brudnopisu.
Data - edycja daty wystawienia.
Podpis - wymagaj od użytkownika podpisu.
Zatwierdzanie dokumentów
Dodano nową opcję zatwierdzania dokumentów.
Zaznaczeniem opcji Podpis można wyznaczyć osoby, które będą odpowiedzialne za zatwierdzenie danego dokumentu.
Wyznaczone osoby zobaczą dokumenty oczekujące na zatwierdzenie w module Do zrobienia.
Uprawniona osoba klikając prawym przyciskiem myszy na wybranym dokumencie wybiera opcje „Podpisz” aby umożliwić zatwierdzenie dokumentu.
