» Przejdź do: JAK ROZPOCZĄĆ PRACĘ Z SYSTEMEM MODUS
» Przejdź do: MODUŁU SYSTEM
» Przejdź do: PODRĘCZNIK UŻYTKOWNIKA
Użytkownicy
W systemie na starcie zdefiniowane jest tylko jedno konto (konto administratora - użytkownik: ADMIN, bez hasła). Logując się na to konto mamy całkowitą kontrolę nad systemem. Z tego też powodu hasło na konto administratora powinno zostać zmienione (menu System → Użytkownicy – edycja użytkownika „ADMIN” → zakładka Szczegóły → Zmień hasło).
Przed rozpoczęciem pracy, któregokolwiek z pracowników, należy utworzyć jego konto w systemie, definiując przy okazji jego uprawnienia. Najczęściej użytkownikami systemu są pracownicy biurowi firmy, czyli: handlowcy, kierownicy produkcji, magazynierzy itp.
Jeśli w twojej firmie masz kilku pracowników, którzy mają podobny zakres pracy to zamiast indywidualnie dla każdego z nich przydzielać uprawnienia, możesz najpierw stworzyć grupę, nadać jej uprawnienia, a następnie przypisać do niej użytkowników.
Aby dodać użytkownika należy:
- W module „SYSTEM” wybrać „Użytkownicy”.
- W lewej części okna kliknąć opcję Dodaj i uzupełnić niezbędne dane:
- dane szczegółowe: login, adres e-mail, imię i nazwisko pracownika, hasło (z tej pozycji można przypisać użytkownika do dedykowanej grupy)
- ustawienia: dotyczą stanowiska na którym pracuje użytkownik, można zostawić domyślne
- uprawnienia: moduły i funkcje do których dany użytkownik ma dostęp
- skonfigurować pocztę wychodzącą.
Aby dodać grupy użytkowników należy:
- W module „SYSTEM” wybrać „Użytkownicy”,
- W prawej części okna na stronie kliknąć opcję Dodaj i uzupełnić nazwę grupy użytkowników.
- Następnie nadać szczegółowe uprawnienia dla definiowanej grupy. Uprawnienia można dodać podczas tworzenia grupy w oknie NOWA GRUPA UŻYTKOWNIKÓW, lub po założeniu grupy przechodząc do okna Szczegóły / zakładka Uprawnienia (pamiętając o odblokowaniu edycji drzewa uprawnień).
Aby przypisać użytkownika do grupy należy:
- Dodać tego użytkownika (wystarczy login, hasło, imię i nazwisko).
- Następnie edytować go i w zakładce „Szczegóły”, w polu „Grupa” kliknąć na lupę i wybrać odpowiednią grupę.
- Wszystkie uprawnienia przypisane grupie zostaną przepisane na tego użytkownika.
Panel szczegółów
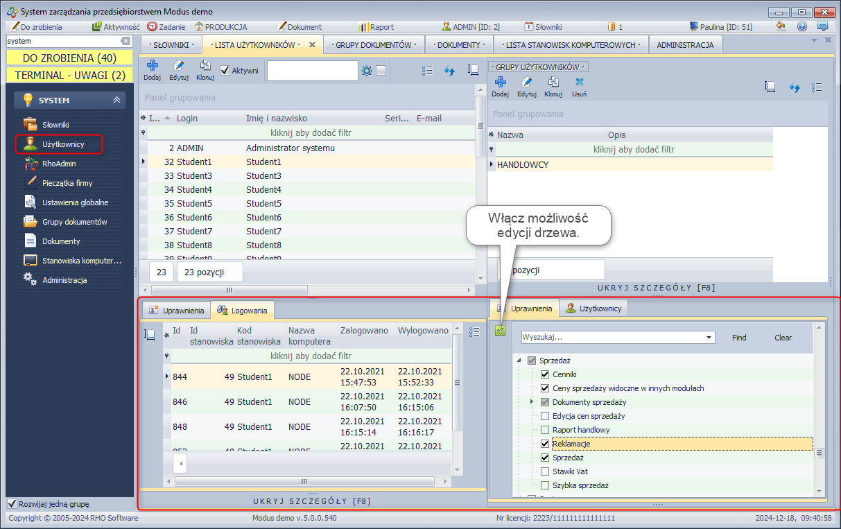
Zakładka: Uprawnienia
Zakładka ta wyświetla uprawnienia nadane użytkownikowi bądź grupie użytkowników. Aby dokonać zmian w nadanych uprawnieniach należy skorzystać z funkcji Włącz możliwość edycji drzewa klikając na zielony kwadracik. Wówczas bez konieczności wchodzenia w okno edycji użytkownika możesz wprost na drzewie zmieniać uprawnienia. Zwróć tylko uwagę, jakiego użytkownika masz zaznaczonego na górnej liście, aby omyłkowo nie zmienić uprawnień komuś innemu.
Zakładka: Logowania
Wyświetla informacje związane z logowaniem do systemu danego użytkownika. Pokazuje informacje na temat daty i godziny zalogowania/wylogowania oraz nazwę komputera oraz stanowiska.
Zakładka: Użytkownicy
Zakładka Użytkownicy wyświetla listę osób wchodzących w skład grupy użytkowników, można sprawdzić takie dane jak imię i nazwisko, login. Z tego poziomu nie można zmieniać członków grupy użytkowników. Aby dokonać zmian członków należy skorzystać z funkcji Edytuj klikając na pozycję danego użytkownika.
Zakładka szczegóły
» Wróć do: MODUŁU SYSTEM
» Wróć do: PODRĘCZNIK UŻYTKOWNIKA
Uprawnienia użytkowników do dokumentów
System Modus ERP pozwala nadać uprawnienia dla użytkowników do dokumentów w zakresie: hasła, zmiany statusu, edycji daty.
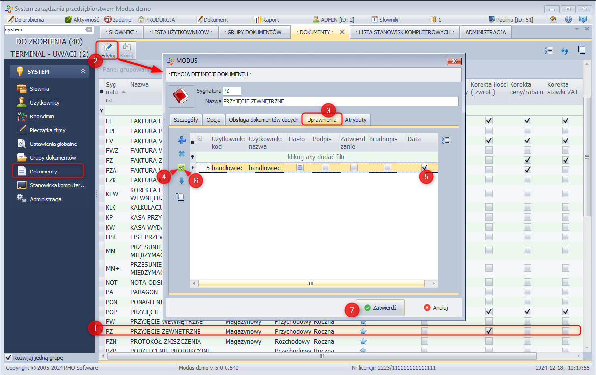
System - Dokumenty
- W celu nadania lub zmiany uprawnień w module SYSTEM / Dokumenty należy wybrać żądaną pozycję
- a następnie wybrać Edytuj.
- W zakładce Uprawnienia widnieje aktualny status nadanych uprawnień.
- W celu edycji uprawnień należy wyłączyć blokadę klikając w zielony przycisk znajdujący się po lewej stronie.
- Następnie zaznaczamy uprawnienia jakie będzie posiadał wybrany użytkownik.
- Aby zatwierdzić uprawnienia ponownie klikamy na przycisk edycji uprawnień (aktualnie ma kolor czerwony).
- Całą operację zatwierdzamy przyciskiem „Zatwierdź”.


