NOWE STAWKI VAT
System Modus umożliwia wprowadzanie nowych stawek VAT. Wersja 2.0.6 wprowadziła kilka przydatnych funkcji:
- możliwość określenia dat obowiązywania danej stawki Vat;
- w konfiguracji globalnej dodano opcję ukrywania nieobowiązujących stawek Vat;
- na liście asortymentu dodano dwie kolumny: „Vat sprzedaż” i „Vat zakup” w celu łatwiejszego filtrowania, grupowania czy sortowania asortymentu według tego kryterium;
- dla danej stawki Vat można wskazać inną stawkę, którą zastępuje od Nowego Roku; umożliwi to wykonywanie pewnych operacji automatycznie (patrz niżej: Dokumenty powiązane);
- na liście stawek Vat udostępniono nową funkcję aktualizacji stawki Vat na kartach asortymentu;
- zniesiono unikalność grupy dla stawek Vat; użytkownik zostanie teraz ostrzeżony przed próbą dodania stawki Vat z grupą, która została już przypisana do innej stawki;
Jak wprowadzić do systemu nową stawkę Vat
Można to zrobić na 2 sposoby.
Pierwszy, prostszy sposób polega tylko na edycji symbolu i wartości stawki Vat w słowniku stawek Vat. Nie są wymagane dodatkowe czynności, ale nie będzie też w systemie możliwe tworzenie dokumentów ze starymi stawkami. Ten sposób dedykowany jest Klientom nowym, którzy dopiero w rozpoczynają pracę z systemem albo tym, którzy do końca roku 2010 nie ewidencjonowali dokumentów, na których wymagane są stawki Vat, np. faktury sprzedaży. Jeżeli należysz do tej grupy Klientów, to w celu zmiany stawki Vat:
- zaloguj się do systemu jako Administrator;
- otwórz słownik Stawek Vat z poziomu menu głównego Kartoteki→ MAGAZYNY→ Stawki Vat;
- wskaż stawkę do edycji, np. 22% i wciśnij przycisk Edytuj lub kombinację klawiszy [Ctrl+ENTER];
- nanieś zmiany w polach Symbol i Wartość (np. 23% w polu Symbol i 23 w polu Wartość) i zatwierdź zmiany.
Tak przeprowadzona zmiana odniesie skutek na całym asortymencie, który miał wskazaną stawkę Vat 22% przy zakupie lub/i przy sprzedaży. Jeżeli istniały w systemie jakiekolwiek dokumenty rejestrujące Vat, zachowują one informacje o użytych przed zmianą stawkach Vat.
Drugi sposób, dostępny tylko od wersji 2.0.6, polega na dodaniu do słownika nowej stawki Vat i wskazaniu kilku nowych parametrów. Ten sposób dedykowany jest dla Klientów, którzy pracowali już w systemie ze starymi stawkami Vat i wystawiali dokumenty rejestrujące Vat. Jeżeli należysz do tej grupy, to w celu zdefiniowania nowej stawki Vat:
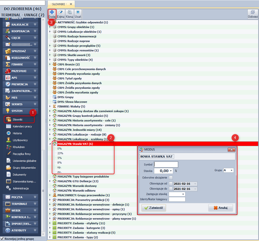
- otwórz słownik Stawek Vat z poziomu menu głównego Kartoteki→ MAGAZYNY→ Stawki Vat;
- wciśnij przycisk Dodaj lub klawisz [Ins]; pojawi się okno nowej stawki Vat [Ekran 1];
- w oknie nowej stawki Vat wprowadź Symbol (np 23%) i wartość, a następnie zaznacz opcję Obowiązuje od i wskaż datę początkową obowiązywania stawki [Ekran 1, punkty 1 i 2];
- teraz wskaż stawkę Vat, którą ta nowa zastępuje [Ekran 1, punkt 3] i zatwierdź zmiany;
- jeżeli wskazałeś stawkę poprzednią i określiłeś datę początkową obowiązywania, to automatycznie dla stawki poprzedniej ustawiona zostanie końcowa data obowiązywania, co będzie od razu widoczne na liście [Ekran 2].
++++ Ekran 1: Okno edycji stawki Vat - Ustawienia globalne |
++++
Zmiana stawek Vat na asortymencie
W celu ułatwienia zmiany stawek Vat na asortymencie w wersji 2.0.6 udostępniono w ewidencji stawek funkcję Aktualizacji stawek Vat na asortymencie [Ekran 2]. Funkcja jest dostępna tylko dla tych stawek Vat, dla których wskazano stawkę poprzednią (patrz podrozdział wyżej). Po wciśnięciu przycisku Aktualizuj zostaniesz poproszony o potwierdzenie zamiaru aktualizacji stawek, a po przeprowadzonej operacji system poinformuje Cię w ilu przypadkach zastosowano zmianę, przy czym zmiany na stawkach Vat zakupu i sprzedaży tego samego asortymentu liczone są niezależnie.
++++ Ekran 2: Funkcja aktualizacji stawek Vat |
++++
Niezależnie od tej funkcji stawkę Vat na karcie asortymentu można w każdej wersji systemu zmienić wchodząc w edycję asortymentu i nanosząc zmiany na karcie „Handlowe”. Funkcja edycji asortymentu działa również w trybie wielozaznaczenia, co skraca czas edycji do minimum. W wersji 2.0.6 wprowadzono na listę asortymentu dwie dodatkowe kolumny: „Vat sprzedaż” oraz „Vat zakup”, co ułatwi filtrowanie, grupowanie czy sortowanie asortymentu według tych kryteriów.
Okres przejściowy
Na czas okresu przejściowego udostępniono w konfiguracji globalnej (menu główne Kartotek→ KONFIGURACJA→ Ustawienia globalne→ zakładka Magazyn) opcję „Wyświetlaj również nieobowiązujące stawki VAT” [Ekran 3]. Funkcja ta jest domyślnie włączona po zaktualizowaniu systemu. Jeżeli opcja ta jest włączona, to wszędzie tam, gdzie pokazywana jest lista rozwijana ze stawkami Vat, będą na tą listę wczytywane również stawki, dla których wskazano okres obowiązywania, a data bieżąca nie wpada do tego okresu. Pozwoli to na stosowanie poprzednich stawek Vat w zakresie dokumentów wystawianych jeszcze z datą przeszłą, do momentu zamknięcia miesiąca. Sugerujemy, aby nie wyłączać tej opcji w początkowym okresie nowego roku.
Dokumenty powiązane
Wprowadziliśmy dodatkową funkcjonalność związaną z wystawianiem w nowym roku niektórych dokumentów na podstawie dokumentów wystawionych w roku poprzednim. Funkcjonalność ta uwidoczni się pod warunkiem zastosowania drugiego sposobu wprowadzenia nowych stawek Vat do systemu (patrz wyżej). Jeżeli na przykład wprowadzono do systemu stawkę Vat 23%, wskazując, że zastępuje ona stawkę 22%, to na poniżej wymienionych dokumentach, na poszczególnych pozycjach asortymentu zastosowana zostanie stawka 23%, jeżeli na dokumencie źródłowym wystawionym w poprzednim okresie te pozycje miały określoną stawkę 22%:
- faktury sprzedaży wystawione w nowym okresie obowiązywania nowych stawek na podstawie wydań magazynowych lub zamówień od odbiorców wystawionych w starym okresie;
- wydania magazynowe wystawione w nowym okresie na podstawie zamówień od odbiorców wystawionych w starym okresie;
- faktury zaliczkowe i finalne wystawione w nowym okresie na podstawie zamówień od odbiorców ze starego okresu;
- faktury zakupu wystawione w nowym okresie na podstawie przyjęć magazynowych ze starego okresu, przy czym w tym przypadku pod uwagę brana jest nie data wystawienia faktury zakupu, ale data wystawienia dokumentu źródłowego.
Jeżeli nie wyłączono opcji pokazywania nieobowiązujących stawek Vat (patrz wyżej) lub nie określono dat końcowych obowiązywania stawek Vat w ewidencji, to na każdym z powyższych dokumentów będzie można dowolnie zmienić stawki Vat na specyfikacji, jeżeli zaistnieje taka konieczność.
Faktury zaliczkowe
Nowe stawki Vat wprowadziły konieczność zaktualizowania szablonów wydruków dla faktur zaliczkowych. W wersji 2.0.8 odpowiednie zmiany naniesiono na szablonie systemowym.
Jeżeli korzystasz z własnych szablonów wydruku faktur zaliczkowych i będziesz wystawiać faktury zaliczkowe do zamówień z zeszłego roku, to prawdopodobnie będziesz musiał nanieść poniższe zmiany ręcznie dla każdego szablonu, ewentualnie utworzyć szablon(y) na nowo w oparciu o poprawiony szablon systemowy. Wykonaj poniższe kroki dla każdego niesystemowego szablonu faktury zaliczkowej, który jest używany w Twojej firmie (patrz wskazówki na Ekranie 4):
- Na podglądzie wydruku wybierz szablon, który chcesz edytować, następnie z paska funkcji rozwiń menu przycisku Szablony klikając w znaczek trójkąta obok przycisku i z menu wybierz funkcję Edytuj szablon. Do edycji szablonów wymagane są odpowiednie uprawnienia!
- Jeżeli na szablonie znajduje się podsumowanie kwot specyfikacji zamówienia według stawek Vat odszukaj wstęgę (bandę) podpiętą do gałęzi danych
zamowienie_kwoty_pln_wg_stawek_vat. Na szablonie systemowym wstęga ta nazywa siękwoty_vat_zamowienie, a na Ekranie 4 jest wskazana punktem 1. - Tam zlokalizuj pole wskazane punktem 2, kliknij je dwukrotnie i popraw wartość
[dokument_kwoty_pln_wg_stawek_vat.„stawka_vat”]na wartość[zamowienie_kwoty_pln_wg_stawek_vat.„stawka_vat”]. - Jeżeli na szablonie znajduje się specyfikacja towarów, do których wpłacono zaliczki odszukaj wstęgę podpiętą do gałęzi danych
dokument_specyfikacja. Na szablonie systemowym wstęga ta nazywa sięspecyfikacja_faktury, a na Ekranie 4 jest wskazana punktem 3. - Tam zlokalizuj pole wskazane punktem 4, kliknij je dwukrotnie i popraw wartość
[dokument_specyfikacja.„stawka_vat”]na wartość[dokument_specyfikacja.„stawka_vat_zaliczki”]. - Zamknij podgląd i zapisz zmiany w szablonie.


