MODUŁ TECHNOLOGIE- FAQ
W jaki sposób można określić, z którego magazynu mają zostać pobrane surowce do procesu produkcji?
Do uruchomienia procesu produkcji w systemie Modus niezbędne jest zdefiniowanie technologii produkcji oraz recepturę produktu.
Technologia produkcji jest to lista etapów jakie należy wykonać w celu przetworzenia surowców w gotowy produkt.
Tworząc technologię produkcji należy zdefiniować:
- gniazdo produkcyjne - jest to miejsce w którym odbywa się wybrana operacja technologiczna (np. operacja rozkroju odbywa się na gnieździe Krojownia). Dla gniazda należy zdefiniować magazyn, z którego będzie następował rozchód surowców niezbędnych do wykonania danej operacji.
- typ gniazda - ponieważ w przedsiębiorstwie może występować kilka gniazd tego samego rodzaju, możemy również to odwzorować w systemie (np. na typ Krojownia mogą składać się dwa gniazda: Krojownia skór i Krojownia tkanin). Należy jednak pamiętać że jedno z gniazd będzie gniazdem domyślnym i na to gniazdo domyślnie będzie planowana produkcja. W celu produkcji na drugim gnieździe należy ręcznie zmienić gniazdo w harmonogramie produkcji. Dla danego typu gniazda określa się grupę pracowników realizujących operacje technologiczne na gnieździe danego typu (np. Krojczych dla typu gniazda Krojownia).
- operacja technologiczna - czynności/procesy którym poddawane są surowce w celu zmiany właściwości fizycznych bądź chemicznych. Dana operacja odbywa się zawsze w ramach danego typu gniazda produkcyjnego (np. operacja Rozkroju odbywa się na typie gniazda produkcyjnego Krojownia).
- etapy - wyodrębnione kroki prowadzące do wytworzenia produktu. Dany etap zawsze dobywa się w oparciu o operację technologiczną (np. etap rozkroju skóry dobywa się w oparciu o operację technologiczną Rozkroju)i może składać nawet z kilku czynności.
Korzystając z kreatora technologii produkcji elementy te definiowane są bardzo łatwo i częściowo automatycznie.
Chcąc jednak dokonać edycji technologii (np. zmiany magazynu, z którego następuje rozchód surowców) należy pamiętać o poszczególnych elementach i ustawieniach które się definiuje. Tak więc dla etapu określa się operację technologiczną w ramach której realizowany jest dany etap. Dla każdej operacji określa się typ gniazda na jakim jest ona wykonywana. Dla poszczególnych typów gniazd określa się poszczególne gniazda lub gniazdo należące do danego typu. Dopiero dla konkretnego gniazda określa się z którego magazynu dane gniazdo korzysta.
Technologia produkcji: etap >> operacja technologiczna >> typ gniazda >> gniazdo >> magazyn etap >> operacja technologiczna >> typ gniazda >> gniazdo >> magazyn
Receptura stanowi jedynie listę surowców zużywanych w procesie produkcji. Dodając surowiec do receptury określamy ilość tego surowca potrzebną do procesu produkcji oraz etap technologii produkcji, na którym surowiec ten zostanie wykorzystany. Nie ma natomiast możliwości wskazania magazynu z którego surowiec zostanie pobrany.
Receptura: surowiec >> ilość >> etap surowiec >> ilość >> etap
Receptura zawsze tworzona jest na podstawie technologii produkcji. Dzięki zdefiniowaniu technologii możemy określać na jakim etapie niezbędne będą poszczególne surowce. W zależności od etapu na którym surowiec jest wykorzystywany oraz gniazda na którym realizowany jest etap, rozchód surowca następuje z magazynu przypisanego do tego gniazda.
Przykład I
Produkowany jest produkt składający się z dwóch surowców (skóra i stelaż), wykorzystywanych na różnych etapach(krojenie i tapicerowanie). Przy definiowaniu technologii dla gniazd wybrano ten sam magazyn (produkcja). W wyniku takiego zdefiniowania technologii i receptury do procesu produkcji surowce pobierane są z tego samego magazynu (skóra - magazyn: produkcja, stelaż - magazyn produkcja).
Przykład II
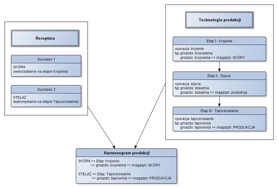
Produkowany jest produkt składający się z dwóch surowców (skóra i stelaż), wykorzystywanych na różnych etapach (krojenie i tapicerowanie). Przy definiowaniu technologii dla gniazd wybrano różne magazyny (krojownia - magazyn: skóry, tapicernia - magazyn: produkcja). W wyniku takiego zdefiniowania technologii i receptury do procesu produkcji surowce pobierane są z różnych magazynów (skóra - magazyn: skóry, stelaż - magazyn: produkcja).
++++ Ekran: Przykład II |
++++
Przykład III
Produkowany jest produkt składający się z dwóch surowców (skóra i stelaż), wykorzystywanych na różnych etapach(krojenie i tapicerowanie). Przy definiowaniu technologii dla gniazd wybrano różne magazyny przy czym dla jednego z typu zdefiniowano dwa gniazda (krojownia_S - magazyn: skóry, krojownia_P - magazyn: produkcja, tapicernia - magazyn: produkcja). W wyniku takiego zdefiniowania technologii i receptury do procesu produkcji surowce pobierane są z różnych magazynów, a dodatkowo z poziomu harmonogramu produkcji dla etapu krojenia można zmienić gniazdo a co za tym idzie magazyn, z którego nastąpi rozchód surowca (skóra - magazyn: skóry lub produkcja, stelaż - magazyn: produkcja).
» Wróć do: MODUŁ TECHNOLOGIE - FAQ
» Wróć do: MODUŁ TECHNOLOGIE
» Wróć do: PODRĘCZNIK UŻYTKOWNIKA
