» Przejdź do: JAK ROZPOCZĄĆ PRACĘ Z SYSTEMEM MODUS?
» Przejdź do: MODUŁ TECHNOLOGIE
» Przejdź do: PODRĘCZNIK UŻYTKOWNIKA
Grupy produkcyjne surowców
Grupa surowców o szczególnym znaczeniu w procesie definiowania RECEPTUR PRODUKTÓW. Grupa produkcyjna surowców może być składnikiem RECEPTURY WIRTUALNEJ oraz RECEPTURY ELASTYCZNEJ produktu.
Definiując grupę produkcyjną surowców przypisujemy do niej materiały, które w produkcie końcowym mają takie samo zastosowanie, ale różnią się między sobą (np. kolorem, materiałem z jakiego zostały wykonane itp. ). Zdefiniowanie grup surowców i przypisanie do nich poszczególnych surowców ma wpływ na definiowanie receptur produktów, ponieważ w recepturze nie umieszczamy od razu konkretnego surowca, ale grupę produkcyjną surowców, dzięki czemu nie musimy na etapie wdrożenia tworzyć i wpisywać do systemu tysiąca receptur i kombinacji surowców dla danego produktu. Na etapie zamówienia wybieramy konkretny surowiec (zgodnie z życzeniem klienta), z którego ma być wykonany produkt. A receptura dla produktu automatycznie generowana jest przez system.
Jak stworzyć grupę produkcyjną surowców ?
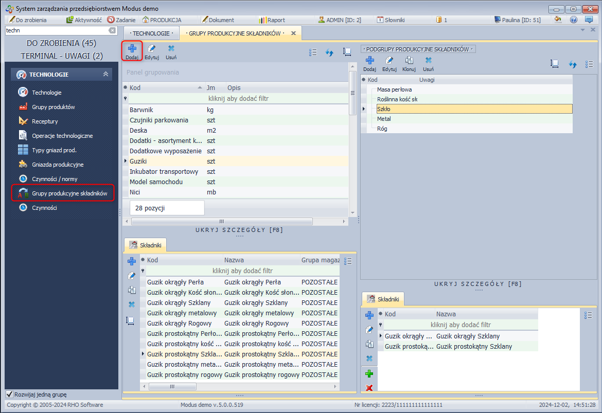
- Z menu TECHNOLOGIE wybierz Grupy produkcyjne surowców.
- Kliknij Dodaj.
- Uzupełnij kartę Edycja grupy produkcyjnej surowców.
Definiowanie grupy produkcyjnej surowców
Jak przypisać surowiec do grupy produkcyjnej surowców?
- W module MAGAZYN wybierz Asortyment.
- Kliknij Dodaj.
- W polu Grupa produkcyjna rozwiń listę istniejących grup i wybierz jedną z nich.
Zakładka Surowce
Zakładka dostarcza informacji na temat surowców należących do wybranej grupy.
W celu dodania nowego surowca do grupy:
- W module TECHNOLOGIE wybierz Grupy produkcyjne surowców.
- W Panelu szczegóły - SKŁADNIKI kliknij Dodaj.
- Uzupełnij Kartę asortymentu.
Podgrupy produkcyjne składników
Nowa funkcja dostępna od wersji 4.0. z poziomu modułu: Technologie → Grupy produkcyjne składników. Pozwala daną grupę surowców rozdzielić na kilka mniejszych, a następnie tę podgrupę umieścić w recepturze produktu. Podczas wprowadzania zamówienia sprzedaży handlowiec wybiera surowiec z podgrupy, dzięki czemu łatwiejsze staje się odnalezienie danego składnika.
Podgrupy
W recepturze w oknie dodawania składnika poza polem grupa produkcyjna składników dodano także pole „Podgrupa”, które umożliwia wskazanie konkretnej podgrupy dla danej receptury.
Okno receptury
Na zamówieniu sprzedaży taki produkt domyślnie wyświetli przefiltrowane składniki tylko z danej podgrupy. Zaznaczony checkbox „Zmiana podgrupy” z poziomu receptury, pozwala na to, aby handlowiec w trakcie wprowadzania zamówienia mógł zmienić podgrupę na inną (ikonka lupy) lub wyszukiwać składniki w obrębie całej grupy produkcyjnej surowców (czerwony krzyżyk).
Zamówienie ze zmianą podgrupy
Odznaczony checkbox „Zmiana podgrupy” w recepturze sprawi, że na zamówieniu będzie można wybrać surowiec tylko z podgrupy przypisanej w recepturze.
Zamówienie bez możliwości zmiany podgrupy
» Wróć do: MODUŁ TECHNOLOGIE
» Wróć do: PODRĘCZNIK UŻYTKOWNIKA
