UMOWY
Zakładka Umowy modułu WYPŁATY służy do definiowania szablonów list płac wg określonych warunków umowy z pracownikiem.
Tworzymy tyle umów ile rodzajów rozliczeń z pracownikami mamy w firmie. Np.: Umowa o pracę (UOP) z pobieraniem zaliczki na podatek, bez pobierania zaliczki, umowa UOP na 1/2 etatu, umowa akordowa itd.
- Otworzy się nowe okno EDYCJA UMOWY w oknie tym nadajemy kod tworzonej umowy oraz dodajemy uwagi
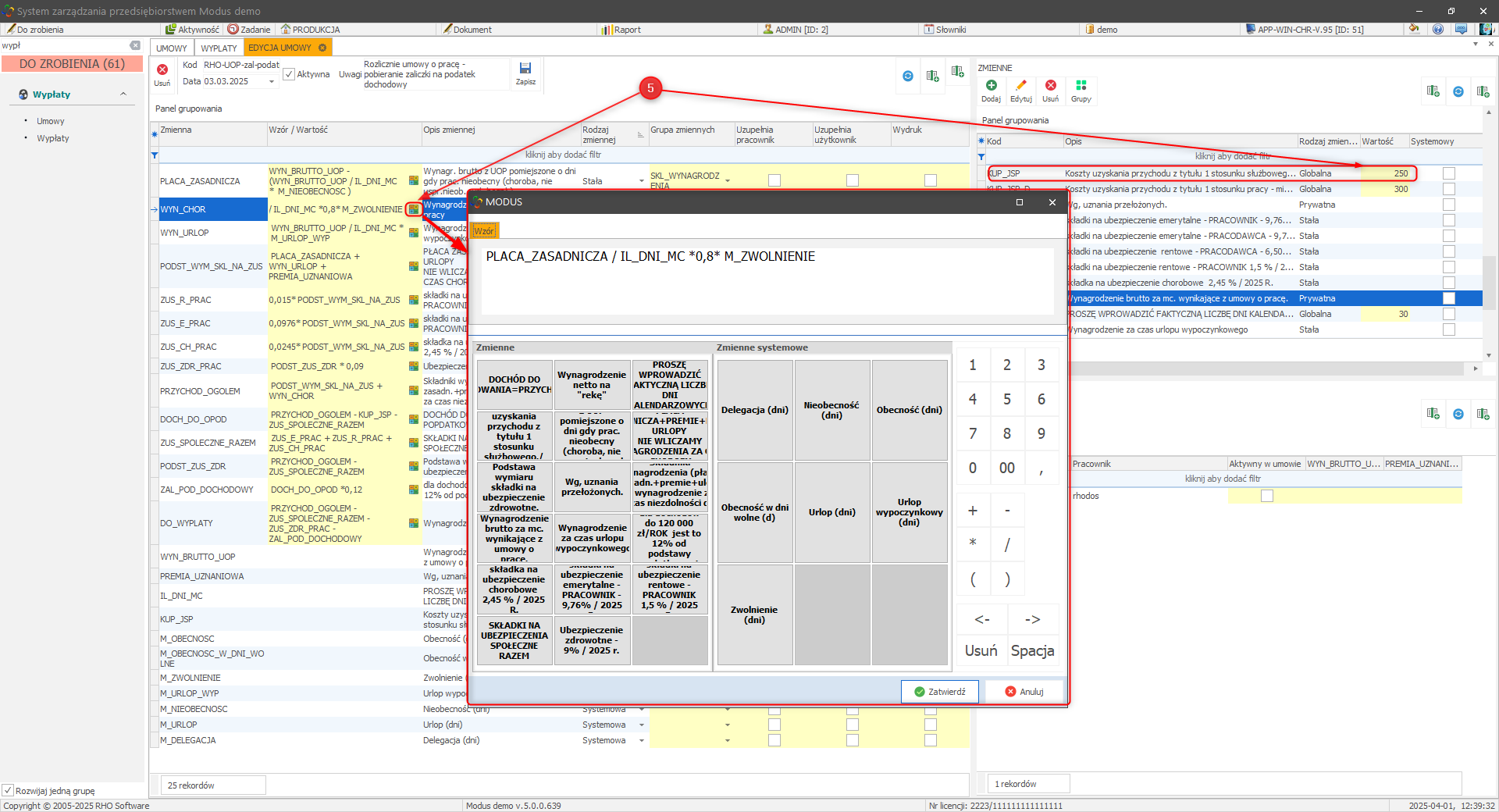
- Dla zmiennych stałych określamy wartość lub wzór który ją wyliczy, określamy też wartości zmiennych globalnych

Zmienne prywatne określa Użytkownik w module RCP/Pracownicy RCP lub można je uzupełnić podczas generowania wypłat.
- W kolumnach należy oznaczyć, które zmienne (dane) powinien uzupełnić pracownik, które użytkownik (przełożony, zarządzający danymi pracownika) oraz które powinny znaleźć się na wydruku „listy płac”. Na koniec zapisujemy naszą umowę.
Dodatkową funkcją jest możliwość dodania GRUP ZMIENNYCH a następnie przyporządkowanie do nich odpowiednich Zmiennych. Jest to możliwość dodatkowego filtrowania danych.
Zmienne prywatne w umowach
- Zmienne prywatne uzupełniamy w module RCP/Pracownicy RCP.
- Wybieramy pracownika
- przechodzimy do zakładki Wypłaty
- wskazujemy umowę i klikamy w ikonę Wprowadzenie danych wypłaty w trybie użytkownika
- wprowadzamy wartości zmiennych wymaganych umową i zatwierdzamy przyciskiem nad tabelą, następnie przyciskiem Zatwierdź zamykamy okno edycji.
Nie można edytować zatwierdzonych wypłat.
» Wróć do: MODUŁ WYPŁATY
» Wróć do: PODRĘCZNIK UŻYTKOWNIKA




