» Przejdź do: JAK ROZPOCZĄĆ PRACĘ Z SYSTEMEM?
» Przejdź do: MODUS EAM-CMMS - SPIS TREŚCI
Czynności
Czynności jest to lista wszystkich wykonywanych operacji (procedur) dotyczących poszczególnych obiektów. Czynności te wykorzystywane są w czasie generowania, zgłoszeń awarii, zleceń serwisowych oraz podczas planowania przeglądów. Użytkownik planujący zlecenie określa jakie czynności maja być wykonane w czasie realizacji danego zlecenia serwisowego. W przypadku czynności przeglądowych na karcie czynności określa się okres co jaki czynność ma być wykonywana. Czynności możemy podzielić na następujące typy:
- przegląd
- naprawa
- remont
- konserwacja
- awaria
Czynności, które są już nie potrzebne, a zostały umieszczone na jakimś zleceniu nie mogą zostać usunięte. W takim przypadku na karcie czynności należy oznaczyć je jako nieaktywne. Taka czynność automatycznie przestaje być widoczna na liście czynności. Jeśli chcemy wyświetlić czynności nieaktywne należy odznaczyć opcję Tylko aktywne.
Dla czynności możemy określić:
- listę części/materiałów eksploatacyjnych niezbędnych do wykonania czynności. Zdefiniowanie dla każdej czynności niezbędnych materiałów eksploatacyjnych pozwala na sprawniejsze generowanie zleceń serwisowych. Program może sprawdzić części przypisane do wybranej czynności i automatycznie dodać je do zlecenia.
- cykliczność i powiadomienie dla czynności wykonywanych cyklicznie, co określoną jednostkę czasu lub co określony czas pracy zarejestrowany przez licznik urządzenia którego dana czynność dotyczy
- opis stanowiący instrukcję wykonania
- dodać załączniki
W celu dodania czynności
- W module MASZYNY wybierz Czynności,
- Kliknij Dodaj,
- Uzupełnij kartę Edycja czynności.
- Wybierz obiekt bądź obiekty, których dana czynność dotyczy
Zobacz prezentacje video!
Dodatkowe informacje - panel szczegóły
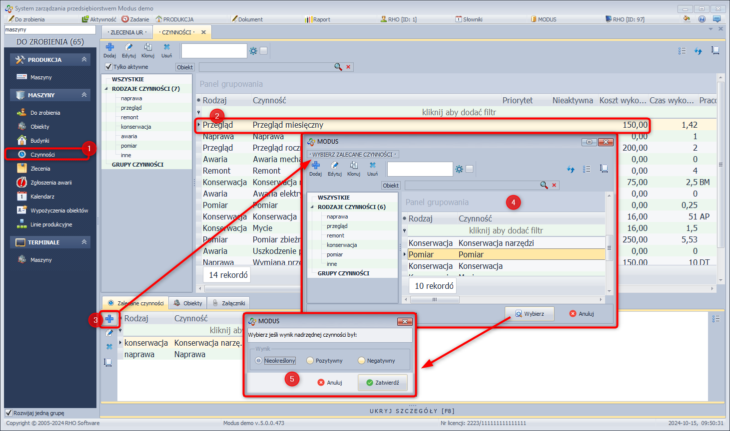
Zalecane czynności
Czynności zalecane ułatwiają i automatyzują pracę użytkownika w zakresie generowania zleceń serwisowych. W przypadku awarii czynności zalecane mogą stanowią podpowiedź jak awarię usunąć, a w przypadku czynności pozostałych typów, czynności zalecane pozwalają na automatyczne generowanie kolejnych zleceń serwisowych.
- Dla awarii możemy określić czynność którą należy wykonać w celu usunięcia awarii. Sposobów usunięcia awarii może być kilka toteż można zdefiniować kilka czynności zalecanych, stanowiących rozwiązanie problemu. Mogą też istnieć przypadki gdzie do rozwiązania problemu konieczne jest wykonanie kilku czynności. Jeśli dla awarii zdefiniowanych zostanie kilka czynności zalecanych w momencie generowania zlecenia serwisowego na podstawie danej awarii, pracownik zobaczy listę czynności zalecanych dla awarii i po zaznaczeniu jednej bądź kilku z nich znajdą się one na zleceniu.
- Dla pozostałych typów czynności (przegląd, remont, konserwacja, naprawa) możemy określić czynność którą należy wykonać jeśli czynność nadrzędna zakończyła się z określonym wynikiem. Np. dla danego przeglądu możemy dodać kilka czynności zalecanych wraz z określeniem przypadku w którym powinny zostać wykonane:
- konserwację danego urządzenia jeśli przegląd zakończono z wynikiem pozytywnym
- naprawę urządzenia jeśli przegląd zakończono z wynikiem negatywnym
Jeśli wykonamy przegląd i zaznaczymy wynik pozytywny tego przeglądu system zapyta czy wygenerować zlecenie serwisowe na konserwację urządzenia, a jeśli wykonamy przegląd i zaznaczymy wynik negatywny tego przeglądu system zapyta czy wygenerować zlecenie serwisowe na naprawę urządzenia.
W celu zdefiniowania czynności zalecanej:
- W module MASZYNY wybierz Czynności,
- Zaznacz czynność dla której chcesz zdefiniować czynności zalecane
- W panelu Zalecane czynności kliknij Dodaj,
- Wybierz czynność która ma zostać wykonana
- Określ sytuację w której czynność zalecana ma zostać wykonana (gdy czynność zakończona wynikiem pozytywnym, negatywnym, nieokreślonym.
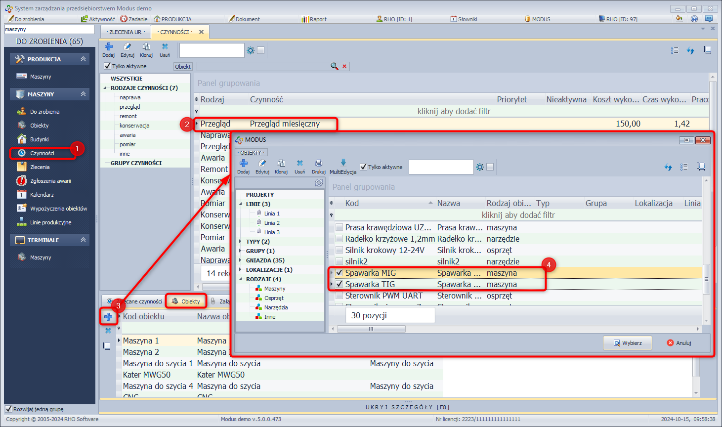
Obiekty
Czynności serwisowe wykonywane są w odniesieniu do konkretnych obiektów. Czynności nie są jednak na stałe związane z konkretnym obiektem. W momencie definiowania nowej czynności określa się obiekt lub obiekty których dana czynność dotyczy. Dla zdefiniowanej czynności, poziomu zakładki Obiekty można usuwać i dodawać obiekty których dana czynność dotyczy.
W celu edycji listy obiektów związanych z czynnością:
- W module MASZYNY wybierz Czynności
- zaznacz czynność dla której chcesz edytować listę obiektów powiązanych
- w zakładce Obiekty kliknij Dodaj [+]
- zaznacz obiekty które mają zostać powiązane z czynnością
Edycja listy obiektów związanych z czynnością
» Wróć do: MODUS EAM-CMMS - SPIS TREŚCI

