» Przejdź do: JAK ROZPOCZĄĆ PRACĘ Z SYSTEMEM?
» Przejdź do: MODUS EAM-CMMS - SPIS TREŚCI
Magazyn
Podmoduł służy do ewidencji materiałów eksploatacyjnych oraz dostarcza informacji na temat stanów magazynowych tychże materiałów.
Zobacz prezentacje video!
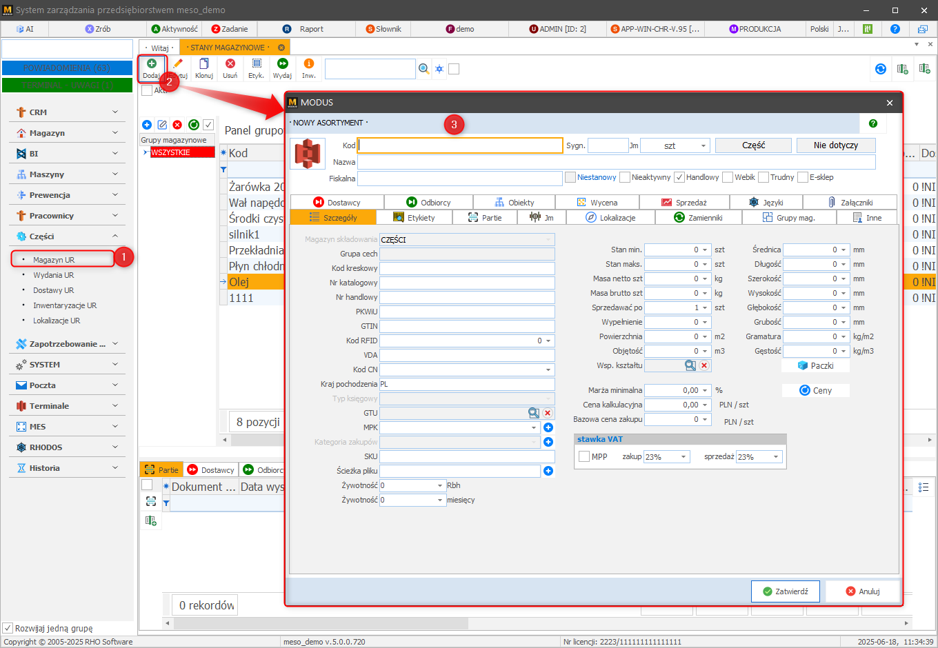
W celu dodania nowego materiału eksploatacyjnego:
- W module Części wybierz Magazyn
- Kliknij Dodaj
- Uzupełnij kartę Nowy asortyment
Ekran: Definiowanie materiału eksploatacyjnego
Etykieta
Ikona służy do wydruku etykiety asortymentu. Wydruk jest realizowany według zdefiniowanego szablonu, który można edytować. Informacje, w jaki sposób edytować bądź stworzyć nowy szablon, znajdziesz tutaj.
Ekran: Etykieta

Inwentaryzacja
Program umożliwia przeprowadzenie inwentaryzacji magazynu.
Inwentaryzacja jest to szczegółowe sprawdzenie faktycznego stanu wszystkich towarów na magazynie. Pozwala na wyjaśnienie różnic pomiędzy stanem stwierdzonym podczas inwentaryzacji (rzeczywistym) a stanem wynikającym z ewidencji księgowej.
Więcej na temat inwentaryzacji znajdziesz tutaj.
Import
Funkcja import umożliwia automatyczne wprowadzenie do systemu kartotek materiałów eksploatacyjnych na podstawie informacji zawartych w odpowiednio przygotowanym pliku arkusza kalkulacyjnego (plik xls).
Zobacz prezentacje video!
(import obiektów i części)
W celu zaimportowania materiałów eksploatacyjnych:
- W module Części wybierz Magazyn
- Kliknij Import
- Wskaż lokalizację pliku
- Po jego wybraniu uzupełnione zostanie pole Zawartość arkusza kalkulacyjnego
- W części Konfiguracja importu, klikając w poszczególne wiersze w kolumnie Kolumny w Excelu przypisz kolumny Excela kolumnom Modusa, tak aby kolumny w excelu odpowiadały kolumnom w Modusie.
- Po przypisaniu układ możesz zapisać wprowadzając jakąś nazwę w pole Zapisz jako i klikając zapisz. W przyszłości dla pliku o identycznym układzie kolumn zamiast przypisywać kolumny będzie można wczytać układ z listy.
- Kliknij Sprawdź poprawność, aby uzyskać informację czy plik do importu został prawidłowo przygotowany i czy dane zostaną zaimportowane. Jeśli np w którymś polu wprowadzono za dużo znaków, w zakładce Wynik znajdzie się odpowiednia informacja. W takiej sytuacji okno importu można zamknąć, a plik edytować. Można również zaznaczyć opcję Przycinaj pola tekstowe do ich maksymalnej długości co umożliwi import.
- Kliknij Importuj
- Wyświetlony zostanie wynik importu
- Kliknij Zakończ.
Dodatkowe informacje - panel szczegóły
Zakładka "Partie"
Zakładka partie wyświetla listę przyjętych na magazyn partii asortymentu wraz z informacjami na temat ilości zużytej i dostępnej z poszczególnej partii.
Zakładka "Historia"
Przedstawia historię przyjęć i wydań surowca w postaci listy dokumentów przychodów i rozchodów
Zakładka "Lokalizacje"
Określa miejsce w magazynie, w którym znajduje się dany asortyment (np. regał, półka)
Zakładka "Stany w pomocniczych jm"
Jeżeli dany asortyment posiada określone dodatkowe jednostki miary, zakładka ta wyświetla ilość asortymentu w tych jednostkach
» Wróć do: CMMS - SPIS TREŚCI
» Wróć do: Rozpoczęcie pracy w systemie CMMS
