» Przejdź do: JAK ROZPOCZĄĆ PRACĘ Z SYSTEMEM?
» Przejdź do: MODUS EAM-CMMS - SPIS TREŚCI
Obiekty
Podmoduł służy do ewidencji obiektów oraz informacji z nimi związanych. Przedstawia listę zdefiniowanych maszyn, narzędzi, osprzętu, budynków. Dla każdego obiektu możliwe jest zdefiniowanie listy czynności serwisowych związanych z jego obsługą.
Zobacz prezentacje video!
W systemie Modus ERP obiekty możemy podzielić na następujące rodzaje:
- maszyna
- osprzęt
- narzędzie
- budynek
- inne
Dodatkowo każdy obiekt można powiązać z:
- typem
- grupą
- linią produkcyjną
- gniazdem produkcyjnym
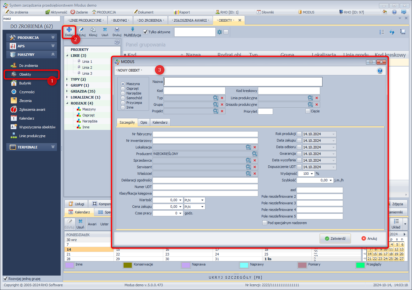
W celu dodania nowego obiektu:
- W module MASZYNY wybierz Obiekty,
- Kliknij Dodaj,
- Uzupełnij kartę Nowy obiekt
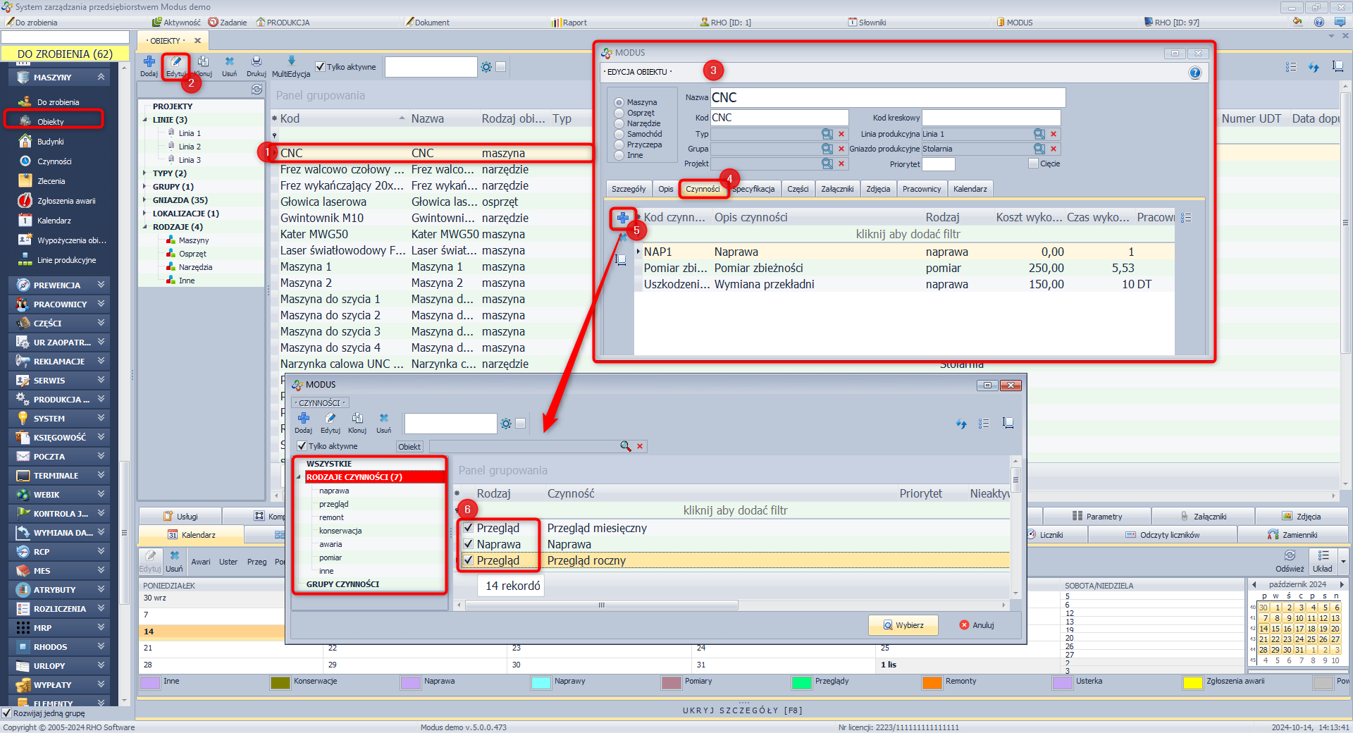
Dokonując edycji karty obiektu pojawia się dodatkowa zakładka wyświetlająca listę czynności związanych obiektem.
W celu dodania czynności z poziomu karty obiektu:
- W module MASZYNY wybierz Obiekty,
- Zaznacz obiekt dla którego chcesz zdefiniować nową czynność
- Kliknij Edytuj
- Przejdź do zakładki Czynności
- Kliknij Dodaj
- Uzupełnij kartę Edycja czynności.
Dodanie czynności z poziomu karty obiektu
Import
Funkcja import umożliwia automatyczne wprowadzenie do systemu kartotek materiałów eksploatacyjnych na podstawie informacji zawartych w odpowiednio przygotowanym pliku arkusza kalkulacyjnego (plik xls).
Zobacz prezentacje video!
(import obiektów i części)
Dane podlegające importowi:
- Wymagane
- Kod obiektu
- Opcjonalne
- Nazwa Obiektu
- Producent
- Opis
- Numer deklaracji zgodności
- Numer UDT
- Data dopuszczenia UDT
- Data zakupu
- Data odbioru
- Numer inwentarzowy
- Numer fabryczny
- Rok produkcji
- Typ obiektu
- Gniazdo produkcyjne
- Grupa obiektu
- Rodzaj obiektu
- Data gwarancji
- Data wycofania
- Kod kreskowy
- Priorytet
- Lokalizacja
- Linia produkcyjna
- Wartość
- Waluta wartości
- Cena zakupu
- Waluta ceny zakupu
- Serwisant
- Sprzedawca
- Klasyfikacja księgowa
- Właściciel
- Pola dodatkowe (1-5)
W celu zaimportowania obiektów:
- W module Maszyny wybierz Obiekty
- Kliknij przycisk Widok
- Kliknij Import obiektów
- Wskaż lokalizację pliku
- Po jego wybraniu uzupełnione zostanie pole Zawartość arkusza kalkulacyjnego
- W części Konfiguracja importu, klikając w poszczególne wiersze w kolumnie Kolumny w Excelu przypisz kolumny Excela kolumnom Modusa, tak aby kolumny w excelu odpowiadały kolumnom w Modusie.
- Po przypisaniu układ możesz zapisać wprowadzając jakąś nazwę w pole Zapisz jako i klikając zapisz. W przyszłości dla pliku o identycznym układzie kolumn zamiast przypisywać kolumny będzie można wczytać układ z listy.
- Kliknij Sprawdź poprawność, aby uzyskać informację czy plik do importu został prawidłowo przygotowany i czy dane zostaną zaimportowane. Jeśli np w którymś polu wprowadzono za dużo znaków, w zakładce Wynik znajdzie się odpowiednia informacja. W takiej sytuacji okno importu można zamknąć, a plik edytować. Można również zaznaczyć opcję Przycinaj pola tekstowe do ich maksymalnej długości co umożliwi import.
- Kliknij Importuj
- Wyświetlony zostanie wynik importu
- Kliknij Zakończ.
Dodatkowe informacje - panel szczegóły
Specyfikacja
Umożliwia określenie parametrów obiektu charakterystycznych dla jego grupy. W celu określenia specyfikacji:
- Z menu MASZYNY wybierz Obiekty
- Wybierz obiekt, któremu chcesz określić wartości cech
- Wybierz zakładkę Specyfikacja
- Wybierz cechę, której wartość chcesz określić - jeśli lista cech jest pusta musisz je zdefiniować (System/Słowniki/Grupy obiektów/Edycja/Dodaj cechę)
- Kliknij Edytuj
- Wprowadź wartość cechy
Definiowanie cech grupy obiektów
- Przejdź do: SYSTEM/Słowniki
- W wyświetlonym drzewku wybierz Grupy obiektów
- Zaznacz wybraną grupę i kliknij Edytuj
- W oknie edycji grupy obiektów kliknij Dodaj w celu dodania nowej cechy grupy
- Wprowadź definicję cechy i zatwierdź
Definiowanie cechy grupy obiektów

Części
Umożliwia przypisanie do obiektu materiałów eksploatacyjnych.
W celu zdefiniowania dla obiektu materiału eksploatacyjnego:
- W module MASZYNY wybierz Obiekty
- Zaznacz obiekt dla którego chcesz określić materiały eksploatacyjne
- Przejdź do zakładki Części
- Kliknij Dodaj
- W oknie Lista asortymentu wybierz materiał eksploatacyjny, który chcesz przypisać do obiektu albo kliknij Dodaj w celu założenia nowej karty asortymentu (pamiętaj o zaznaczeniu opcji Jest materiałem eksploatacyjnym).
Definiowanie materiałów eksploatacyjnych obiektu
Więcej informacji na temat materiałów eksploatacyjnych znajdziesz tutaj.
Pracownicy
Umożliwia przydzielenie pracowników do danego obiektu wraz z określeniem za co jest on odpowiedzialny. Dodatkowo można pracownika upoważnić do otrzymywania powiadomień mailowych o zgłoszonych awariach danego urządzenia. Aby to było możliwe na karcie pracownika (w zakładce dane osobowe) musi być wprowadzona informacja o adresie email danego pracownika.
Pobrane części
Lista wydań materiałów eksploatacyjnych dotyczących danego obiektu. Informacje na temat wydawania materiałów eksploatacyjnych znajdziesz tutaj.
W celu sprawdzenia materiałów eksploatacyjnych wydanych w powiązaniu z wybranym obiektem:
- W module MASZYNY wybierz Obiekty
- Wybierz obiekt dla którego chcesz sprawdzić listę wydanych materiałów eksploatacyjnych
- Wybierz zakładkę Pobrane części
Zgłoszenia
Lista zgłoszonych awarii dotyczących danego urządzenia. Klikając dodaj możesz wygenerować nowe zgłoszenie. Zgłoszenia mogą być również generowane z poziomu modułu Zgłoszenia.
Zlecenia
Lista zleceń serwisowych dotyczących danego urządzenia. Klikając dodaj możesz wygenerować nowe zlecenie. Zlecenia mogą być również generowane z poziomu modułu Zlecenia.
Liczniki
Lista liczników danego obiektu. Klikając dodaj możesz dodać do obiektu nowy licznik. Liczniki możesz również dodawać z poziomu modułu Liczniki.
Odczyty liczników
Lista odczytów z liczników danego obiektu. Odczyty z liczników możesz dodawać z poziomu modułu Liczniki.
Zamienniki
Lista zamienników obiektu
Usługi
Lista usług związanych z danym obiektem. Klikając dodaj możesz dodać usługę związaną z danym obiektem.
Komponenty
Lista elementów wchodzących w skład obiektu
Czynności
Lista czynności przypisanych do obiektu
Wydania/Zwroty
Historia wydań/zwrotów danego obiektu (np. wypożyczenie do innego zakładu)
Koszty rzeczywiste
Koszty napraw, remontów obiektu
Załączniki
Lista załączników związanych z danym obiektem ( np. zdjęcia, dodatkowe dane )
» Wróć do: MODUS EAM-CMMS - SPIS TREŚCI
» Wróć do: Rozpoczęcie pracy w systemie CMMS




