» Przejdź do: JAK ROZPOCZĄĆ PRACĘ Z SYSTEMEM?
» Przejdź do: MODUS EAM-CMMS - SPIS TREŚCI
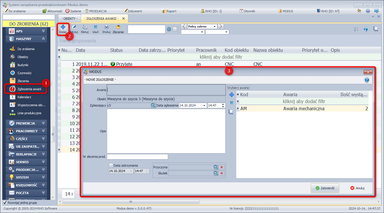
Zgłoszenia awarii
Moduł służy do zgłaszania i ewidencji awarii obiektów.
W celu wprowadzenie nowego zgłoszenia:
- W module MASZYNY wybierz Zgłoszenia awarii,
- Kliknij Dodaj,
- Wybierz obiekt, którego zgłoszenie dotyczy,
- Wybierz pracownika, który zgłasza awarię,
- Z listy znajdującej się z prawej strony okna zaznacz awarię która wystąpiła.
- Jeśli lista jest pusta oznacza to że dla wybranej maszyny nie przypisano żadnej awarii. Awarię do tej maszyny można przypisać klikając Dodaj i wybierając awarię z pełnej listy zdefiniowanych czynności/awarii. (Awarię/czynność można przypisać do maszyny również z poziomu Maszyny/Czynności oraz edytując kartotekę Obiektu.)
- Jeśli po kliknięciu Dodaj wyświetlona lista Czynności/Awarii jest również pusta oznacza to że w systemie nie zdefiniowano żadnych czynności. W celu dodania nowej czynności raz jeszcze kliknij Dodaj.
- Wybrana pozycja przepisze się w pole Awaria
- Uzupełnij pozostałe dane i kliknij Zatwierdź
Jeśli dla danej maszyny określimy pracownika odpowiedzialnego oraz zaznaczymy opcję powiadamiania o awariach, po zgłoszeniu awarii pracownik ten dostanie powiadomienie mailowe o wystąpieniu awarii.
Zlecenie
Funkcja umożliwia wygenerowanie zlecenia dla zaznaczonego zgłoszenia awarii. Po wygenerowaniu zlecenia awaria zniknie z listy Do zrobienia, natomiast pojawi się na niej nowo wygenerowane zlecenie serwisowe.
W celu wygenerowania zlecenia serwisowego:
- Wybierz zgłoszenie do którego chcesz wygenerować zlecenie serwisowe
- Kliknij Zlecenie
- Uzupełnij Kartę zlecenia
Powiadomienia SMS o awariach
W wersji 4.0.0.206 udostępniono nową możliwość powiadomienia pracowników o występujących awariach obiektów. Wysyłka SMS możliwa jest po wcześniejszym utworzenia konta na platformie Just Send. Po utworzeniu konta platforma udostępnia klucz API który trzeba wpisać w konfiguracji globalnej systemu Modus.
Aby skonfigurować SMS API w systemie Modus należy:
- W module SYSTEM kliknąć na Ustawienia globalne
- W zakładce MASZYNY kliknąć na SMS
- Wkleić klucz API
- Uzupełnić treść SMS (podpowiedzi co do pobieranych treści dostępne są w oknie konfiguracji)
- Uzupełnić nadawcę
- Zatwierdzić i uruchomić ponownie system Modus.
Teraz musimy wybrać pracowników którzy dostaną powiadomienia.
Wybierz pracowników:
- W module PRACOWNICY kliknij Pracownicy
- Wyszukaj pracownika za pomocą wyszukiwarki lub wybierz go z listy
- Edytuj pracownika i w polu Tel. kom. wpisz poprawnie numer telefonu (bez spacji)
- Zatwierdź
- W zakładce Obiekty kliknij przycisk Dodaj
- Za pomocą Checkboxów zaznacz maszyny których awarie mają informować pracownika i kliknij Wybierz
- Zaznacz opcję Powiadamiaj sms-em o awariach
Pracownika można przypisać do maszyny również z poziomu modułu MASZYNY/Obiekty.
Wybieramy obiekt (maszynę), przechodzimy do zakładek Szczegóły [F8] i wybieramy zakładkę Pracownicy.
Plusikiem [+] dodajemy pracownika (zaznacz checkbox przy wybranym) i dodajemy uprawnienia „Powiadamiaj e–mailem/sms-em o awariach”.
» Wróć do: MODUS EAM-CMMS - SPIS TREŚCI




